Documentation PLUGIN DE CONFIGURATIONS
Breadcrumbs

Principe


        Le principe du moteur de configuration technique est d’interpréter les règles de gestion définies par le bureau d’étude et associées à une nomenclature générique, de calculer à partir de ces règles les valeurs spécifiques liées la configuration en cours (scénario commercial) afin de générer une nomenclature de pointeur.

        Untitled Diagram-1694416874813.drawio.png

        L’interprétation des règles de gestion est effectuée par des requêtes de type RN1 et RN5. Ces requêtes doivent être initialisées sur chacun des liens de la nomenclature générique.

        • Pour le lien de plus haut niveau :

        att_12_for_359923991.png
        • Pour les autres liens :

        att_8_for_359923991.png

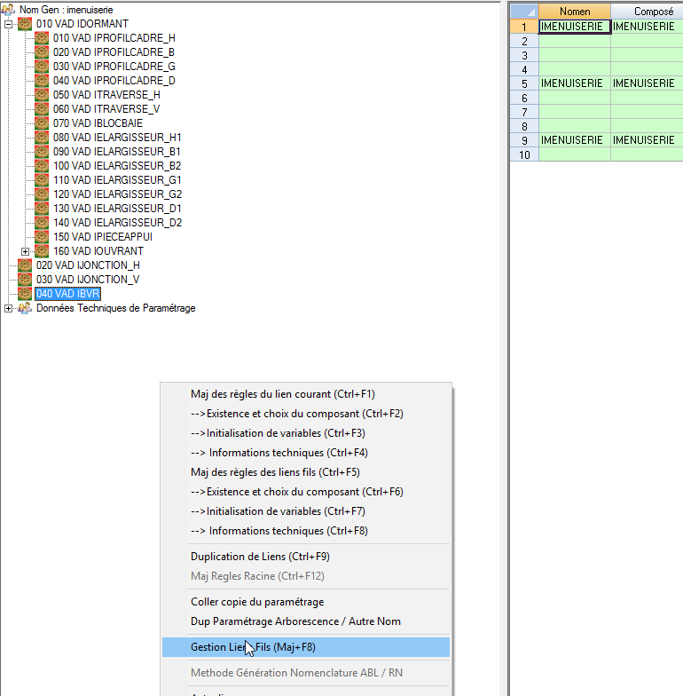
        La création des liens génériques peut aussi être réalisé directement à partir de l’outils de maintenance principale.

        L’action Gestion Liens Fils permet de créer modifier et supprimer les différents liens d’un composé :

        att_14_for_359923991.png
        att_13_for_359923991.png


        Les couleurs présentes sur l’icône de chaque lien ont la signification suivante :

        • Rouge : au moins une règle INI paramétrée

        • Vert : au moins une règle IT paramétrée

        • Bleu : au moins une règle sur contexte technique paramétrée (duplication lien)


        Ref Lien : la référence du lien est automatiquement initialisée par incrément de 10.

        Type Composant : VAD pour Vari Article ou R pour Article Standard

        Composant : référence du vari article ou article standard suivant le type article sélectionné. L’action Création Article / vari Article permet d’accéder directement en duplication (à partir d’un modèle défaut) sur la fiche de saisie Article ou vari Article

        att_9_for_359923991.png
        att_10_for_359923991.png

        L’article ou le vari article initialisé par défaut correspond au paramètre défini sur le groupe de paramètre Nomenclature / MotNom / ParamDT.

        att_11_for_359923991.png

        Qte Lien : quantité de lien du composant (pour un composé initialisé par défaut)

        Unité Mesure : unité de mesure lié à la quantité de lien. La valeur est initialisée par défaut avec celle définie en tant qu’unité d’emploi Origine fabriquée de sa fiche article a défaut avec l’unité de mesure de stock.

        Désignation Composant : initialisé automatiquement a partir de la désignation de l’article ou du vari article.


        Remarques :

        • Lors de la suppression d’un lien à partir de l’outil Gestion Liens Fils, les règles de maintenance (EXI, INI, IT, Ctx Tech) sont automatiquement supprimées.

        • Lors de la modification d’un lien à partir de l’outil Gestion Liens Fils, les règles de maintenance (EXI, INI, IT, Ctx Tech) sont automatiquement réattribuées au nouveau composant défini sur la référence lien.

        • Lors de la création d’un nouveau lien, les enregistrements défauts sont automatiquement créés.