DIAPASON 04.16
Breadcrumbs

Mettre en place le tableau de bord de charge de planification


      Introduction

      Pour créer le tableau de bord de charge, vous devez déjà avoir créé la gamme de planification de votre atelier !

      Pour planifier la fabrication, on doit pouvoir connaitre la charge prévisionnelle sur chaque atelier: on peut ainsi savoir si on est en surcharge, en sous-charge, et planifier au mieux ! Pour chaque atelier, on peut identifier les ressources critiques: les goulets d'étranglement, sur lesquels on doit suivre la charge précisément.

      C’est à dire ?

      Parmi toutes les machines, on va s’intéresser uniquement à celles qui font goulet d'étranglement pour suivre précisément leur charge au jour le jour afin de cibler les surcharges.

      C’est le tableau de bord de charge qui va permettre de suivre la charge et de valider, commande par commande, la date de livraison initialisée commercialement. S’il y a une surcharge, on va alors pouvoir définir depuis le tableau de bord de charge si on doit décaler la charge par anticipation ( fabrication plus tôt) ou la retarder ( il faudra informer le client d’un décalage de sa date de livraison) !

      C’est à dire ?
      Diagramme sans nom-1671630540169.drawio.png

      On peut donc également mettre en place des capacités maximum dans chaque atelier !

      DIAPASON est un logiciel à capacité infinie ! DIAPASON va placer les charges en fonction des dates calculées, mais même si cette charge dépasse la capacité, DIAPASON ne va pas la lisser de lui même: il va simplement afficher cette charge pour montrer qu’elle dépasse et ce sera à l’humain de replanifier.

      Utilisons des exemples pour mieux comprendre !

      • La gamme comporte 3 étapes, et elle est déjà créée sous le nom de PRSPE.

      • Nous voulons suivre la charge en heures sur les ateliers Débit et Emballage et en assemblage on mesure la charge en heures et le nombre de coulissants qui passent ( car on est limités à 20 coulissants)

      • image-20221202-154109.png

      Etapes à suivre

      frise.png

      Méthodologie

      1. Créer l’unité de mesure de charge

      L’unité de mesure de charge c’est le moyen ou l’entité qui permet d’identifier un goulet d'étranglement sur une ressource en mesurant la charge sur une ressource: nombre de pièces, nombre d’heures…

      Chaque ressource à ses propres unités de charge qui peuvent être communes entre plusieurs ressources.

      Diagramme sans nom-1671633532124.drawio.png

      Rien de compliqué dans cette étape, il faut juste choisir une désignation parlante 🙂

      image-20221205-110525.png

      Dans notre exemple, nous voulons suivre la charge en heures dans l’atelier. Nous créons donc une unité de charge “HEURE”.

      2. Lier l’unité de mesure de charge à la ressource associée

      Pour cela allez dans la rubrique “Lien Ressources/UME Charge”:

      image-20221205-124218.png

      Et oui, on va bien dans cette rubrique et non dans celle du dessous “Liens Ressources/UME Temps” même si on souhaite suivre la charge en heures dans l’atelier !

      Vous devez ensuite lier cette unité de mesure de charge à toutes les ressources sur lesquelles vous souhaitez mesurer cette unité de mesure de charge.

      Oups je ne sais plus quelles sont les ressources liées à ma gamme ! :o

      Pour rappel, les ressources sont les moyens associés à chaque étape de la gamme. On peut donc avoir une même ressource utilisée pour plusieurs gammes différentes !

      Néanmoins, dans un souci de praticité, en général on nomme la ressource de la même manière que l'étape de la gamme dans laquelle elle sera utilisée.

      Pour retrouver les ressources liées à sa gamme, on va sur la gamme:

      image-20221205-125640.png

      Et la ressource est visible quand on se place sur chaque étape !

      image-20221205-125812.png

      Ici, la ressource sur l'étape “Débit spécifique” s’appelle DEBSPE.

      Dans notre exemple nous avons trois étapes dans la gamme, et chaque étape est rattachée à une ressource. Il y a donc 3 ressources. On créé donc 3 liens Ressource/UME !

      • image-20221202-154109.png
      • Pour la ressource DEBSPE de l'étape Débit, on crée le lien Ressource/UME DEBSPE

      • Pour la ressource ASSSPE de l'étape Assemblage, on crée le lien Ressource/UME ASSSPE

      • Pour la ressource EMBSPE de l'étape Emballage, on crée le lien Ressource/UME EMBSPE

      Comment remplir le lien ressource/UME ?

      image-20221205-130836.png
      • Ressource: choisir ici la ressource à associer !

      • Unité de mesure: mettre ici l’unité de mesure de charge définie dans la partie 1.

      • Cal(endrier) de base: quels jours la ressource fonctionne-elle ? ( tous les jours, tous les jours ouvrés..) Si besoin on peut créer un nouveau calendrier !

      • Pre(sentation) de base: comment voulez-vous voir la charge dans le tableau de bord de charge par défaut ? Voulez vous voir la charge chaque jour, cumulée sur la semaine, cumulée sur 15 jours.. ?

      • Prés(entation) comp(lémentaire): si vous quittez la présentation de base, comment voulez-vous voir la charge dans le tableau de bord de charge ? Par jour, par semaine.. ?

      • Gestion Capa(cités): voulez-vous gérer une capacité maximale sur la charge ? ( par exemple, voulez-vous voir sur le tableau de bord de charge qu’il y a maximum 8h de disponible sur cette ressource ?)

      • Capa.dét: si on a rempli des détails de capacité dans l'étape optionnelle 1.bis, c’est ici qu’on les remplit. Attention, après il faudra alimenter chaque capacité !

      • Char.dét: si on a rempli des détails d’unité de mesure de charge dans l'étape optionnelle 1.bis, c’est ici qu’on les remplit. Attention, après il faudra alimenter chaque détail de charge !

      • Capa. déf et Char. déf: si on a rempli des détails d’unité de mesure de charge et des détails de capacité dans l'étape optionnelle 1.bis, et qu’on ne remplit pas chaque détail de charge et chaque capacité, on prendra par défaut ce détail et cette capacité lorsque qu’on calcule la charge.

      Par exemple si on gère un détail de charge sur l'étape assemblage et qu'on veut voir les menuiserie PVC et ALU
      image-20221221-100801.png


      3.Optionnel-Veut-on gérer un détail d’unité de mesure de charge et un détail de capacité ?

      Le détail d’unité de mesure de charge permet de décomposer l’unité de mesure de charge en sous-éléments qu’on peut ensuite afficher dans le tableau de bord de charge.

      Sur la ressource Débit par exemple, on a dit qu’on souhaitait calculer le nombre d’heure de charge. Or on a des menuiseries Alu et PVC. On peut alors gérer le détail d’unité de mesure de charge, et dans la tableau de bord de charge on pourra afficher:

      • La charge globale en heure sur la ressource

      • La charge en heure sur la ressource pour les menuiseries ALU

      • La charge en heure sur la ressource pour les menuiseries PVC

      Pour cela, on crée:

      On crée d’abord le détail de l’unité de mesure de charge ( rien de sorcier pour le remplir 🙂 )

      Diagramme sans nom-1672820912629.drawio.png

      Puis, on complète le lien Ressources/UME Charge en ajoutant le détail de capacité:

      Diagramme sans nom-1672821020003.drawio.png

      Si on veut compléter des capacités ( c’est l'étape suivante de cette procédure 🙂 ), et qu’on souhaite également gérer finement les capacités on peut aussi ajouter des détails de capacité.

      Sur la ressource Débit par exemple, on a dit qu’on souhaitait calculer le nombre d’heures de charge. La capacité maximum par jour est de 16h de charge ! Or on a des menuiseries Alu et PVC. On peut par exemple décider qu’il y a 8h de capacité pour les menuiseries Alu et 8h pour les menuiseries PVC.

      4.Optionnel-Ajouter des capacités sur les liens ressources/UME

      Ce n’est pas obligatoire… mais comme on mesure la charge dans nos ateliers, il peut être utile aussi de définir quelle est la charge maximale pour nos postes de travail !

      Nous suivons une charge en heures dans chacun de nos 3 postes de travail. Imaginons que sur chaque poste on a maximum 16h de travail.

      Retournez sur les liens Ressources/UME, et pour chacun des liens Ressource/ UME:

      • Cliquez sur “Capacité défaut”:

      image-20221205-162603.png
      • Validez la page qui s’affiche ensuite:

      image-20221205-162727.png
      • Vous pouvez ensuite définir la capacité défaut !

      Pour notre exemple, c’est 16h de travail par poste chaque jour ! 🙂

      image-20221205-162816.png

      A la validation, vous pouvez sélectionner la 3eme ou 4eme option, qui permet notamment de mettre à jour la cohérence planification:

      image-20221205-163647.png

      Faites ça pour chaque lien Ressource/UME que vous avez créé !

      A chaque fois que vous re-modifiez une capacité, il faut bien penser à relancer le traitement “MAJ cohérence planification” que vous venez de lancer ci-dessus lors de la validation ! Quand vous modifiez la capacité, il faut lancer le traitement ici:

      • f010d802-beda-45df-a4c6-749c4309b384.png


      Ici, on a créé des capacités défaut, mais on peut aussi gérer des capacités forcées ! Par exemple si on veux changer la capacité au jour le jour, s'il y a moins de personnel à cause d'un arrêt maladie…

      Comment gérer les capacités forcées ?
      image-20221205-163429.png

      Puis, on peut entrer la capacité par jour !

      image-20221205-163509.png


      5. Lier le lien Ressources/UME à l'étape

      Un fois que tous les liens Ressources/UME ont été crées, il faut venir les lier à l'étape correspondante. On peut à ce moment là choisir parmi les unités de mesure de charge celles qu’on lie à l'étape !

      Pour cela, il y a 2 manières de faire, en fonction de si l'étape fait partie du dictionnaire des étapes ou si elle est directement rattachée à la gamme :

      Help, je ne sais pas dans quel cas se trouve mon étape de gamme !

      Pour rappel, il y a 2 manières de créer et rattacher une étape:

      • On peut créer l'étape dans le dictionnaire des étapes. De cette manière, cette étape pourra être réutilisée pour être intégrée dans d’autres gammes ! C’est ce qui est fait le plus couramment !

      • On peut directement rattacher l'étape à notre gamme. L'étape ne pourra alors pas resservir dans d’autres gammes.

      La dernière étape de notre gamme sera forcement rattachée directement à la gamme.

      Pour savoir dans quel cas se trouvent les étapes de votre gamme, allez sur la gamme:

      image-20221205-141140.png

      Puis regardez si cette case est cochée sur chaque étape ! Si oui, c’est une étape du dictionnaire, si non, elle est liée directement à la gamme !

      image-20221205-141233.png



      • Cas 1: si l'étape est rattachée directement à la gamme :

      Comment faire si l'étape est rattachée directement à la gamme ?

      Accédez à la gamme de planification:

      image-20221205-140032.png

      Sur l'étape de la gamme de planification, cliquez sur unité de charge liée, puis créez et remplissez l’unité de charge:

      image-20221205-140207.png
      image-20221205-140254.png


      • Cas 2: si l'étape fait partie du dictionnaire des étapes :

      Comment faire si l'étape fait partie du dictionnaire des étapes ?

      Sur l'étape, cliquez sur “Unités de charge liées”

      image-20221205-135710.png

      Puis créez l’unité de mesure de charge correspondant à celle que vous avez crée dans l'étape 1:

      image-20221205-135851.png

      Comment remplir l’unité de mesure de charge ?

      image-20221205-141357.png


      • UME Charge: mettez ici l’unité de mesure de charge que vous avez renseignée dans l'étape 1.

      • Existence Déf(aut): à cocher ! (sinon cette unité de mesure de charge ne sera pas valorisée à part si on souhaite la gérer dans la requête RGG de gamme !)

      • Valeur: à remplir si on souhaite renseigner par défaut la valeur de l’unité de mesure pour une menuiserie. Par exemple, si une menuiserie passe toujours 2h dans cet atelier, on renseigne 2h ici ! Si la durée est gérée autrement car elle dépends des options et variantes de la menuiserie ( par requête RGG, par IT..) on laisse ici à vide et le calcul de la charge sera réalisé dans la requête RGG.

      • Détail de capacité/détail de charge: si dans l'étape 1. bis on a remplit des détails de capacité ou des détails de charge, on les calcule plutôt dans la requête RGG ( et on en remplit rien ici).

      • Méthode répartition: comment souhaite-t-on répartir la charge si l'étape dure plusieurs jours ? Par exemple, on a une étape qui dure 2,5 jours ( du mardi midi au jeudi soir), et la menuiserie y passe 3h ( les menuiseries qui passent sur cet atelier sont transférées à l’atelier suivant uniquement tous les 2 jours). On peut utiliser:

        • [0] Lissage sur durée réalisation: 1h le Mardi, 1h le Mercredi et 1h le Jeudi

        • [1] Lissage sur dernier jour partiel: 3h le Jeudi

        • [2] Lissage sur dernier jour complet: 3h le Jeudi

        • [3] Lissage sur premier jour partiel: 3h le Mardi

        • [4] Lissage sur premier jour complet: 3h le Mercredi ( on ne prend pas en compte le Mardi qui est partiel !)

      En schéma...
      image-20221221-155801.png
      image-20221221-155815.png
      • A planifier sur : généralement on mets Réalisation !

      Toutes ces informations peuvent être écrasées et pilotées dans la requête RGG

      6. Piloter la valeur de la charge

      La charge qu’on voit sur la gamme générée de la ligne de commande est pour une seule unité de la ligne de commande ! En revanche la charge planifiée est multipliée par la quantité qu’on a sur la ligne de commande.

      • Option: gérer la charge de chaque étape par requête

      La charge de chaque étape est généralement gérée dans la configuration, au niveau des Informations techniques.

      Mais dans certains cas, on peut avoir besoin de la gérer par requête, par exemple si la configuration est faite dans un configurateur externe !

      Comment gérer la charge par requête ?

      Dans notre exemple, imaginons que la configuration n’est pas faite dans DIAPASON. La seule information que l’on reçoit du configurateur, c’est le temps de fabrication en heures de la menuiserie, qui est envoyée dans une variable de la ligne de commande. Si la menuiserie est fabriquée en 4h, le configurateur transmet l’information sur la ligne de commande où on retrouve le champs Temps de fabrication =4h.

      Or, on sait que le temps total de fabrication en heures de la menuiserie est partagée de la manière suivante:

      • image-20221202-154109.png
      • 25% sur le premier atelier, Débit

      • 50% sur le second atelier, Assemblage

      • 25% sur le 3eme atelier, Emballage

      On écrira donc dans la requête RGG de la gamme:

      image-20221205-150005.png

      Le code suivant:

      image-20221205-150120.png

      Ici, on définit:

      • La charge en heure de l'étape Débit à 25% du temps de fabrication défini sur la ligne de commande ( la VDL CdeLigTpsFab)

      • La charge en heures de l'étape Assemblage à 50% du temps de fabrication

      • La charge en heures de l'étape Emballage à 25% du temps de fabrication


      Dans les RGG on a accès des variables qui sont crées spécialement pour les étapes de notre gamme !

      • Option: gérer la charge de chaque étape par des informations dans la nomenclature

      La charge de chaque étape est généralement gérée dans la configuration, au niveau des Informations techniques: en fonction de l’article de notre ligne de commande, et de sa nomenclature, on va pouvoir gérer le temps qu’il passe à chaque étape ! ➡️ C’est dans la partie Configuration Technique !

      Comment gérer la charge au travers des informations techniques dans la nomenclature ?

      Dans notre exemple la gamme sert à produire des menuiseries. On peut définir que chaque vantail de la menuiserie va passer:

      • 1h à l'étape Débit

      • 2h à l'étape Assemblage

      • 1h à l'étape Emballage

      Nous allons donc rajouter ces durées pour chaque étape dans la nomenclature générique du vari-article de la menuiserie ISTMenuiserie ! ➡️ C’est dans la partie Configuration Technique !

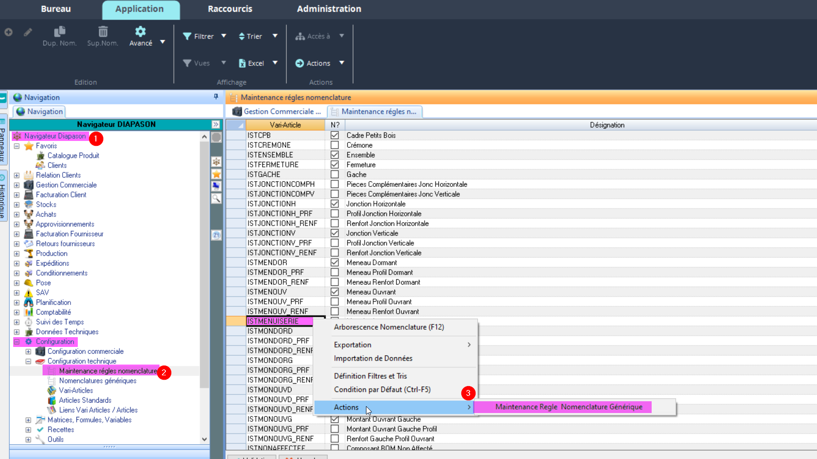
      Pour y accéder, on vient sélectionner le vari-article et clic droit “ Actions”, “Maintenance Règle Nomenclature Générique”

      image-20221213-145421.png

      Puis, on ouvre les Informations Techniques du lien sur lequel on veut stocker les durées de chaque étape: ici, on veut rentrer le temps que passe le vantail sur chaque atelier, on va donc se placer sur le lien Vantail et clic droit , “ → Informations Techniques”:

      image-20221213-145631.png

      On va ensuite remplir les Informations Techniques selon la syntaxe qui est interprétée par les requêtes RGG de génération de la gamme.

      image-20221213-150822.png

      C'est quoi la syntaxe qui est interprétée par les requêtes de génération de la gamme générée ?

      Dans le cas d’un DIAPASON START, c’est la requête RGG FabGamITs qui génère la gamme. Or dans cette requête, on vient chercher des Informations Techniques de cette forme pour générer la charge sur chaque étape de la gamme:

      Diagramme sans nom_FabGaITs.drawio.png

      Une fois que la nomenclature de pointeur est générée (événement “DT”), on doit donc voir apparaitre dans les Informations Techniques de la menuiserie, sur le vantail:

      image-20221213-153505.png

      7. Créer le tableau de bord de charge

      Le tableau de bord de charge permet de visualiser sous une forme d’agenda ( jour, cumul par semaine…) les valeurs des capacités et des charges de différentes unités de mesure de charge.

      Pour créer le tableau de bord de charge, aller dans la rubrique “Planification Tous Gestionnaire”.

      image-20221205-153602.png

       Comment remplir les champs du tableau de bord de charge ?

      Comment remplir les champs du tableau de bord de charge ?

       8. Définir le tableau de bord de charge

      On vient définir dans cette phase ce qu’on souhaite afficher dans notre tableau de bord de charge: quelles unités de mesure de charge on souhaite afficher, et quels éléments on souhaite pouvoir suivre dessus.

      Pour cela, ça se passe au même endroit que pour l’étape précédente ! C’est à dire ici:

      image-20221205-153602.png

      Vous allez sélectionner dans cette phase les liens ressources/unité de mesure de charge. Mais attention, si les ressources de ces liens n’ont pas le même Calendrier que celle que vous avez choisi dans votre tableau de bord de charge ( Etape 7, Onglet Général, champs Calendrier), vous ne les verrez pas !!!

      N’oubliez pas de mettre des libellés clairs sur chaque ligne !

      Pour que le tableau soit plus lisible, vous pouvez ajouter des interlignes dans le tableau
      Pour que le tableau soit plus lisible, vous pouvez ajouter des titres dans le tableau

      Cette action permet de choisir ce qu’on affiche dans notre tableau de bord de charge:

      • On peut afficher plusieurs types de charge : 

      Charges de besoins externes:

      Charge postée par macro-langage depuis une requête quelconque. Elle est indépendante de la charge “standard” postée par la mécanique d’intégration (IN-PL) de Diapason.

      Des exemples d'utilisation de la charge externe ?

      -Un commercial prévient qu’une grosse commande va rentrer et qu’il faut anticiper la charge, on va donc positionner de la charge “externe” correspondant à cette future commande qui n’est pas encore connue de DIAPASON

      -Dans le DIAPASON START, quand on entre une commande, le temps qu’elle soit validée et intégrée, on a pas encore de visu sur la charge. On crée donc temporairement une charge externe correspondant à cette commande pour la visualiser le temps que la commande soit intégrée ! ( et donc qu’une charge interne soit automatiquement créée par DIAPASON).

      ➡️ Ces charges externes doivent être créées par requête !

      Charge des besoins internes

      Charge issue des gammes de planification pour les lignes de commande intégrées

      Charge des besoins internes et externes

      Somme des 2 types de charge précédent

      Charge planifiée + charge lancée

      Somme de tous les types de charges quel que soit leur origine

      Charge lancée

      Charge issue des gammes de suivi par file d’attente correspondant à des lignes de commande lancées en fabrication. Lors de la création d’un OF sur une ligne de commande la charge liée qui était dans “Charge des besoins internes” bascule dans “Charge lancée”

      • On peut afficher la capacité 

      • On peut afficher les en-cours 

        • en-cours : En cours = Encours[n-1] + Charge[n] - Capacité[n] 

        •  en-cours futur : Valeur maximum de l’en-cours de la période courante jusqu’à la fin de l’horizon de planning charge-capacité. Détermine la capacité effectivement disponible. 

        • en-cours local : En cours local = Charge[n] - Capacité[n] 

        •  en-cours local (%) 

      Vous ne comprenez rien à l'encours ?
      Quels sont les champs de ce tableur ?
      • Lib. Déf. ? Saisissable. Si oui, le libellé affiché dans le tableau de bord de charge sera le libellé défaut.

      • Libellé: Saisissable. Affectation d’un libellé.

      • Libellé défaut: Affiché. Libellé associé au lien ressource – unité de mesure.

      • Type: Affiché. CH=Charge. CA=Capacité. EC=Encours.

      • Ressource: Affiché. Ressource.

      • Unité Mes.: Affiché. Unité de mesure de charge ou de temps.

      • Détail Cap.: Affiché. Détail de capacité de l’unité de mesure de charge ou de temps.

      • Détail Charge: Affiché. Détail de charge de l’unité de mesure de charge ou de temps.

      • Détail Inf.:Affiché. Détail de l’information affichée.

      9. Lancer le tableau de bord de charge pour vérifier que tout va bien

      La charge qu’on voit sur la gamme générée de la ligne de commande est pour une seule unité de la ligne de commande ! En revanche la charge planifiée est multipliée par la quantité qu’on a sur la ligne de commande.

      Depuis le standard de DIAPASON…

      image-20230918-084911.png

      Il y a 2 modes de visualisation sur les tableurs de bord de charge: sous forme de tableur ou sous forme d’histogrammes. Pour être visualisés, les histogrammes doivent être paramétrés. A savoir que les histogrammes, à première vue plus ergonomiques, ne le sont pas forcément avec un grand nombre de données… Le mode tableur est donc bien plus utilisé.

      Dans DIAPASON START !

      image-20221205-164132.png

      L'écran suivant s’affiche ensuite:

      image-20230918-085042.png

      Le paramètre utilisateur Paramètres Généraux / Paramètres Généraux Divers / PLA-CRI permet d’initialiser les deux critères dates ci-dessus

      Dans notre exemple:

      • on a lancé la fabrication d’une menuiserie

      • on a planifié la fabrication d’une autre menuiserie

      • pla,,ig.png
      • on a une capacité de 16h par jour sur chaque ressource

      Dans le tableau de bord de charge ça donne donc ça:

      image-20221206-082706.png

      On peut aussi consulter la charge sur la ligne de commande ( dans la charge liée et sur la gamme générée) pour vérifier que tout semble OK 🙂

      Le paramètre général divers PARAM-GEN/PARAMETRES/PLA-RES-FAT permet de positionner la charge relative aux déclarations de fabrication par file d’attente à la valeur de la quantité restant à fabriquer sur chacune des étapes. 

      Pour aller plus loin…

      Consulter la charge planifiée sur une ligne de commande

      Mettre en place le tableau de bord de charge sous forme d'histogramme