DIAPASON 04.16
Breadcrumbs

PSD-Fiche: Définir et consulter le Détail de Questionnaire (Questions)



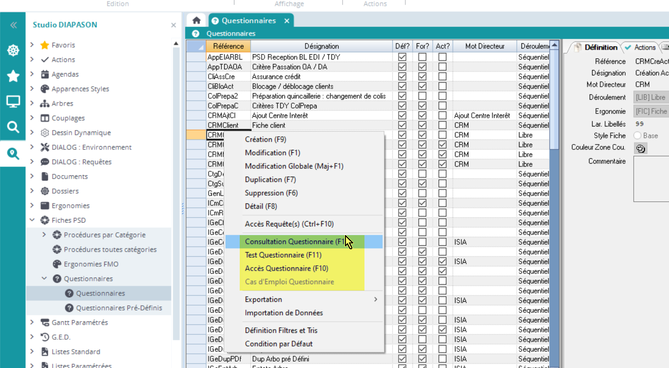
On accède au détail du questionnaire par les actions “Consultation Questionnaire” ou “Accès Questionnaire”.

image-20240318-101805.png

Les actions suivantes sont également disponibles:

  • Test Questionnaire: Permet de tester le déroulement du questionnaire.

  • Cas d’Emploi Questionnaire: Pour les questionnaires pré-définis, affiche la liste des questionnaires utilisateurs.

Onglet « Définition » :

image (39).png
  • Num. Ordre: Numéro d’ordre [SDQ.Ques_Num_Ord].

  • Catégorie: Catégorie de question, au choix parmi :

    • INI Initialisation. Cette catégorie permet de positionner une requête de type PSD qui permettra

      • D’initialiser des variables avec des valeurs par défaut. Par exemple : afficher la date du jour, l’utilisateur connecté, etc.

      • Intervenir sur les caractéristiques des questions pour rendre le procédure dynamique à l’ouverture. Par exemple, masquer des questions au lancement de la procédure en fonction de critères / paramètres définis.

    • QIN Information. Cette catégorie permet de positionner une requête qui initialise des variables (VBQ) qui seront utilisées dans la suite dans le déroulement de la saisie (variables temporaires questionnaire) ou bien pour définir le libellé d’autres zones.

    • QPR (Questionnaire prédéfini): Insère un questionnaire prédéfini : ensemble homogène de questions utilisables dans plusieurs questionnaires. Cette option nécessite d’avoir paramétré un questionnaire prédéfini en amont.

    • QVA (Question / Var. Définition Produit). Cette catégorie permet de définir les questions qui seront présentes dans le questionnaire, en affichage ou en saisie. Ces questions correspondent aux variables VSD préalablement créées dans l’environnement DIALOG.

    • TIT Titre : Cette catégorie permet de définir un titre qui pourra être affiché (sous forme de volet) dans le déroulement du scénario. L’affichage d’un titre vide saute une ligne .

  • Que.Pré-Déf.: Référence questionnaire pré-défini (QPR) [SDQ.Ques_Pre_Def].

  • Que./Info. : Référence Variable [SDQ.Ques_Var_Ref]. Correspond à la variable VSD à insérer dans le questionnaire.

  • Format : Format d’affichage de la variable dans le questionnaire [SDQ.Ques_Var_Format].

  • Libellé : Libellé de la variable dans le questionnaire [SDQ.Ques_Libelle]. Ce libellé est la partie située à gauche de la question. Il est fixe.

  • Var. Libellé : Variable contenant le libellé de la variable. Le libellé de la variable peut donc évoluer au fur et à mesure de la saisie.

  • Titre : Titre de la question. Pour les questions de type « Titre », c’est le contenu du texte affiché dans le volet. Pour les questions saisies, le titre est la zone située à droite de la question. Ce titre est fixe.

  • Var. Titre : Variable contenant le titre. Le titre peut donc évoluer au fur et à mesure de la saisie.

  • Règle DIALOG : Règle de type PSD

  • Affichée :Question affichée par défaut ? [SDQ.Ques_Affiche]. En création, les questions sont affichées par défaut.

  • Saisie : Question saisie par défaut ? [SDQ.Ques_Saisie].

  • Exe avant Ques.: Comportement à l’arrivée sur une question.

    • Vide : La règle n’est pas exécutée avant d’arriver sur la question.

    • ASA : La règle est exécutée avant d’arriver sur la question que si celle-ci est saisissable.

    • AVT : La règle est exécutée avant d’arriver sur la question.

  • Exe. avant Retour. : Exécution d’une requête PSD lors du retour arrière (Maj + Tab) sur une question. La règle DIALOG définie sur cette question est de nouveau exécutée lors du retour arrière sur la question. L’évènement retourné dans la variable SCR.CdeSCCEvt lors du retour arrière est « RET ».

  • Exe. après Erreur: Afin de gérer au mieux l’aide à l’utilisateur en cas d’erreur lors de la saisie d’une configuration commerciale, cette fonctionnalité permet l’exécution de règle DIALOG de type PSD lors d’une erreur sur la zone. Ce mode (SCR.CdeSCCEvt = « ERR ») permet, comme les modes « ASA » et « AVT » de déterminer le comportement du questionnaire après un message d’erreur.

  • Exe. si N. Aff.: Règle exécutée si la question n’est pas affichée ?

  • Saisie avec entrée:

  • Aide Disponible: L’aide (bouton, menu contextuel ou F2) est-elle disponible ?

Lorsque l’aide est gérée dans la requête PSD, il faut préciser que ce champ exécutera la requête avec le contexte SCR.CdeSCCEvt = ‘AID’ en cochant “Aide disponible”, sans quoi l’aide ne s’affichera jamais !

Onglet « Bouton Action »

Le bouton action sur zone est un petit bouton qui vient se positionner à droite de la zone et du bouton de déclenchement d’aide si celle-ci en possède un.

image (40).png
  • Bouton Action ? Si cette case est cochée, le bouton action viendra se positionner sur la droite de la zone.

  • Action Cette liste de choix permet de sélectionner l’action associée au bouton action parmi les actions définies sur l’ergonomie.

  • Ico. Active Ce bouton permet de sélectionner l’icône qui s’affichera sur le bouton lorsque celui-ci sera actif. Cet icône vient surcharger la définition de l’icône sur le thème et sur la définition de l’action.

  • Ico. Inactive Ce bouton permet de sélectionner l’icône qui s’affichera sur le bouton lorsque celui-ci sera inactif. Cet icône vient surcharger la définition de l’icône sur le thème et sur la définition de l’action.

  • Actions Actives On sélectionne la liste des actions qui si elles sont affectées à ce bouton seront accessibles depuis n’importe quelle zone de la fiche.

Onglet « Caractéristiques » :

image (41).png

Sur cet onglet sont décrites les valeurs défaut de certaines variables manipulables par macro-langage et le type d’aide disponible (si Aide Disponible coché sur onglet précédent) :

  • Clé 1/2/3: Clés de tri [SDQ.Ques_CleTri1/2/3].

  • Caract. 1/2/3/4/5: Caractéristiques libres [SDQ.Ques_Carac_1/2/3/4/5].

Les clés et caractéristiques sont des champs libres permettant de catégoriser un groupe de questions. Cela permet de pouvoir piloter les propriétés de toutes les questions d’un coup !

Par exemple, dans un PSD de création d’un client : Si l’adresse de facturation est identique à l’adresse de livraison, au contrôle du champ “Adresse de facturation identique ?”, je pourrais masquer toutes les questions qui auront été catégorisées ‘ADR-FAC’ dans le champ ‘caract. 1’

  • Liste Valeurs: Liste de valeurs pour aide (type manuelle seulement). Remplit automatiquement la liste d’aide avec le contenu de la liste de valeurs.

  • Aide Multiple: Permet de définir si l’aide multiple est activée sur ce champ. La case est cochée lorsque le séparateur (juste en dessous 🙂) est défini !

  • Sép. Aide Mul.: Séparateur aide multiple : si cette zone est renseignée, l’aide sur la question présentera une liste à sélection multiple, qui à sa validation remplira la question courante avec une liste des valeurs (référence SDH.LisInfInf) sélectionnées séparées par le caractère saisi. Par exemple, si la liste d’aide contient des couleurs parmi lesquelles sont sélectionnées rouge, vert et bleu et que le séparateur d’aide multiple est le « $ », la question contiendra « bleu$rouge$vert ».

Les différentes valeurs sont classées dans le même ordre que celui d’affichage, c’est-à-dire par SDH.LisInfMDi1/2/3/4/5 croissants, et SDH.LisInfInf croissant.

Le séparateur ne peut pas être « # » (le caractère dièse).

Dans la définition des questions des procédures dynamiques, deux zones supplémentaires sont accessibles :

att_13_for_206504621.png

Ces zones sont accessibles en saisie pour toute question pour laquelle l’aide est disponible et qu’une liste de valeurs lui est rattachée.

  • Contrôle si saisie: Il est possible d’utiliser la liste de valeurs comme liste de contrôle pour la saisie. La zone présente une liste déroulante permettant de sélectionner la méthode de contrôle parmi :

att_14_for_206504621.png

La méthode défaut est « 6 ».


  • Contrôle si non saisie: Il est possible d’utiliser la liste de valeurs comme liste de contrôle pour la valeur de la question. La zone présente une liste déroulante permettant de sélectionner la méthode de contrôle parmi :

att_15_for_206504621.png

La méthode défaut est « 6 ».

Onglet « Initialisation » :

image (42).png

Sur cet onglet sont décrites les valeurs par défaut de la question et comme sur le précédent onglet des valeurs défaut de certaines variables manipulables par macro-langage (SDQ) :

  • Valeur Alpha. /Num./Date./Log.: Valeur par défaut de la question en saisie.

  • Mess. Erreur: Message d’erreur défaut [SDQ.Ques_Lib_Erreur] à utiliser sous la forme LC-ERREUR SDQ.Ques_Lib_Erreur.

  • Mess. Alerte: Message d’alerte défaut [SDQ.Ques_Lib_Alerte] à utiliser sous la forme LC-WARNING SDQ.Ques_Lib_Alerte.

  • Mess. Aide: Message d’aide (alternative à une liste d’aide) [SDQ.Ques_Lib_Aide] à utiliser sous la forme LC-WARNING SDQ.Ques_Lib_Aide.

  • Commentaire: Commentaire associé à la question.

Actions disponibles sur les questionnaires

  • Saisie Requête : Accès à la règle PSD définie en saisie.

  • Consultation Requête : Accès à la règle PSD définie en consultation.

  • Déplacer Avant : Remonte la question au-dessus de la précédente.

  • Déplacer Après : Descend la question en dessous de la précédente.