DIAPASON 05
Breadcrumbs

Réinitialiser le mot de passe d'un utilisateur


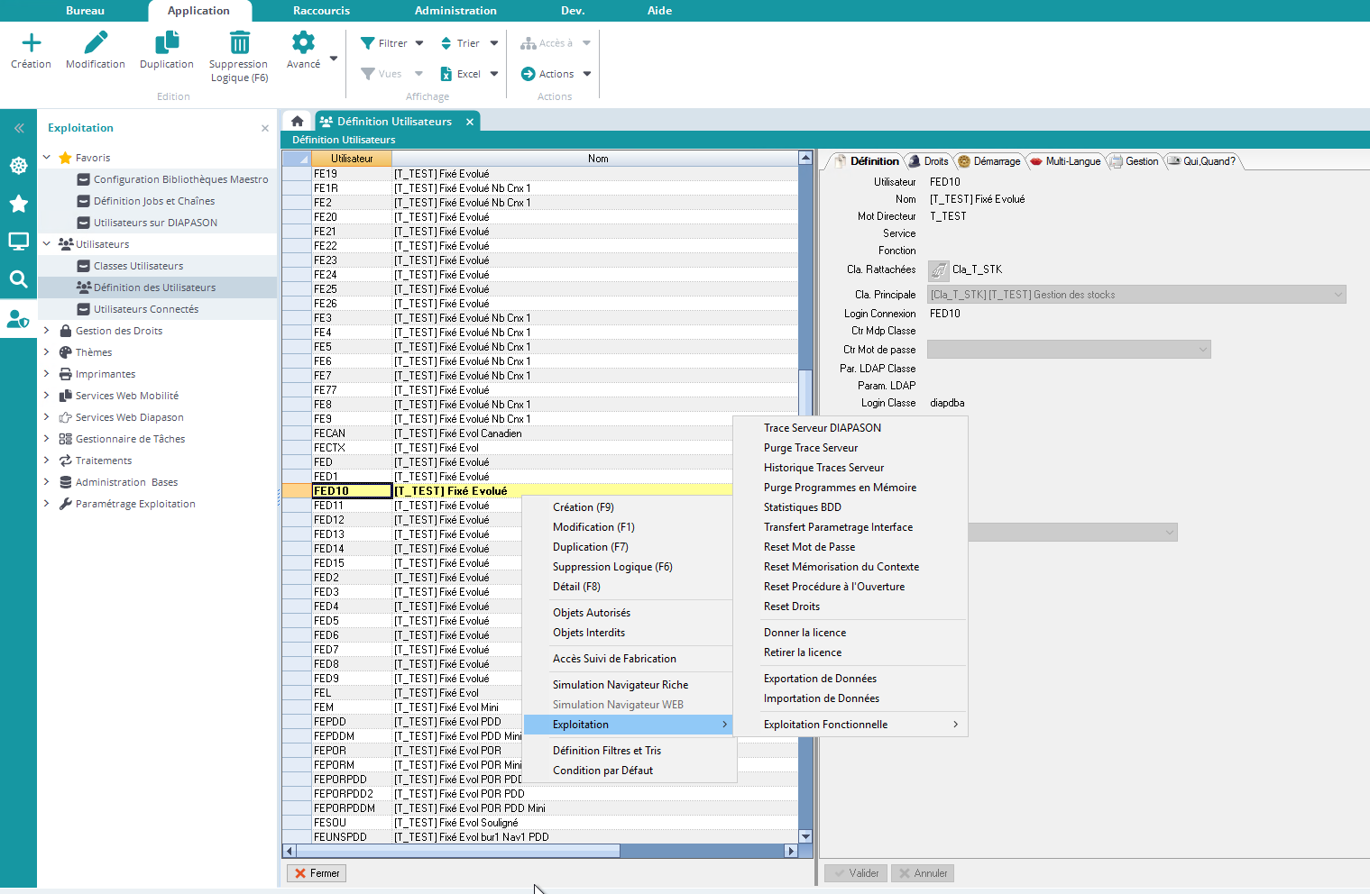
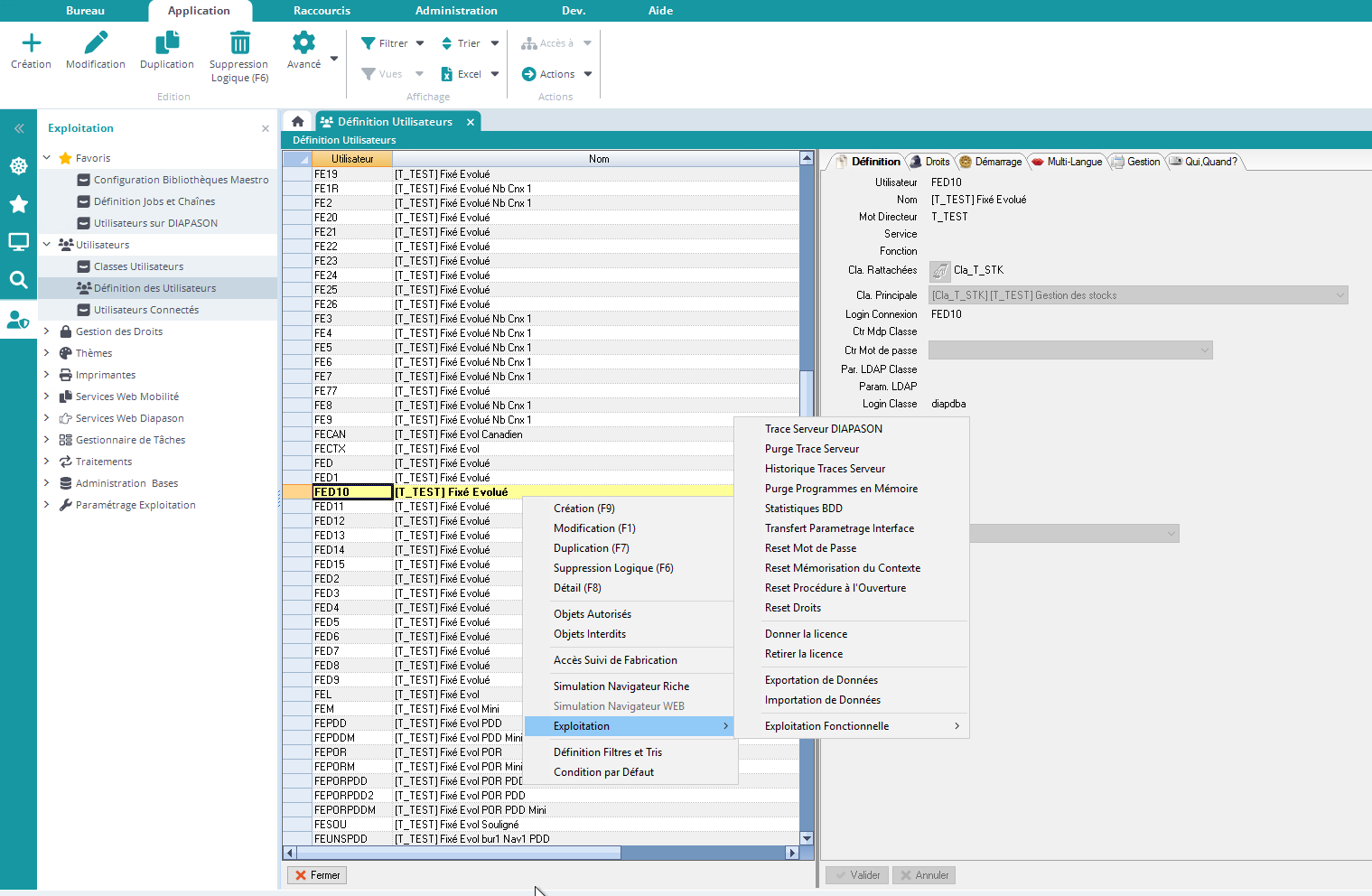
Pour réinitialiser le mot de passe d’un utilisateur, vous pouvez le sélectionner dans la définition des Utilisateurs, puis cliquer sur l’action “Reset Mot de passe” :

image-20241206-143338.png

L’utilisateur devra alors réinitialiser son mot de passe lors de sa prochaine connexion à DIAPASON.