DIAPASON 05
Breadcrumbs

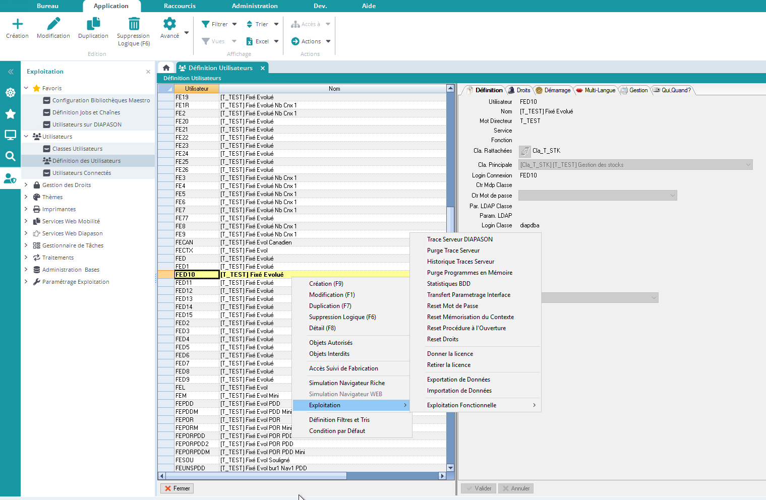
Réinitialiser les droits pour un utilisateur


L’action “Reset Droits” permet de supprimer tous les droits définis pour l’utilisateur sélectionné :

image-20241206-143338.png