DIAPASON 05
Breadcrumbs

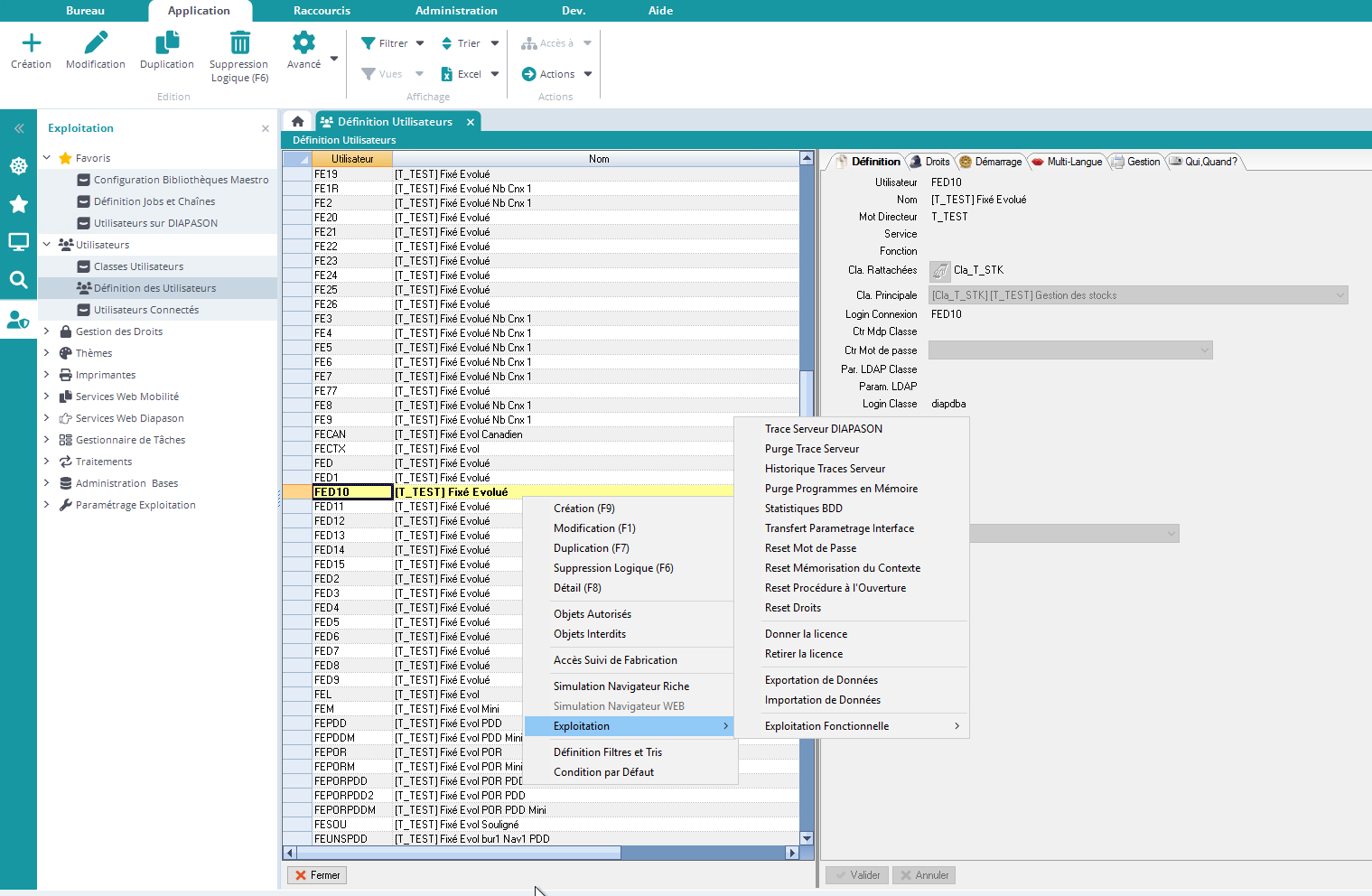
Réinitialiser la mémorisation du contexte pour un utilisateur


Pour réinitialiser la personnalisation du contexte pour un utilisateur (action « double-clic », bureaux ouverts par défaut, personnalisation des attributs sur les listes…), vous pouvez le sélectionner dans la définition des Utilisateurs, puis cliquer sur l’action “Reset Mémorisation du contexte” :

image-20241206-143338.png