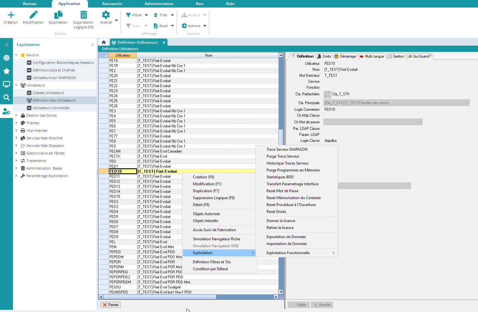
L’action “Purge Programmes en Mémoire”, qui est lancée depuis la définition des utilisateurs, permet de purger la pile des programmes en mémoire dans la session d’exécution de DIAPASON :
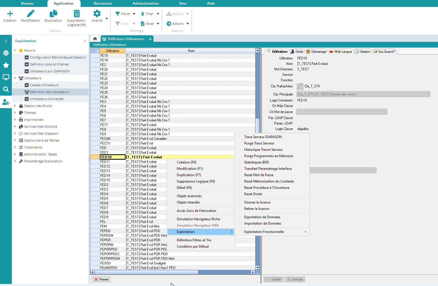
L’action “Purge Programmes en Mémoire”, qui est lancée depuis la définition des utilisateurs, permet de purger la pile des programmes en mémoire dans la session d’exécution de DIAPASON :