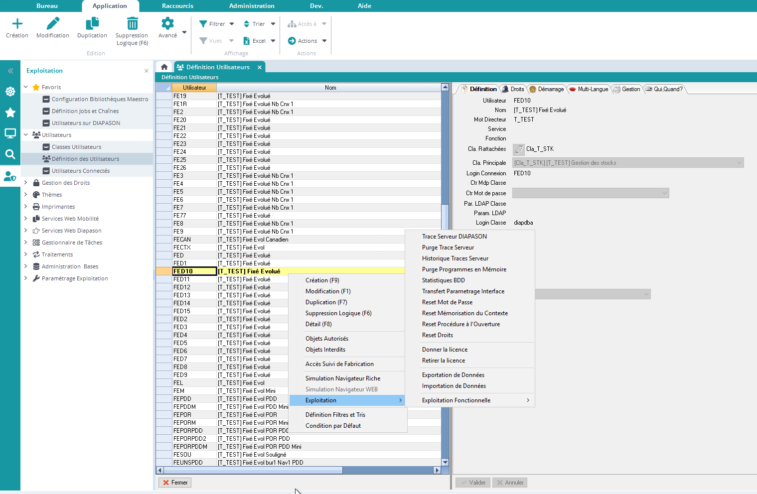
L’action “Statistiques BDD”, qui est une action interne à ELCIA ERP, permet de contrôler les statistiques sur les bases de données :
L’action “Statistiques BDD”, qui est une action interne à ELCIA ERP, permet de contrôler les statistiques sur les bases de données :