DIAPASON 05
Breadcrumbs

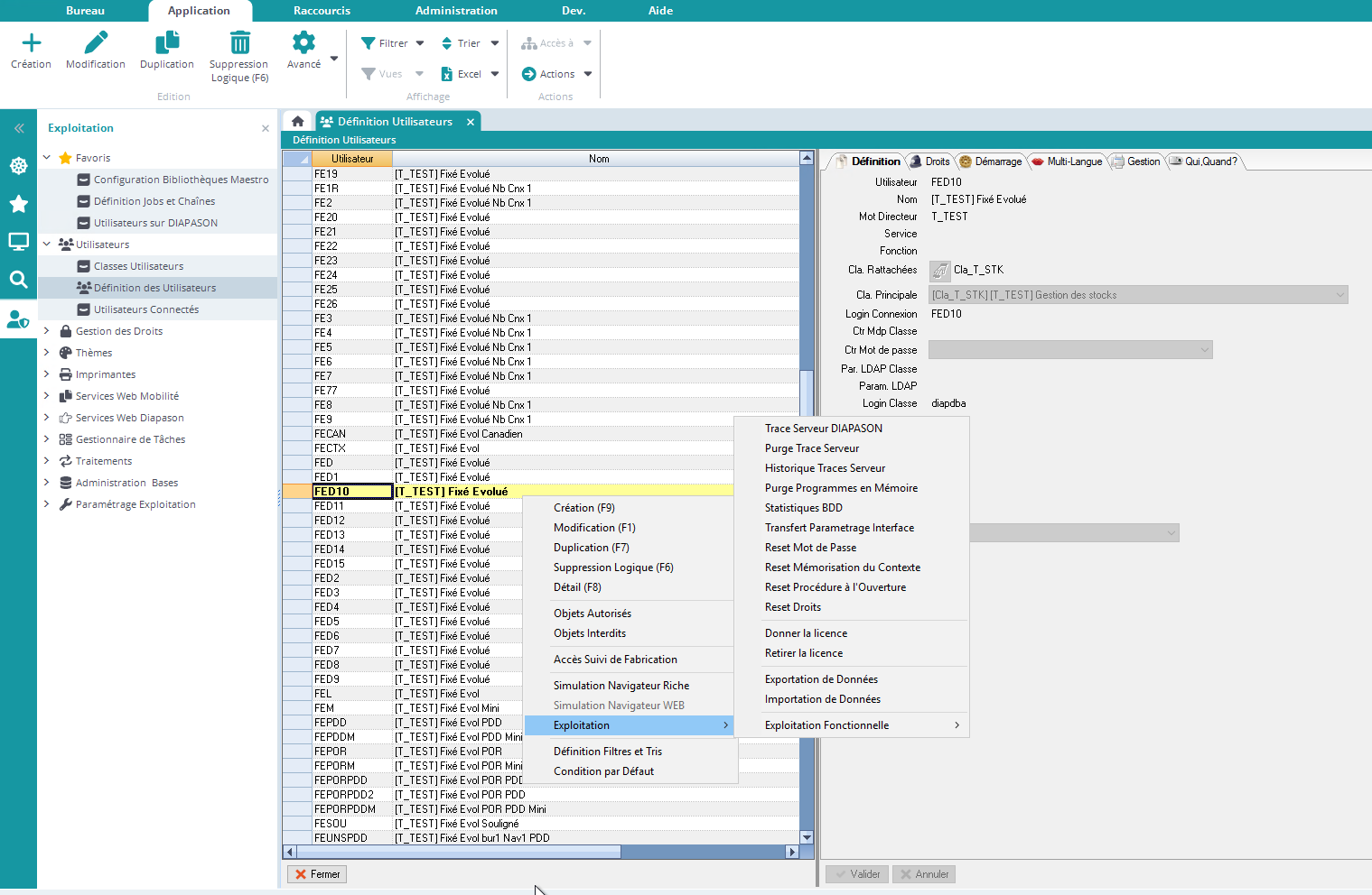
Gérer les traces serveurs


Différentes actions, disponible au clic droit dans la définition des utilisateurs, permettent de gérer les traces serveurs :

image-20241206-143338.png
  • Trace Serveur DIAPASON : Présentation de la totalité du fichier trace maintenu automatiquement par DIAPASON.

image-20240917-091558.png

Le nom complet du fichier récupéré apparaît dans la barre titre de la fenêtre présentée. La variable d'environnement DIAP_SRVLOG sert à donner le répertoire où on doit stocker les logs de Diapason (PASOE, Diapason, etc.). Cette variable est donnée dans diapason.ini.

  • Si elle n'est pas vide que c'est un répertoire et qu'il existe : on prend celui-là.

  • Sinon, c'est le répertoire par défaut qui est utilisé : ENV_PATH/devt/Diap/PASOE/logs


  • Purge Trace Serveur : Action permettant de réinitialiser le fichier trace maintenu automatiquement par DIAPASON et paramétré sur la variable d'environnement DIAP_SRVLOG. Permet de vider le fichier trace de DIAPASON (server.log) afin d’éviter qu’il ne prenne une taille trop importante qui entraînerait une consultation plus difficile des traces.

Il est possible de conserver l’historique des purges manuelles en renseignant la variable d’environnement « DIAP_CDE_PURLOG » de la façon suivante : cat &1 >> &1.0 ; > &1.

Ainsi, le contenu du fichier « server.log » est copié à la fin du fichier « server.log.0 » et le fichier « server.log » est remis à vide.


  • Historique Traces Serveur: Action présentant la liste des différentes traces serveur archivées :

image-20240917-091625.png

Description de la liste :

  • Fichier: Nom complet du fichier trace serveur.

  • Taille (Ko): Taille du fichier en Ko.

  • Date: Date de la dernière écriture dans le fichier

  • Heure: Heure de la dernière écriture dans le fichier.

Sur cette liste, l’action « Visualisation Fichier » permet de consulter le contenu du fichier sur lequel on est positionné.