DIAPASON 04.16
Breadcrumbs

Visualiser la file d’attente sur les séries



      Sous forme de diagramme PERT

      Cette action permets de visualiser la gamme générique de file d’attente de la Série sous forme de diagramme PERT.

      Pour cela, les Séries, cliquer sur l’action “Visualisation File d’Attente”:

      image-20240105-090502.png

      DIAPASON présente alors au titre de la série toutes les étapes potentielles de la gamme générique sous la forme suivante:

      MicrosoftTeams-image (136).png

      Pour chacune des étapes, DIAPASON indique:

      • l'étape est totalement déclarée ( tout OF confondu)

      image-20240105-084635.png
      • l'étape est considérée disponible pour entamer la fabrication:

        • soit c’est tout simplement la première étape 😉

        • au moins une partie des OF des étapes précédentes sont totalement ou partiellement déclarés

      image-20240105-084610.png


      • l'étape ne peut pas être débutée car aucun des OF de des étapes précédentes ne sont totalement ou partiellement déclarés

      image-20240105-084551.png
      • l'étape n’est pas existante pour cet série

      image-20240105-085228.png


      On voit également sous chaque étape de la gamme:

      • L= quantité à réaliser et R = quantité reste à faire ( pour tous les OF de la série)

      • on a également les dates de planification de l'étape

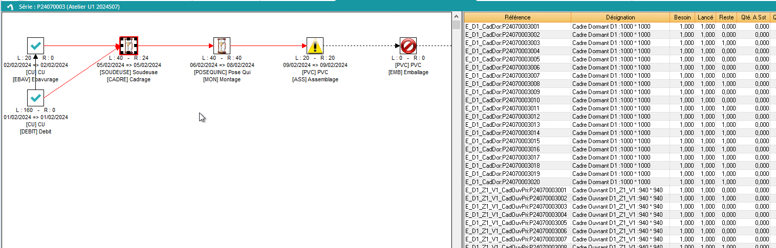
      Un exemple pour bien comprendre ?

      MicrosoftTeams-image (137).png

      Sur notre exemple de gamme, on voit donc que:

      • EBAV et DEBIT: terminées, car il y a la coche verte check mark

      • CADRE: peut être réalisée car les étapes précédentes ont été fabriquées. ⌛ Elle est d’ailleurs commencée, car on voit qu’on a 40 à faire ( L=40), et il reste 24 à faire ( R=24), on a donc 16 de réalisé.

      • MON: peut être réalisée car les étapes précédentes ont été fabriquées, au moins partiellement : on a vu qu’on avait 16 pièces déclarées de l‘étapes précédente, donc on va pouvoir commencer pour ces 16 pièces. ⌛ Mais on voit que pour le moment l'étape n’est pas commencée car on a 40 à faire ( L=40), et il reste 40 à faire ( R=40), on a donc rien de réalisé.

      • ASS: on a rien déclaré de l'étape précédente, donc on ne peut pas commencer cette étape. ⚠️

      • EMB: aucun des OF n’utilise cette étape. On la présente pour que le schéma reste cohérent et qu’on conserve les liens entre les étapes. 🚫