DIAPASON 04.16
Breadcrumbs

Déclarer une série


      Les séries sont créées manuellement, ou lors du lancement en production. Une fois la série réalisée, on peut venir la déclarer ! Pour cela, il existe différentes options:

      image-20230818-095520.png

      La déclaration de la fin de fabrication de la série entraine la déclaration des dernières étapes de tous les OFs de la série. Les autres étapes de la gamme de suivi file d’attente ne sont pas déclarées automatiquement.

      1️⃣ La déclaration manuelle: on saisit manuellement la quantité en unité de mesure OF

      La Déclaration Manuelle
      image-20230818-092509.png

      2️⃣ La Déclaration Manuelle / UM Déc: on saisit manuellement la quantité en unité de mesure de déclaration

      La Déclaration Manuelle / UM Déc
      image-20230818-092509.png

      On peut déclarer ici en unité de mesure de déclaration, qu’on rentre ici sur l’OF:

      MicrosoftTeams-image (161).png

      Plus d’info ici en cherchant le champ “Un.Me.Dec.Fab.”.

      3️⃣ La déclaration Manuelle Comp: Déclaration de Fabrication. Saisie manuelle de la quantité et des informations nécessaires au mouvement de stock (palette, emplacement, etc.)

      La déclaration Manuelle Comp
      image-20230818-093904.png

      La différence avec la déclaration manuelle est qu’ici on peut aussi changer l’emplacements et la section sur laquelle on veut déclarer, et on peut aussi entrer la référence de la palette sur laquelle on veut déclarer.

      4️⃣ Déclaration Manuelle Comp. / UM Déc: on saisit manuellement la quantité en unité de mesure de déclaration

      Déclaration Manuelle Comp. / UM Déc
      image-20230818-093244.png

      On peut déclarer ici en unité de mesure de déclaration, qu’on rentre ici sur l’OF:

      MicrosoftTeams-image (161).png

      Plus d’info ici en cherchant le champ “Un.Me.Dec.Fab.”.

      5️⃣ Déclaration Auto. Reste à Fabriquer: on déclare tout ce qui reste d'une traite !

      Déclaration Auto. Reste à Fabriquer

      On ne saisit pas les quantités à déclarer. Quand on clique sur cette action, toutes les quantités restantes à fabriquer sont automatiquement déclarées.

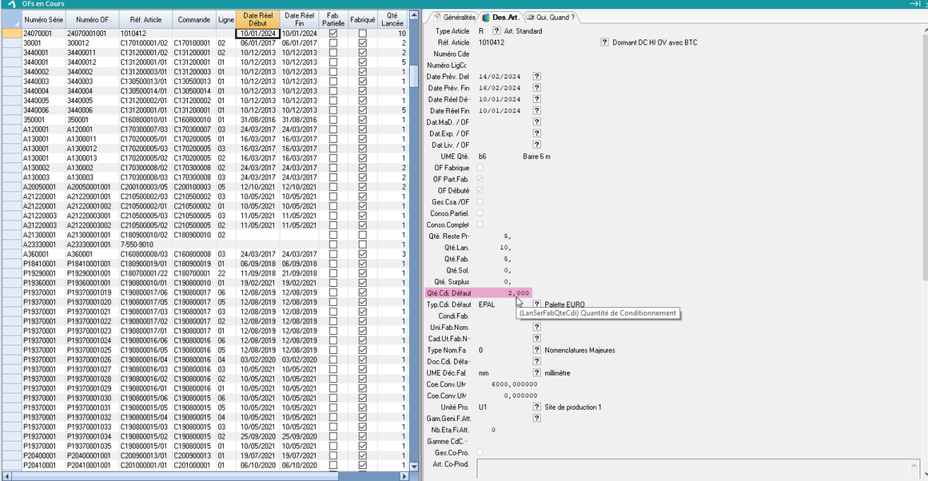
      6️⃣ Déclaration Auto. / Qté. Condit.: on déclare la quantité restante arrondie au coefficient de conditionnement d'une traite !

      Déclaration Auto. / Qté. Condit.

      On ne saisit pas les quantités à déclarer.

      Ici par exemple on a rentré une quantité de conditionnement de 2 sur une palette: on dit qu’on souhaite déclarer par conditionnement, donc ici, par palette.

      ➡️ On va donc déclarer par unité de conditionnement, donc par 2.

      Il restera alors 5 à déclarer. Si on redéclare par quantité de conditionnement, on déclarera de nouveau par 2, et il restera donc 1 à déclarer !

      Diagramme sans nom-1705332927210.drawio.png

      7️⃣ Déclaration Rebut de fabrication; on déclare un rébus parmi les éléments fabriqués !

      Déclaration Rebut de fabrication
      image-20230818-094018.png

      On a consommé les composants mais rien ne sera déclaré.

      8️⃣ Solde Reste à Fab.: Cette action permet de solder la quantité restante à fabriquer de l’entité courante.

      Solde Reste à Fab.

      La quantité restante à fabriquer passe alors à 0 et l’entité devient totalement fabriquée.

      image-20230818-094154.png

      Pour les éléments qui ne sont pas encore fabriqués ou terminés on libère toutes les sorties prévisionnelles de stock qui devaient être utilisées.


      9️⃣ Histo Déclarations / Série: Consultation de l’historique des déclarations de fabrication

      Histo Déclarations / Série
      image-20230818-093721.png