DIAPASON 05
Breadcrumbs

Régénérer la gamme de suivi File d’ Attente d'un OF


      Il peut arriver qu’on souhaite régénérer la gamme de suivi file d’attente d’un Ordre de Fabrication.

      Pourquoi ? Imaginons par exemple qu’on modifie une gamme générique et qu'on a des OF en cours dont la gamme de suivi file d’attente est issue de cette gamme générique. On va alors vouloir réactualiser la gamme de suivi file d'attente de ces Ordes de fabrication en fonction de ce qui a été modifié dans la gamme de suivi file d’attente.

      ➡️ On va alors régénérer la gamme de suivi file d’attente, soit depuis l’OF directement, soit par une action d’ENR-ACT-LCT !

      Régénérer la gamme de suivi file d’attente depuis l’OF ou la série:

      Cette action va permettre de re-générer le contexte d’un OF : elle permet de simuler l’enchaînement de l’action de solde de l’OF et l’action de création de l’OF avec les mêmes valeurs précédent l’action, ceci sans effectuer de saisie interactive; c’est par ce biais par exemple que la gamme de file d’attente peut être totalement re-construite sans réaliser de saisie.

      Cette action ne peut être exécutée que si l’OF concerné n’a subi aucune déclaration de fabrication, sur toute étape de file d’attente.

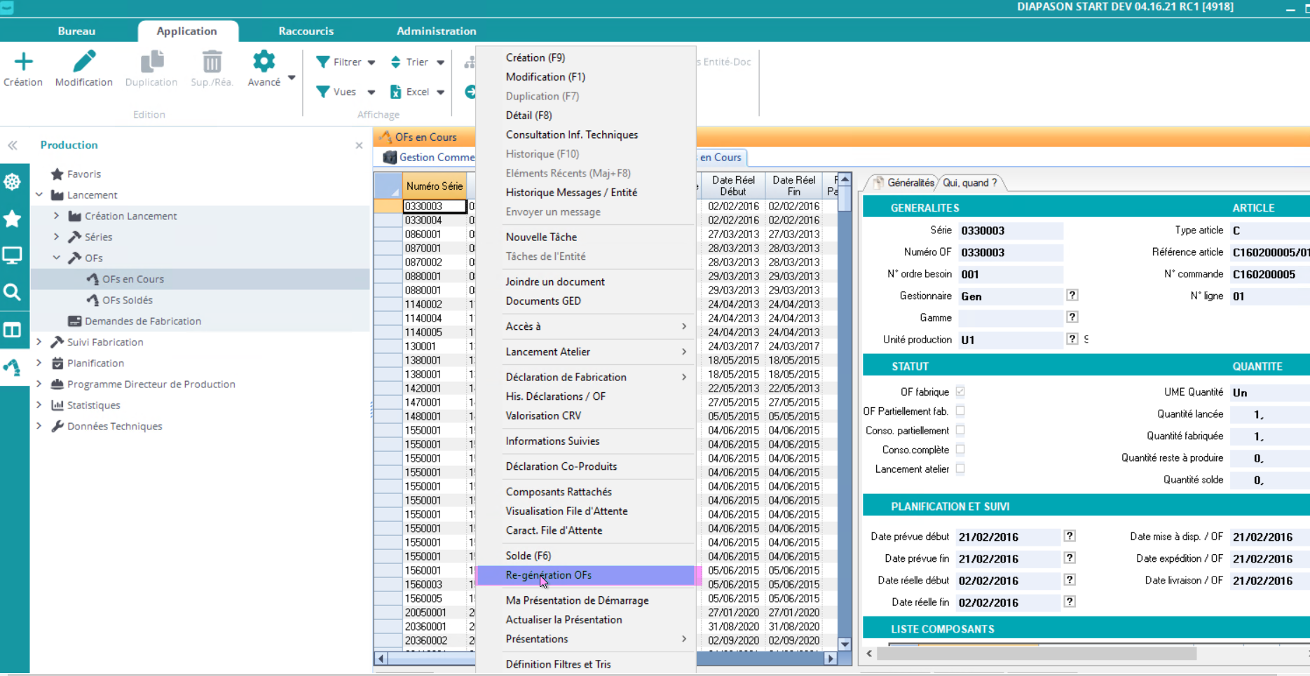
      Depuis l’OF

      Au clic droit, en sélectionnant 1 ou plusieurs OF, sélectionnez l’action “Ré-génération OF”:

      image-20230906-131714.png

      Depuis la série:

      Sur la branche des séries, cette action sera effectuée pour chaque OF de la série (avec intégrité globale sur la série : si une erreur intervient sur le second OF de la série, la re-génération du premier OF série est également annulée).

      image-20230906-132938.png


      Régénérer la gamme de suivi file d’attente par la fonction DIALOG ENR-ACT-LCT

      Cette action peut être également exécutée par la fonction DIALOG ENR-ACT-LCT :

      • Pour l’exécuter sur une série, la liste WFLcGSer doit être initialisée de la manière suivante :

        • LanSerAct : doit contenir RI-SE.

        • LanSerRef : doit contenir la référence série à mettre à jour.

      • Pour l’exécuter sur un OF, la liste WFLcGSer doit être initialisée de la manière suivante :

        • LanSerAct : doit contenir RI-OF.

        • La liste WfLcGOF doit contenir dans l’information LanOFRef la référence OF à regénérer (rappel : le lien entre les listes WfLcGSer et WfLcGOf s’effectue via l’information LanSerCle : on peut pour un seul événement (LanSerCle) rattacher la mise à jour de plusieurs Ofs réalisée en une seule transaction ; pour distinguer en plusieurs transactions, il faut créer autant de WfLcGSer que de WfLcGOf avec une clé de lien différente pour chacun).


      Remarques

      Lors de l’exécution d’une re-génération d’un OF ou d’une série, la variable contextuelle SCR.FabDecEvt, visible dans les requêtes d’exécution prend une valeur différente de celle d’une action de gestion classique (création, modification, suppression) : le caractère G est ajouté à la valeur normale de la variable. La variable SCR.FabDecEvt peut donc avoir les valeurs suivantes :

      • Requête LOU (en mode solde) : SG.

      • Requête LSE (en mode solde) : SG.

      • Requête LOS : soit CIG (si OF seul dans la série), CCG (pour OF de la série re-généré), C0G (sur OF de la série qui n’est pas re-généré).

      • Requête LOU (en mode création) : CG.

      • Requête LSE (en mode création) : soit CG (si un seul OF pour la série, soit MG (si plusieurs Ofs dans la série).


      Lors de la re-génération d’un OF, la nomenclature de CT mémorisée au niveau de série n’est pas reconstruite, car celle-ci peut être utilisée éventuellement par d’autres Ofs de la série.

      Lors de la re-génération d’une série ou la re-génération d’un OF qui est unique dans la série rattachée, la nomenclature de CT est totalement reconstruite.

      Dans la version actuelle, il n’y a pas de message de patience suite au lancement de l’action (problème technique); seul le pointeur de la souris transformé en sablier indique que le traitement est en cours ; ce traitement peut être relativement long suivant le nombre de séries ou d’OFs sélectionnés et la complexité de modélisation d’un OF.