DIAPASON 05
Breadcrumbs

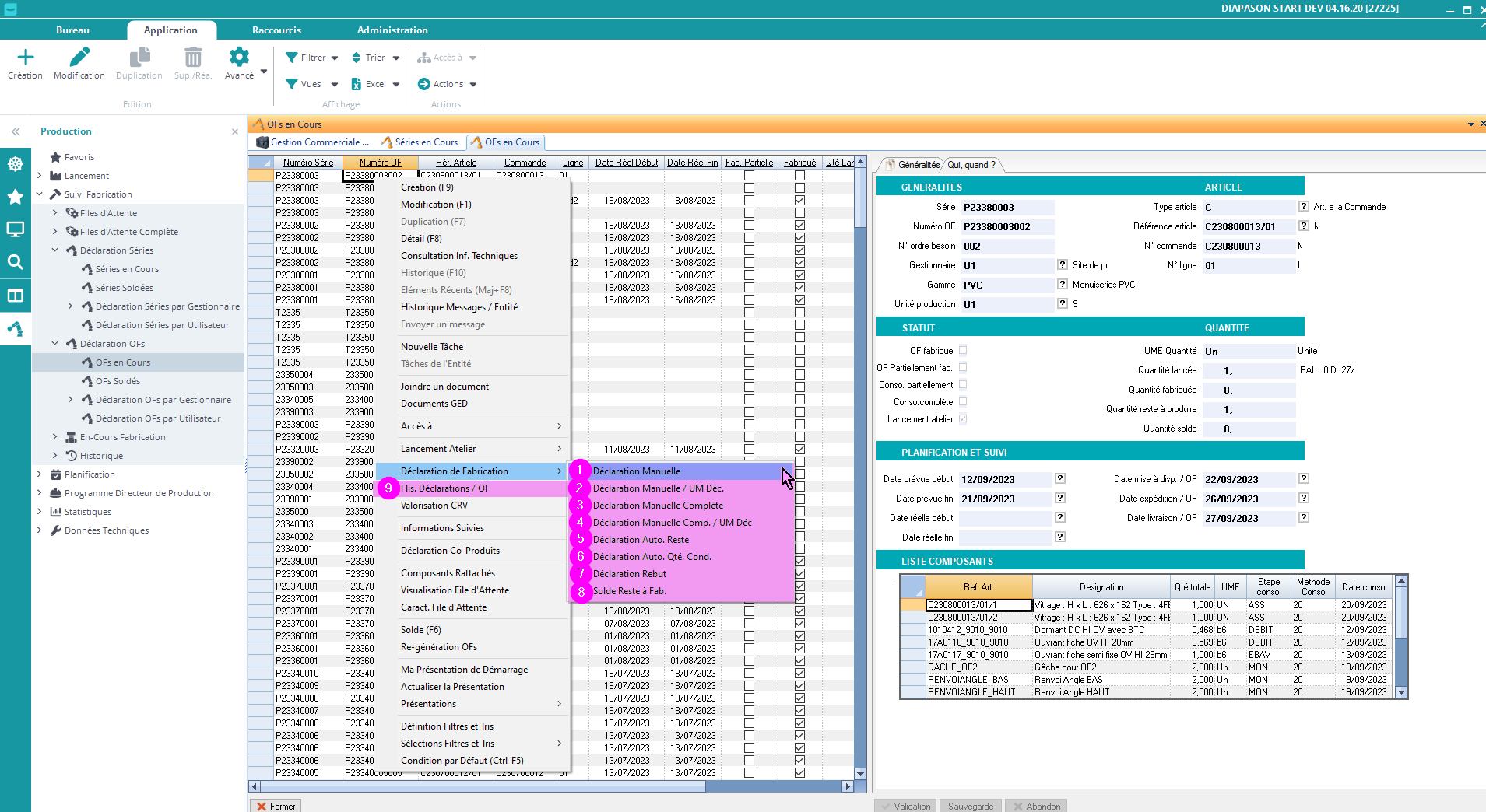
Déclarer un Ordre de Fabrication


      On a différentes manières de déclarer un ordre de fabrication (OF):

      image-20230818-134411.png

      La déclaration de la fin de fabrication de l’OF entraine la déclaration de sa dernière étape. Les autres étapes de la gamme de suivi file d’attente ne sont pas déclarées automatiquement.

      1️⃣ Déclaration Manuelle

      On saisit manuellement la quantité en unité de mesure OF.

      image-20230818-134805.png

      2️⃣ Déclaration Manuelle / UM Déc

      Déclaration de Fabrication. Saisie manuelle de la quantité en unité de mesure de déclaration

      image-20230818-140324.png

      3️⃣ Déclaration Manuelle Comp.

      Déclaration de Fabrication. Saisie manuelle de la quantité et des informations nécessaires au mouvement de stock (palette, emplacement, etc.)

      image-20230818-140440.png

      4️⃣ Déclaration Manuelle Comp. / UM Déc

      Déclaration de Fabrication. Saisie manuelle de la quantité en unité de mesure de déclaration et des informations nécessaires au mouvement de stock (palette, emplacement, etc.)

      image-20230818-141225.png

      5️⃣ Déclaration Auto. Reste à Fabriquer

      Cette action permet de déclarer automatiquement la quantité restante à fabriquer.

      6️⃣ Déclaration Auto. / Qté. Condit.

      Cette action permet de déclarer automatiquement la quantité restante à fabriquer arrondie au coefficient de conditionnement.

      7️⃣ Déclaration Rebut

      Cette action permet de déclarer un rebus de fabrication. On peut entrer la quantité de rebut parmi tout ce qui a été fabriqué.

      image-20230818-141421.png

      8️⃣ Solde Reste à Fab.

      Cette action permet de solder la quantité restante à fabriquer de l’entité courante.

      La quantité restante à fabriquer passe à 0 et l’entité devient totalement fabriquée.

      image-20230818-141731.png


      9️⃣ Histo Déclarations / OF

      Consultation de l’historique des déclarations de fabrication:

      image-20230818-141530.png