Skip to main content
DIAPASON 05
Se former
elcia.com
Nous contacter
Main navigation
DIAPASON 05
Close navigation
Main
Se former
elcia.com
Nous contacter
Main
MIGRER EN VERSION 05
INTERNE- Méthodologie migration Facturation standard
Déclaration presta automatique
DIA CONCEPTS ET CARTOGRAPHIE
DIA_Cartographie Tables Majeures
Lexique
Lexique Outils
Lexique DIAPASON
Lexique DIAPASON: Lettre A
Lexique DIAPASON: Lettre B
Lexique DIAPASON: Lettre C
Lexique DIAPASON: lettre D
Lexique DIAPASON: lettre E
Lexique DIAPASON: Lettre F
Lexique DIAPASON: Lettre G
Lexique DIAPASON: Lettre I
Lexique DIAPASON: Lettre J
Lexique DIAPASON: Lettre K,L
Lexique DIAPASON: Lettre M
Lexique DIAPASON: Lettre N
Lexique DIAPASON: Lettre O,P
Lexique DIAPASON: Lettre R
Lexique DIAPASON: Lettre S
Lexique DIAPASON: Lettre T
Lexique DIAPASON: Lettre U
Lexique DIAPASON: Lettre V, W
Concepts & Environnement Bureau
COM Commerce
Devis & commandes
Schéma de présentation de la Gestion Commerciale
Explorateur Applicatif de la Gestion Commerciale
Gestion des Affaires
Gestions des Devis
Découvrir les devis
Découvrir les champs du devis
Notion de type de devis
Work-flow des Devis
Branches Applicatives Gestions des Devis
Actions sur les Devis
Actions de changement de statut Work-Flow Devis
Solde Logique des Devis pour Archivage
Gestion des Commandes
Branches Applicatives Gestion des Commandes
Découvrir les champs de l' entête de commande commerciale
Actions sur les Entêtes de Commandes Commerciales
Découvrir les champs de la ligne de commandes commerciales
Actions sur les Lignes de commandes commerciales
Consultation Lignes
Hiérarchies Défaut Devis et Commandes
Prospects & clients
Qu'est-ce qu'un réseau ?
Clients ou Prospects ?
Gestion des Clients et Prospects
Découvrir les champs de la fiche Clients ou Prospects
Actions disponibles sur les clients
Multi-Adresses CLIENTS
Principe du calcul de l' encours du client
Gestion des RIB client
Découvrir les champs de la fiche Commerciaux
Integration DT-IN-PL
L' intégration DT-IN-PL pour les commandes
Découvrir l' intégration DT-IN-PL
Les phases de DT-IN-PL
PHASE DT- Génération des données techniques
PHASE IN - Intégration
Phase PL - Planification
Récapitulatif des étapes de l' intégration
Utiliser l' intégration DT-IN-PL
Intégrer ou réintégrer une ligne de commande
Figer les Données Techniques ( DT )
Accéder à l' administration et à l' historique des évènements d' intégration
DT-IN-PL Paramétrer & cas pratiques
Intégrer par ENR-ACT-ENT
Alimenter une variante du Vari-Article directement via une VBA
Convertir l' unité de mesure de la quantité commandée en unité de mesure interne
Fiches Expert Intégration DT-IN-PL
Les différents types d' intégration
La découpe dans DIAPASON
Les requêtes de l' intégration DT-IN-PL
Requête RN5
Requête GDL-ISIA
Requête GRV ISIA-SE
Requête RV1-xxx
Requête RV2-xxx
Requête RV3-xxx
Requêtes GRV ISIA-SA, RV1-xxx, RV2-xxx des composants
Requête RVG
Requête GIL
Requête GIC
L' intégration DT-IN-PL lignes de devis
Les lignes de besoin de Gestion
Retours Clients
Découvrir les retours clients
Découvrir les champs de l'entête de retour client
Actions sur les Retours Clients (par Gestionnaire ou Tous Gestionnaires)
Découvrir les champs des lignes de retour client
Mise à Jour des Retours Clients par DIALOG
Paramétrer le Commerce / ADV
Les requêtes du commerce
Quelles sont les requêtes pour paramétrer le Commerce ?
Requête GCC
Requête GCL
Requête GCA
Quelles est le contexte des requêtes du commerce ?
Modification d’une Ligne suite à modification entête
Réception de Commande (événements) ou ENR-ACT-ENT
Présentation sous Forme Hiérarchique
Transactions de Stock pour Gestion Commerciale
Comparaison de Contextes Commerciaux
FAB Gestion de production
Lancement
Découvrir le lancement en production
Utiliser le Lancement en Production
Consulter les demandes de Fabrication
Réaliser un lancement en production
Créer une série ou un Ordre de fabrication ( OF ) manuellement
Découvrir les champs de l' ordre de fabrication
Découvrir les champs de la série
Réaliser un lancement en atelier
Visualiser les composants rattachés sur l' OF et sur la série
Modifier, solder une série existante, accéder aux Ordres de fabrication
Gérer les Ordres de Fabrication ( OF )
Quelle est la date de consommation des composants de fabrication ?
Paramétrer le lancement en production
Créer/modifier un scénario de lancement
Requête REB d'extraction des Demandes de Fabrication ( DF ) pour le lancement
Règle d' affichage du tableur de lancement et requête REB de type RA-DF
Règle REB de type LCP de constitution des séries pour le lancement en production
Créer des séries /Ordres de fabrication par ENR-ACT-ENT
Paramétrer le format des numéros de séries et d' Ordre de Fabrication ( OF )
Afficher un warning si l’OF ou la série n’ont pas été lancés en atelier
Lancement en Production: Fiches Expert
Quelles requêtes sont lancées lors du lancement ?
Requête LOs et LOP « Initialisation des OFs par rapport à la Série »
Requête LOu « Initialisation de l' OF »
Requête LSE « Initialisation de la Série »
Report Caractéristiques de Cycle de Planification sur la Gamme de File d’Attente de l’OF
Suivi de Fabrication
Découvrir le suivi de fabrication
La gamme de suivi File d' Attente c'est quoi ?
Les caractéristiques techniques ( CT ) et la nomenclature de CT, c'est quoi ?
Les informations techniques, c'est quoi ?
Utiliser le suivi de fabrication
Déclarer une série
Déclarer un Ordre de Fabrication
Déclarer par File d’Attente: par série, OF, CT ou RL
Visualiser la file d’attente OF et les CT
Visualiser la file d’attente sur les séries
Régénérer la gamme de suivi File d’ Attente d'un OF
Afficher le détail des Séries/OF/CT/RL
Afficher les historiques de déclaration
Afficher les historiques de déclaration Série/OF
Afficher les historiques de déclaration de fabrication & annuler une déclaration de fabrication
Informations Annulation Déclaration
Afficher les historiques de déclaration CTs & Annuler la déclaration CT
Afficher les historiques de déclaration Co-Produits
Afficher les historiques d' informations suivies
Visualisation des En-Cours de Fabrication
Autres actions Suivi de Fabrication
Consultation Charge Ressource
Consultation Charge Famille
Déclarer un Rebut
Déclaration Retour
Déclarer un Surplus
Déclarer un co-produit
Paramétrer le suivi de fabrication
Scénario de Suivi de Fabrication
Scénario Suivi de Fabrication Caractère [ARCHIVE]
Déclarer la Fabrication par Messages Entrants
Déclaration de fabrication avec la fonction ENR-ACT-ENT
Créer une CT ( Caractéristique technique ) par requête
Personnaliser les ergonomies des CT
Lancer une PSD à la déclaration de l' OF
Suivi de fabrication: Fiches Expert
Quels mouvements de stocks sont effectués lors de la fabrication ?
Calcul du disponible
Informations Suivies
L' ordonnancement
Regroupements locaux
Les regroupements locaux ( RL ), c'est quoi ?
Créer ou modifier un Regroupement Local ( RL )
Modifier l' ergonomie des Regroupements locaux ( RL ) pour une ressource
Comprendre les champs du Regroupement local ( RL )
Ajouter un CT/OF dans un Regroupement Local ( RL) existant : "Choix RL / sélection"
Détacher un CT/OF d' un regroupement local ( RL ) : Détachement
Créer un regroupement Local ( RL ) physique : Affectation RL Partiel / Net
Modifier des quantités affectées aux Regroupements Locaux ( RL ) : Affectation RL Partiel / Manuel
Regroupements Locaux : Désaffectation RL Partiel
Structure de données des regroupements locaux
Gérer les regroupements locaux par macro-langage
Substitution
Sous-traitance opératoire
Flux de sous-traitance opératoire
Mettre en œuvre la sous-traitance opératoire
Sous-Traitance Opératoire : Génération automatique des Das
Sous-Traitance Opératoire : Génération manuelle des Das
Sous-Traitance Opératoire : Modification Date de Besoin
Sous-Traitance Opératoire : Gestion par la fonction ENR-ACT-FAB() :
Sous-Traitance Opératoire : Exemple
Structure de données Suivi de Fabrication
Requête REN « Générations des Caractéristiques Techniques »
Planification
Principe de la planification
Donnees techniques de planification
Les tableaux de bord de charge
Découvrir le tableau de bord de charge
Utiliser le tableau de bord de charge
Consulter le tableau de bord de charge
Consulter la charge planifiée sur une ligne de commande
Consulter la charge sur la gamme générée de la ligne de commande
Réaliser un lissage depuis le tableau de bord de charge
Paramétrer le tableau de bord de charge
Mettre en place le tableau de bord de charge de planification
Détail des champs du tableau de bord de charge
Mettre en place le tableau de bord de charge sous forme d' histogramme
Gérer l’affichage de la charge dans les tableaux de bord de charge ( valeurs entières, arrondis…)
Mettre en place des sessions de simulation pour les tableaux de bord de charge
Fiches Expert Tableaux de bord de charge
Les requêtes de lissage-REB/PLA
Gérer de la charge externe
Planification '
Consultation des résultats de la planification
TEMPO
LOG Logistique
Découvrir la logistique
Principe de la Logistique
Une tournée de livraison, c'est quoi ?
Branches Applicatives Logistique
Gestion des évènements d'expédition
Définition des Evénements d’Expédition
Découvrir les champs de l' événement d’Expédition
Actions de Gestion sur les Evénements d’Expédition
Principe d’utilisation des dates sur les Evénements d’Expédition
Détail des Articles Expédiés
Conditionnements
Visualisation Bordereaux Expédiés
Gestion des Additifs
Edition des documents d'expédition
Gestion Evénements Logistiques
Validation Evénements Logistiques
Validation Conditionnements
Annulation Validation
Confirmation des Evénements Logistiques
Annulation de confirmation
Evénements Logistiques Validés
Evénements Conditionnements Validés
Administration Détail Evénements
Détail Evénements
Transit par plateforme logistique
Gestion des Expéditions par DIALOG
Paramétrage Logistique
Autoriser l' expédition d'une quantité supérieure à la quantité commandée
STO Stocks
Gestion des stocks
Découvrir le modèle de stocks : stocks physiques, stocks logiques, site, magasin, emplacement...
Utiliser le module Stocks
Consulter les Stocks
Consulter les stocks globaux
Consulter les stocks par section
Consulter les stocks par emplacement
Consulter les stocks par stock de gestion
Consulter les palettes en stock
Consulter les historiques de stock
Déclarer un mouvement de stock manuel
Afficher l' historique des déclarations de mouvements manuels
Suivre les mouvements de stocks "File d’Attente Mouvements de Stock"
Paramétrer le module stock
Quelles sont les données techniques de stocks ?
Créer un magasin
Créer un emplacement
Créer une section
Créer un stock de gestion
Gérer les types de conditionnement - Palettes
Gérer les Critères Historiques de stock
Les transactions de stock
Créer une transaction de stock
Définir une transaction de Stock par Défaut
Quelles sont les différentes transactions de stock ?
Comment se déroule une transaction de stock ?
Définir un type de Mouvement de Stock
Gérer le configurateur de Procédures de Stock
Fiches Expert Stocks
Calcul de la quantité disponible d'un article
Quels sont les paramètres Stock ?
Variables STO et index historique
Automatiser le recalcul d’historique des stocks
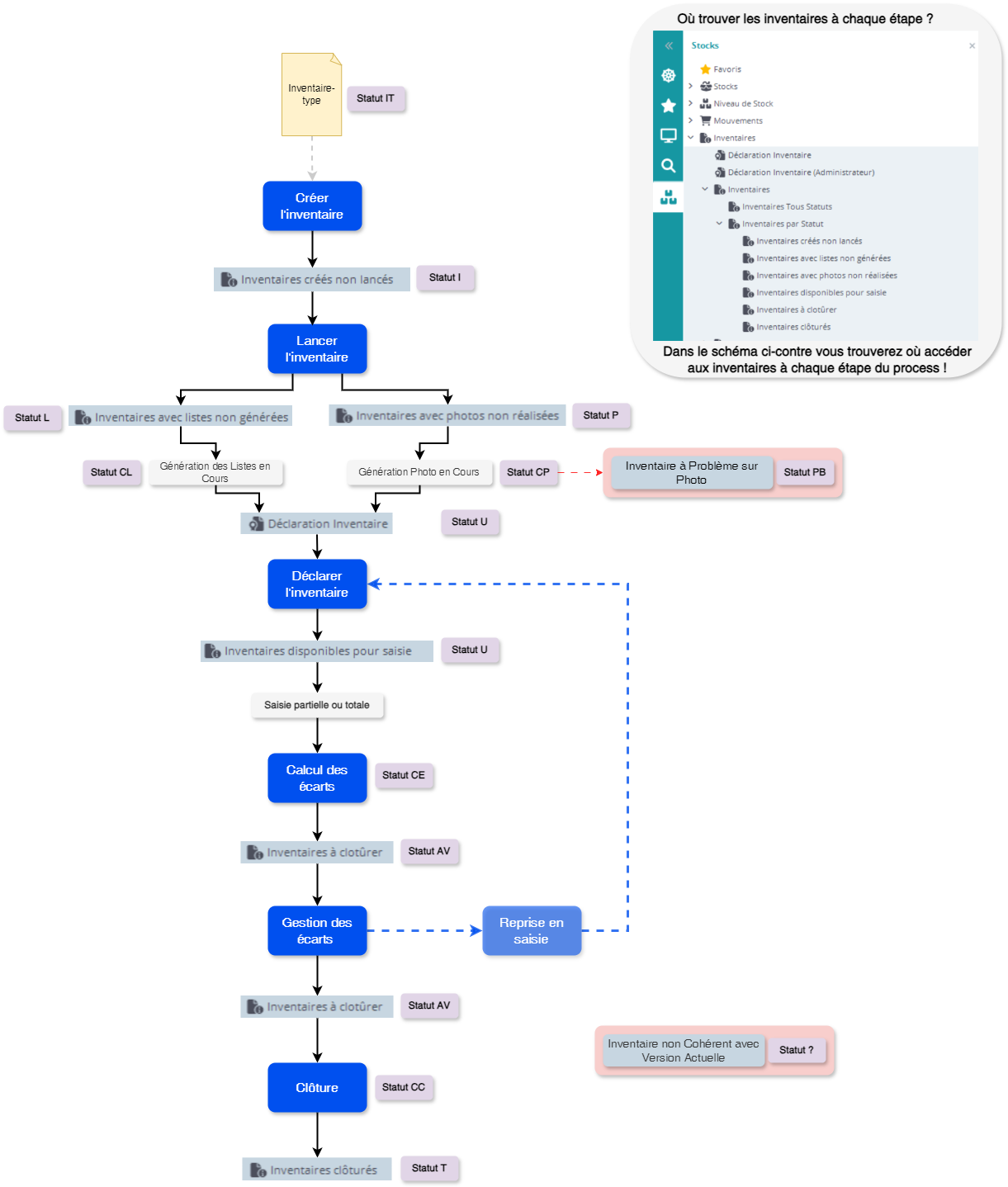
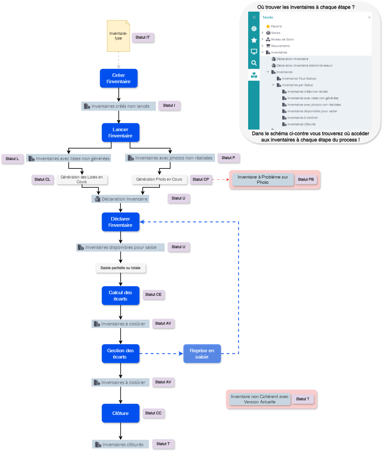
Inventaires
Découvrir les inventaires
Schéma des étapes et statuts d'un inventaire
Utiliser les inventaires
Créer un inventaire type
Créer un inventaire
Lancer l' inventaire
Editer les Listes de Comptage ( pour les inventaires avec liste )
Déclarer les quantités inventoriées
Lancer le calcul des Ecarts
Edition des Ecarts
Gérer les écarts d’Inventaire
Reprise en Saisie d’Inventaire
Débloquer un inventaire en erreur
Afficher l' historique d'un inventaire
Mettre à jour la date et l'heure d'un inventaire
Clôturer un inventaire
Solder un Inventaire
Exemples d' inventaires
Paramétrer les inventaires
Paramétrer les mouvements correctifs
Déclaration d' inventaire par ENR-ACT-ENT ( Détail type d'entité ) STO-IND
Règles REB/INV création d'une liste de comptage en gestion vrac
Règle REB/INV de gestion des inventaires palettes
Règles REB/INV de gestion des inventaires En-cours
Méthodes de détermination des besoins
Calcul des Besoins Nets - CBN
Découvrir le Calcul des Besoins Nets CBN
Découvrir le CBN .
Principe du Calcul du Besoin Net ( CBN )
Utiliser le Calcul des Besoins Nets CBN
Où vérifier le calcul CBN sur un article ?
Tester le CBN
Exemples concrets d'utilisation du CBN
Paramétrer le Calcul des Besoins Nets CBN
Créer un traitement de calcul CBN
Créer un article géré par CBN
Ordre de prise en compte des données pour le CBN
CBN en multi-site/multi gestionnaire
Principe du CBN en multi-sites / multi-gestionnaires
Paramétrer un CBN en multi-sites ( et généralement en multi-gestionnaires )
Fiches experts Calcul des Besoins Nets CBN
Comprendre quelles sont les entrées et sorties prévues du CBN
CBN, Gestion des ruptures à court termes : report des entrées prévisionnelles
Niveaux de Stock - NST
Découvrir le calcul du Niveau de Stock ( NST )
Utiliser le Calcul de Niveau de stocks NST
Consulter les résultats du Calcul de Niveau de Stock NST
Paramétrer le Calcul de Niveau de Stocks NST
Créer un article géré par NST ( Niveau de Stocks )
Créer un calcul de Niveau de Stock NST
Paramétrer le traitement pour calculer les Niveaux de Stocks NST automatiquement
Fiches Expert Niveau de Stock ( NST )
Définition des requêtes du calcul de niveau de stock
Point de commande et quantité de demande
Validation calcul du point de commande et de la quantité de demande
Appros / Fabrication "A la commande"
Découvrir les appros / fabrication "A la commande"
Créer un article approvisionné ou fabriqué à la commande
Exemple d'un article approvisionné " A la commande " vendu seul
Exemple d'un article approvisionné " A la commande " composant d'une nomenclature
Appros "Au lancement"
Découvrir les appros "Au lancement"
Créer un article approvisionné "Au lancement"
Exemple d'un article approvisionné " Au lancement " composant d'une nomenclature
PDAP
Principe du PDAP
Calcul du PDAP
Gestion / Consultation des Résultats
Paramétrage PDAP
APP Achats Appros
Achats & Approvisionnements
Découvrir les Achat / Approvisionnements
Utiliser les Achats & Approvisionnements
Accéder aux commandes fournisseurs
Créer un article approvisionné
Créer un fournisseur ( champs de la fiche Fournisseur )
Actions disponibles sur les fournisseurs
Définir les conditions d’Achats
Définir un lien Article-Fournisseur ( champs de la fiche LAF )
Quelles sont les actions de Gestion disponibles sur le Lien Articles Fournisseurs ?
Gérer les données Lien Article Fournisseur en Multi-Gestionnaires
Gérer les prix sur un lien Article-Fournisseur
Requête de prix ( APC )
Requête de Liste de Prix ( APL )
Consulter les Demande d’Approvisionnements ( DA )
Utiliser une Simulation de génération de commandes fournisseurs ( OA )
Gérer les commandes fournisseur
Découvrir les champs de la fiche Entête de Commande Fournisseur
Actions de Gestion sur les Commandes Fournisseur
Découvrir les champs de la fiche Lignes de Commandes Fournisseurs
D'où viennent les critères comptables des lignes de commande d' approvisionnement ?
Actions de Gestion sur les Lignes de Commande Fournisseur
Consulter les Lignes de Commandes Fournisseurs
Définir une adresse de livraison
Créer des commentaires
Créer et utiliser un contrat fournisseur
Visualiser les tarifs d' approvisionnement
Paramétrer les Achats & Approvisionnements
Les paramètres utiles aux Achats & Approvisionnements
Gérer le numéro de commande d'approvisionnement
Enregistrer un ARC par DIALOG
Générer les Commandes Fournisseurs
Créer un scénario de génération des Commandes Fournisseurs
Requête REB / DEM (facultative) – Extraction des Demandes
Requête REB / APP – Constitution des Commandes
Les champs de la simulation de génération des commandes fournisseurs
Où compléter les champs listes déroulantes des fournisseurs ?
Paramétrer la Sous-Traitance
Exécuter une PSD à la réception de l'Ordre d'Achat
Fiches Expert Achats & Appros
Requête AIC
Requête AIL
Générer les commandes d'achat automatiquement en batch
Servir une DA : les différents cas
Le cycle de vie des DAs
Receptions Fournisseurs
Découvrir les réceptions fournisseurs
Utiliser les réceptions fournisseur
Quels sont les menus de réception des commandes fournisseur ?
Réceptionner une commande fournisseur
Modifier la réception d'une commande fournisseur
Annuler la réception d'une commande fournisseur
Solder un reliquat sur une commande fournisseur
Débloquer une réception par conditionnement
Consulter l'historique des Réceptions
Editer un bon de réception de commande fournisseur
Editer une étiquette produit pour une ligne de commande fournisseur
Paramétrer les réceptions fournisseurs
Réceptions Fournisseurs par DIALOG
Réceptions Fournisseurs par Messages Entrants
Communication avec des Applications Extérieures
Paramétrer la réception des commandes fournisseur par requête AIC
Contrôler/initialiser la date de réception de la commande fournisseur
Retours Fournisseurs
Découvrir les Retours Fournisseurs
Utiliser les retours fournisseur
Créer un retour fournisseur
Annuler un retour fournisseur
Editer un retour fournisseur
Paramétrer les Retours Fournisseurs
CRV Coût de Revient
Budget et Réalisés
Budgets et Réalisés
Suivi Budgétaire
Définition Budget
Valorisation
Consolidation
Couplage Simulations / Env. Qtés
Environnements Quantités
Coûts de Revient
Découvrir les Coûts de revient ( CRU CRV PRV)
Les coûts de revient c'est quoi ?
Comprendre les méthodes de calculs de coûts de revient dans DIAPASON
Comprendre les champs de la simulation de coût de revient
Utiliser le module Coûts de revient ( CRU CRV PRV)
Visualiser les coûts de revient sur lignes de besoin de gestion
Visualiser les erreurs coûts de revient sur les lignes de besoin de gestion
Paramétrer les Coûts de revient ( CRU )
Mettre en place les coûts de revient par besoin de gestion
Principe Coûts de Revient
CONCEPT Coût de Revient et DONNEES TECHNIQUES
Environnement Calcul Coût de Revient Simulé.
Coûts de Revient'
Paramétrage Coûts de Revient
Administration, Exploitation
DIALOG coûts de revient
ACTIVATION ET Automatisation des calculs de couts de revient
Statistiques
Principe des Statistiques
Gestion / Consultation des Tendances Calculées
Consolidation Articles
Données techniques statistiques
Classes Statistiques
Nomenclatures Statistiques
Environnements Quantités '
Matrices de Saisonnalité
Scénarios de consolidation
Paramétrage de gestion des Statistiques
Annexe CRV_Statstiques
CPT Comptabilité_Industrielle
Cloture Mensuelle
Comptabilité Industrielle
Comprendre la comptabilité industrielle
Comprendre sur quels comptes les écritures comptables sont générées
Utiliser la comptabilité industrielle
Accéder aux écritures comptables
Visualiser et générer les écritures comptables
Confirmer et transférer les écritures comptables
Paramétrer la comptabilité
Créer une Société Comptable ( définition des sociétés comptables )
Actions disponibles sur les sociétés comptables
Les informations comptables
Créer les Comptes Comptables
Gérer les comptes d' escompte et de remise en fonction de la TVA
Gérer et visualiser les journaux comptables
Gérer et visualiser les comptes tiers
Gérer et visualiser les correspondances paramètres DIAPASON / extérieurs
Mettre à jour les dates de clôture comptables
Mettre à jour les dates de début d'horizon
Paramétrage Provisions
Règle Complémentaire GED
Paramétrage des Frais Annexes
Créer les affectations Comptables
Paramétrage Comptables par Famille et Sous-Famille
Paramétrage Comptables des Activités
Gérer les banques
Gérer les codes TVA
Gérer les pays
Gérer les mentions légales
Fiches Expert Comptabilité industrielle
Définir les familles et sous-famille d’affectation comptables
Définir les critères d’affectation comptable
Paramètres Généraux de la Comptabilité Industrielle
Récupération des Données Comptables
Facturation Client
Découvrir la facturation Client
Comment fonctionne la facturation client ( flux )?
Comment calcule-t-on le montant sur la commande commerciale ?
Comment calcule-t-on le montant sur la facture ?
Comment calcule-t-on le montant d'une facture d'acompte ?
Comprendre la facture éditée par DIAPASON
Utiliser la facturation Client
Accéder aux factures
Découvrir les champs de l' entête de facture client
Découvrir les champs de la ligne de facture client
Actions de gestion disponibles sur les Factures
Lancer ou relancer le calcul de facturation
Créer une facture manuelle
Créer une facture d' acompte
Exemples de facture
Déclarer une prestation
Gérer les frais de port
Gérer de l' escompte
Editer la facture
Valider la facture
Accéder aux factures d'avoir
Créer un avoir depuis une facture
Créer un avoir manuel
Générer un avoir sur acompte
Accéder aux écritures comptables '
Gérer les relevés de facture
Paramétrer la facturation Client
Activer la facturation nouveau montant
Comment fonctionne le calcul de facturation standard?
La requête Calcul de Facturation
Générer les factures ( lancer le calcul de facturation )
Gérer l' arrondi des montants en gestion commerciale (factures, commandes)
Gérer la numérotation des Factures validées
Gérer l' arrondi des remises commerciales
Mettre en place des contrôles SIRET / SIREN/ Code TVA Intracommunautaire Base Clients et Fournisseurs
Paramétrer les frais de port
Rattacher les catégories de TVA aux taux de TVA
Paramétrer les écritures comptables
Changer le logo sur la facture/ARC
Paramètres utiles
Paramètre CDE-PRIMET
Paramètre Conditions d' escompte ESC-CND
Paramètre Périodicité Facturation FAC-PER
Fiches Expert Facturation Client
Comment les écritures comptables sont-elles générées ?
Comprendre le calcul des dates d' échéance factures client
FACTUR-X
Qu'est ce qui change avec la FACTUR-X ?
Cas d'Usage FACTUR-X
Découvrir la Factur-X
Utiliser la FACTUR-X
Comprendre le fichier XML de la Factur-X
Faire le lien entre la facture PDF et la facture XML
Comprendre le fichier Excel de la norme XP_Z12-012
Quelles sont les ressources à disposition dans le cadre de la Factur-X?
Quels contrôles sont effectués par Diapason sur la facture ? ( FacturX)
Gérer les identifiants FACTUR-X
Paramétrer la FACTUR-X
Créer le document Factur-X en PDF/A3
Activer la transmission du Factur-X à la plate-forme agrée
Ma facture est rejetée par la PDP: comment faire ?
Mapping des Balises factur-x.xml CII Extended / Dictionnaire de Données Diapason
Rapprocher automatiquement la FACTUR-X
Facturation Fournisseur
Découvrir la Facturation Fournisseur
Utiliser la Facturation Fournisseur
Accéder aux factures fournisseur
Saisir une facture fournisseur ( champs de la fiche Facture Fournisseur )
Gérer les provisions
Visualiser les provisions fournisseur
Modifier les provisions fournisseur
Supprimer une provision
Visualiser une facture Pré-Enregistrée depuis les provisions
Lancer divers documents sur les provisions
Contrôle facturation - rapprochement provisions
Qu'est ce que le Contrôle facturation ?
Rapprocher la facture et les provisions manuellement
REB à la validation des provisions
Rapprocher automatiquement les provisions
Gérer les frais annexes
Les frais annexes, c'est quoi ?
Visualiser les frais annexes
Rattacher des frais annexes à une réception
Clôture Comptable des Réceptions
Ajouter des Données Spécifiques sur les Frais Annexes
Créer un frais hors provision
Confirmation Administrative
Facturation Fournisseur Fiches Expert
Données Techniques Facturation Fournisseur
Gestion de frais ( douane, transport…)
Comprendre le calcul des dates d' échéance factures fournisseur
Eco-Participation
Eco-Participation : Qu'est-ce que c'est ?
Eco-Participation : Présentation fonctionnalités dans Diapason
Saisie et gestion des organismes d'éco-participation
Saisir les éco-organismes
Saisir ou modifier la liste des codes produits
Saisir ou modifier les tarifs éco-participation
Saisir les règles calcul éco-participation
Eco-participation : Règles - Onglet Définition
Eco-participation : Règles - Onglet Condition
Eco-participation : Règles - Onglet Articles
Paramétrer des données complémentaires
Eco-Participation : Paramétrage dans Diapason
Eco-Participation : Paramétrages
Paramétrer le ou les éco-organismes
Modifier les ergonomies (Eco-Participation)
Exemple modification ergonomie ( Eco-Participation )
Modifier les documents ARC, devis, factures ( Eco-Participation )
Insérer le lancement du calcul dans les requetes GC* ( Eco-Participation )
Modifier les GIL ( Eco-Participation )
Insérer le lancement du calcul dans la REB Facturation ( Eco-Participation )
Prendre en compte l' éco-contribution dans la génération des avoirs et des duplications de facture
Lancer les traitements d' initialisation ( Eco-Participation )
Factures/avoirs manuels : ajouter la possibilité de saisir ou de modifier un détail d' éco-participation
Points à vérifier avant la mise en production de l' éco-participation !
Eco-Participation : Analyse
Identification des éco-organismes
Barèmes 2023 Eco-Participation
Identification des produits concernés par l' éco-participation
Lister les articles Diapason vendus et concernés par l' éco-participation
Articles vendus en commande commerciale ( Eco-Participation )
Articles vendus en commande de type SAV ou en pièces détachées ( Eco-Participation )
Rechercher les codes catégories des éco-organismes
Codes produits activité menuiserie ( les plus utilisés ) pour l' éco-participation
Identifier les informations discriminantes et vérifier leur présence en gestion commerciale ( Eco-Participation )
Identifier les unités de calcul ( Eco-Participation )
Vérification si présence découpe lignes commandes ( Eco-Participation )
Valider les dates de référence pour le lancement du calcul ( Eco-Participation )
Valider à quel moment doit se lancer ou relancer le calcul ( Eco-Participation )
Eco-Participation : Aspects techniques
Eco-Participation : Fonctions et mots-clés studio
Eco-Participation : paramètres
Eco-Participation : tables
CoEpOrgE - Entêtes des organismes
CoEpOrgD - Détail des organismes ( définition des informations complémentaires)
COEPCoPr - Code produit Organisme EP
COEPCPTar - Tarifs lié à code produit
COEPRegE - Règles EP
COEPRegD - Détail Règles EP
COEPRegA - Articles Rattachés aux Règles EP
COEPCalE - Calcul EP : résultat liés aux entités
COEPCalD - Detail Calcul Eco Participation
Eco-Participation : champs dans entités existantes
Eco-Participation : Schéma des données
Eco-Participation : Export-import des données éco-organismes et règles
Eco-Participation : Import association règles/articles
Gestion des acomptes multi-taux
Découvrir les acomptes multi-taux
Utiliser les acomptes multi-taux
Créer et gérer les acomptes multi-taux
Où accéder aux reliquats d' acomptes ?
Paramétrer les acomptes multi-taux
Activer la gestion des acomptes en multi-taux
Modifier l'ergonomie facture pour intégrer les acomptes multi-taux
Adapter la REB et l'édition Facture pour intégrer les acomptes multi-taux
Prendre en compte les plus-values pour le calcul de l’acompte en multi-taux
Paramétrer les affectations comptables codes TVA pour les acomptes multi-taux
Initialiser automatiquement le montant de l’acompte multi-taux sur la facture d’acompte
Cas des taux TVA initialisés en duplication commande pour les acomptes multi-taux
Adapter la requête de facturation pour intégrer les acomptes multi-taux
DTS Données Techniques
Article
Découvrir les champs de la fiche article
Quels sont les différents types d'articles ?
Articles standards ou articles sur mesures ?
Les articles standards
Quelles actions sont disponibles sur les articles standards ?
Les articles à la commande
Les articles au devis
Les Vari-Articles
Comment retrouver le vari-article qui a servi à la création d'un article à la commande ?
Les produits de sous-traitance opératoire ( type "S")
Tarifs des articles standards
Gérer et consulter les tarifs des articles standards
Mettre à jour les tarifs par requête
Gérer et accéder aux Variantes
Lier les Vari-Articles aux Requêtes
Listes d’Articles Standard
Quelles sont les méthodes de consommations des composants ?
Paramétrer un article kit
PUMP et DPAC
Découvrir le PUMP et le DPAC
Comment forcer le PUMP d'un article ?
Restreindre le calcul du PUMP à un stock de gestion
Lier Vari-Articles et Articles Standards
Configurateur Commercial
Présentation du Configurateur Technico-Commercial
Configurateur Mono-Contexte
Configurateur Multi-Contexte
DEROULEMENT de scenario
Evolution « Aide »
Principes de validation d’un scénario
Possibilité d’insérer des images transparentes dans le dessin du configurateur commercial
Les actions sélections sur dessin
Configurateur Technico-Commercial Externe
Configuration des Articles Standard
Correspondances Articles Standards
DIALOG Hors Configurateur
Contraintes et limites
Configurateur DT
Configurateur Elcia Online
Découvrir Elcia Online
Que se passe-t-il dans DIAPASON quand on accède à Elcia Online ?
Paramétrer les actions liées à Elcia Online
Rattacher une bibliothèque Elcia ONLINE
Rattacher plusieurs bibliothèques Elcia Online
Surcharger des options ELCIA Online dans DIAPASON
Passer un client d'API 1.0 à 2.0
Passer un client d'API 2.0 à 2.1
Fiches expert Elcia Online
Voir les appels qui sont partis de DIAPASON
Définir une bibliothèque de configuration WEB via ENR-ACT-ENT : WSBIB
Définir une bibliothèque de configuration WEB par export/import des bibliothèques
Paramétrer un article CFG Web/DIAPASON type « 93 »
Paramétrer un article négoce type "31"
Construire le libellé d'un produit configuré dans Elcia Online dans une requête GCA
Configurateur Propriétés
Principe du Configurateur de propriétés
Processus de génération données techniques d’une activité
Gestion des propriétés techniques
Traitement de génération du domaine
Résultats de calcul et de test
Transfert en exploitation, transfert en développement
Export-Import de paramétrage
Les instructions et fonctions DIALOG utiles
ANNEXE : description des phases sur un exemple
Gamme
Découvrir les Gammes
Le dictionnaire des Etapes
A quoi sert le dictionnaire des Etapes ?
Créer une étape dans le dictionnaire des Etapes
Gérer les unités de mesure de charge pour une étape du dictionnaire
Accéder aux gammes liées à une étape du dictionnaire
Accéder aux requêtes d'une étape du dictionnaire
Les gammes de planification
Découvrir les gammes de planification
Paramétrer les gammes de planification
Créer une gamme de planification
Associer la gamme de planification à des articles
Accéder aux gammes génériques de planification
Consulter les gammes générées pour les articles standards et les articles à la commande
Fiches Expert Gammes de planification
Comprendre le génération des gammes-requêtes RGG
Gammes Génériques PDAP
Nomenclature
Découvrir les nomenclatures
Nomenclatures de définition
Accéder aux nomenclatures de définition & les visualiser
Créer et gérer les nomenclatures de définition
Accéder aux nomenclatures de définition depuis les composants qui en font partie
Accéder à l’historique des modifications sur les nomenclatures de définition
Visualiser les liens de nomenclatures de définition dont la date de validité est dépassée
Nomenclatures de pointeurs
Accéder aux nomenclatures de pointeurs & les visualiser
Gérer les nomenclatures de pointeurs pour les articles à la commande
Figer les données techniques pour ne pas re-générer les Données Techniques
Générer les données techniques pour régénérer la nomenclature de pointeurs
Créer ou modifier une nomenclature de pointeurs pour un article standard
Débloquer une nomenclature de pointeurs
Comparer les nomenclatures de pointeurs
Lancer une requête REB de maintenance à l'entrée et sortie de la nomenclature de pointeurs
Réaliser la maintenance "en direct" sur la nomenclature de pointeurs
Nomenclatures de gestion
Gérer les nomenclatures de gestion
Accéder aux nomenclatures de gestion depuis les composants qui en font partie
Génération de la nomenclature de Gestion
Requête RV3-xxx de création de la nomenclature de gestion
Générer la nomenclature de Gestion depuis une nomenclature de définition
Gérer la nomenclature de gestion via le macro-langage
Requêtes RVN - Recherche Nomenclature de Gestion
Requête RNG - Règle Nomenclature de Gestion
Fiches Expert Nomenclature
Ressources
A quoi servent les ressources dans DIAPASON ?
Les unités de production
Découvrir les unités de production
Créer une unité de production
Gérer les secteurs
Gérer les unités de mesure de charge
Gérer les unités de mesure de temps
Ressources de planification
Gérer les ressources de planification
Lier la ressource à une unité de mesure de charge
Lier les ressources aux unités de mesure de temps
Ressources pour PDAP
Gérer les ressources pour PDAP
Lier la ressource PDAP à une unité de mesure de charge
Définir les capacités défauts ou forcées sur une ressource
Gérer les capacités défaut et forcées pour les ressources
Calendriers
Accéder aux calendriers
Créer un calendrier
Régénérer le calendrier
Mettre à jour la cohérence planification
Débloquer le calendrier
Décaler le calendrier
Créer des Présentations de Calendriers
Lier les Calendriers et les Présentations
Définir des Jours Particuliers sur les calendriers
Mettre en place un calendrier défaut “Calendriers de Base”
Créer et gérer les Agendas
Fiches Expert Ressources
Paramétrage des Ressources
ADM Administration
Archivage
Accès archivage
Bases d’Archivage
Les Données Archivées
Les données supprimées
Traitement ADM-AP Administration des données DIAPASON
Administration Bases
Gestion des Bases
Gestion des Bases Physiques Locales
Gestion des Tables Physiques
Gestion des Champs des tables locales
Gestion des Areas
Administration Bases DIAPASON
Historique
Profiler
Paramétrage Exploitation
Mécanique de sauvegarde incrémentielle
Export Import
Principe d’Exportation et d’Importation de données
Gestion des Sessions d’Exportation
Importation des données
Objets Exportés
Notes particulières- Objets TAP et TAPV
Export-Import sélectif tables locales
Jobs , Chaînes , Files d'attente
Découvrir les jobs, chaînes, files d' attente
Paramétrer les Jobs, Chaînes, files d' attente
Créer un job avec" Création / Modèle"
Les champs de la fiche Job
Créer une Chaîne de Jobs
Lancer un job par une commande système
Lancer un job
Créer une file d’attente
Définir les Paramètres AdB pour le Gestionnaire de Tâches
Fiches experts Jobs, Chaînes, Files d' attente
Créer un Agenda Standard
Gestionnaire de Tâches
File d’Attente des Editions
Imprimantes
Gérer les serveurs de services
Tester le serveur de services
Visualiser et gérer les logs de serveurs de service
Rendre le serveur de services disponible ou indisponible
Mettre à jour les Messages d'erreur du serveur d'édition
Gérer les imprimantes
Tester le Serveur de Services associé à l'imprimante
Formats d' Impression
Codes Imprimantes
Indicateurs et performance
Vérifier les conditions utilisées dans les LAP/LPA
Consulter l'historique d’exécution des requêtes
Consulter l'historique d'exécution des traitements et éditions
Consulter l'historique de générations nomenclatures
Volumétrie et activité des bases
Paramétrage général
Gestionnaires
Un gestionnaire, c'est quoi ?
Créer un gestionnaire dans DIAPASON
Lier le gestionnaire à des utilisateurs
Définir des gestionnaires par Défaut
Accéder au Suivi de Fabrication depuis le gestionnaire
Unités de Mesure
Devises
Erreurs DIAPASON
Paramètres utilisateurs
Paramètres Comptabilité
Paramètre FFO-ORI Origine Facture Fournisseur
Paramètre FFO-RAIKO Raison Rapprochement Facture KO
Paramètre FFO-ANO Nature Anomalie Facture Fournisseur
Paramètre FACX-STA Statuts facturX
Paramètre FACX-MOT Motifs statuts facturX
Paramètres Généraux
Paramètre utilisateur “Paramétrage des Listes Graphique”
Paramètres généraux divers
Paramètres APP
Paramètre APP-EDTDEF
Paramètre APP-FOUPRO
Paramètre APP-MODPRI
Paramètre APP-NUMBL
Paramètre APP-NUMCDE
Paramètre APP-NUMRET
Paramètre APP-PRIGRI
Paramètre APP-REC-P (Interface Caractère)
Paramètre APP-REQDAR
Paramètre APP-REQSOL
Paramètre APP-SIM-QTEF
Paramètre APP-TOTARR
Paramètre APP-TYP
Paramètre FO-APPCDE
Paramètre FO-LI-APP
Paramètres CAR
Paramètre CAR-APP-AF1 (Interface Caractère)
Paramètres CDE
Paramètre CDE-EDTDEF
Paramètre CDE-NUMRET
Paramètre CDE-TRFNUM
Paramètre CFE-CDESYS
Paramètre CFE-DEM-CDC
Paramètre CFE-DEM-CDV
Paramètre CFE-DEM-CTX
Paramètre CFE-DEM-FIC
Paramètre CFE-DEMRET-VVA
Paramètre CFE-RET-FIC
Paramètre FO-CDECDE
Paramètre FO-LI-CDE
Paramètre INT-COU-PLA
Paramètre INT-GES-0-
Paramètre INT-VBP-GCC
Paramètre RETCLI-PRIX
Paramètre SCD-GCA-AG
Paramètres CPT
Paramètre A
Paramètre CDE-PORTVA
Paramètre CDE-SUP-DEV
Paramètre CPT-ACO-CONSO
Paramètre CPT-CONFEC
Paramètre CPT-CTRANA
Paramètre CPT-CTRCLI
Paramètre CPT-CTRFOU
Paramètre CPT-DEFCF1
Paramètre CPT-DEFCF2
Paramètre CPT-DEFCF3
Paramètre CPT-DEFCR1
Paramètre CPT-DEFCR2
Paramètre CPT-DEFCR3
Paramètre CPT-ECRCTC
Paramètre CPT-ECRCTF
Paramètre CPT-FAC-MTVA
Paramètre CPT-FC-AVTX
Paramètre CPT-FC-STAX
Paramètre CPT-FFO-STAX
Paramètre CPT-FFO-TMP
Paramètre CPT-FFO-VAL
Paramètre CPT-MAJ-DATF
Paramètre CPT-MAJ-TTC
Paramètre CPT-MODREC
Paramètre CPT-REGEN-FIC
Paramètre CPT-TVA
Paramètre CPT-VARANA
Paramètre D
Paramètre DOC-DECBAR
Paramètre DOC-REL-LCR
Paramètre DOC-RELEVE
Paramètre FAC-ACO-ARR
Paramètre FAC-ACO-LIB
Paramètre FAC-ACO-MTVA
Paramètre FAC-ACO-PLV
Paramètre FAC-ACO-PRE
Paramètre FAC-ACO-SEL
Paramètre FAC-CAL
Paramètre FAC-GES-REG
Paramètre FACTURE
Paramètre FACTURE-CALHT
Paramètre FACTURE-EDT
Paramètre FACTURE-ESC
Paramètre FACTURE-MAN
Paramètre FACTURE-NUF
Paramètre FACTURE-NUM
Paramètre FACTURE-PRI
Paramètre FACTURE-VAL
Paramètre GES-REL-FAC
Paramètre MAT-CPT
Paramètre NOM-MET-99
Paramètre PRO-ARTCDE
Paramètre PRO-PASITA
Paramètre PRV-AR-LI
Paramètre PRV-AVA-ICO
Paramètre PRV-DEC-OF
Paramètre PRV-FDOC
Paramètre PRV-GEN-REA
Paramètre PRV-JO-TPS
Paramètre PRV-PAROF
Paramètre PRV-SIM-CO
Paramètre PRV-TAR-SM
Paramètre RELEVE-ECH
Paramètre REQ-GEN-RELEVE
Paramètre REQ-LIBECCLI
Paramètre S
Paramètres CPT-DEFCP1 , CPT-DEFCP1 , CPT-DEFCP1
Paramètres EXP
Paramètre DT-ENV-REB
Paramètre DT-REC-TME
Paramètre DTS-ENV-REB
Paramètre DTS-REC-TME
Paramètre EIA-COR-PR
Paramètre EIA-XML-EDT
Paramètre EIA-XML-PR
Paramètre MAI-LIS-ENT
Paramètre XML-SUPDEV
Paramètres LOG
Paramètre EXL-AFF
Paramètre EXL-CAT
Paramètre EXL-CBC
Paramètre EXL-CBP
Paramètre EXL-CCB
Paramètre EXL-CCN
Paramètre EXL-PCB
Paramètre EXL-PCN
Paramètre EXL-PRE
Paramètre EXL-QTE
Paramètre EXL-REB
Paramètre EXL-TAB
Paramètre EXL-VBC
Paramètre EXP-CDI-CTROF
Paramètre EXP-D-BL
Paramètre EXP-D-COL
Paramètre EXP-D-TRA
Paramètre EXP-DES-ADD
Paramètre EXP-GESDEF
Paramètre EXP-H-EVT
Paramètre EXP-LCT-QTEDIS
Paramètre EXP-STA-AFF
Paramètre GED-ADG-CFG
Paramètre LOG-CDIDEF
Paramètre LOG-CDIEVO
Paramètre LOG-CDIEVT
Paramètre LOG-CDIINI
Paramètre LOG-CDIREF
Paramètre LOG-DATVAL
Paramètre LOG-EVTNUF
Paramètre LOG-EVTNUM
Paramètre LOG-EXGEN
Paramètre LOG-TYPEVT
Paramètres FAB
Paramètre COL-LCT-ATE
Paramètre DO-LCT-ATE
Paramètre FAB-ADE-RAI
Paramètre FAB-CSA-INI
Paramètre FAB-D-PALN
Paramètre FAB-SCE-DET (Interface Caractère)
Paramètre FAB-SCE-FA
Paramètre FAB-SCE-OF
Paramètre FAT-AFF-QTE (Interface Caractère)
Paramètre FAT-ECO-CTRL
Paramètre FAT-POU-ARR
Paramètre FAT-RES-CDI (interface caractère)
Paramètre FAT-RES-F9 (Interface Caractère)
Paramètre FO-ATE
Paramètre FO-OF
Paramètre FO-RL
Paramètre FO-SER
Paramètre GANTT-ZOOM
Paramètre LCT-CUMCOL
Paramètre LCT-CUMUNI
Paramètre LCTA-COF
Paramètre LCTA-CSE
Paramètre PDP-DECOBJ
Paramètre PDP-DECSEC
Paramètre PLA-CRI
Paramètre PLA-DES-99
Paramètre PLA-GA-FAT
Paramètre PLA-LIS-REQ
Paramètre PLA-POBE
Paramètre PLA-POOF
Paramètre PLA-RES-FAT
Paramètre PLA-SIM
Paramètre PLA-TBD-NUM
Paramètre PLA-TBD-TIT
Paramètre REGRA-HAUT
Paramètre REGRA-NBPE
Paramètre REGRA-ZOOM
Paramètre STAENV-DEF
Paramètre STAENV-FOR
Paramètre STAQTE-COU
Paramètre STAQTE-LIB
Paramètre VLA-LCT-ATE
Paramètre VLL-LCT-ATE
Paramètres GDT
Paramètre AL-TR-DE
Paramètre NO-DEC-STD
Paramètre NO-GENPTR
Paramètre NO-GENQCSE
Paramètre NO-PTR600
Paramètre NO-PTR-IG
Paramètre NO-PTRAFI
Paramètre NO-PTRAFR
Paramètre NO-PTRCMP
Paramètre NO-PTRCMP1
Paramètre NO-PTRCMPU
Paramètre NO-PTRTAC
Paramètre NO-PTRTAS
Paramètre NO-PTRTMA
Paramètre NO-PTRVLO
Paramètre NO-TRVAFT
Paramètre NO-TRVSEP
Paramètre NOG-ERR-0
Paramètre NOG-GAR-EX
Paramètre NOM-INI
Paramètre PUMP-STO
Paramètre SCD-ARTCOM
Paramètre SCD-C-CRE
Paramètre SCD-C-TRA
Paramètre SCD-CTX-AF
Paramètre SCD-CTX-IT
Paramètre SCD-ECCLI
Paramètre SCD-GCA-CD
Paramètre SCD-MAJPRI
Paramètre SCD-NUMCDE
Paramètre SCD-STKCDE
Paramètre SCD-STKDEV
Paramètre STO-DAT-LIM
Paramètre STO-INV-CPA
Paramètre STO-PAL-NUM
Paramètres GEN
Paramètre B-MES-ERR (Interface Caractère)
Paramètre CFE-DEMRET-REQ
Paramètre EAP-ACTDIR
Paramètre EAP-LIBICO
Paramètre EAP-PARUTI
Paramètre EAP-TB-ACT
Paramètre GED-EXT-ADMISES
Paramètre GED-EXT-SPE
Paramètre GFD-AVM-ML
Paramètre GFD-SP-AFI
Paramètre ICO-DEF-ARB
Paramètre ICO-DEF-PERT
Paramètre INT-TS-DNP
Paramètre LIS-FILDEF
Paramètre LIS-HAUIMA
Paramètre MFD6D
Paramètre MFD6L
Paramètre ML-BAS-ARD
Paramètre ML-GES-VER
Paramètre ML-MES-SUP
Paramètre ML-OPT-CGL
Paramètre ML-TRA-EXE
Paramètre MOD-AFF-ERR (Interface Caractère)
Paramètre MOD-AFF-WAR (Interface Caractère)
Paramètre NO-FEUIND
Paramètre NO-PTRHIS
Paramètre PLA-BES-NUM
Paramètre POR-COU-DEF
Paramètre REQ-COLOR
Paramètre SCD-SRV-IMG
Paramètre SDD-TRA
Paramètre STO-ARC-MET
Paramètre TAB-COLOR
Paramètre TAB-INV
Paramètre TR-ISMLMAJ
Paramètre TR-ISMLOGR
Paramètre TR-ISMLPTR
Paramètre TRA-EDT-OK
Paramètre TRA-TRT-OK
Paramètre TVA-REGCOM
Paramètres divers ( sans domaine )
Paramètre CDE-INITMDI
Paramètre CDE-MAJ-STA
Paramètre CDE-SUP-VBP
Paramètre CPT-REGVST
Paramètre EXP-IMP
Paramètre HIE-SUP-TYP
Paramètre ML-CESURE
Paramètre NAV-MOD-DEM
Paramètre PRV-LIG-POI
Paramètre RELEVE-NUM
Paramètre SCD-CTX-C1
Paramètre SCD-CTX-CS
Paramètre SCD-DEVQTE0
Paramètre SCD-MES-DA
Paramètre SCD-QOP-IC
Paramètre SDD-MES-A
Paramètre TAB-LARCOL
Paramètre TDY-LARCOL
Paramètre TDY-RCTREA
Paramètre TRD-REMPCAR
Paramètres toute société
Paramètre NB-JOBS
Traitements
Découvrir les traitements
Utiliser les traitements
Suivre les traitements
Paramétrer les traitements, jobs, chaines
Les traitements non paramétrés
Détail des traitements non paramétrés
ADM-AP Administration des Données DIAPASON
ADM-SVG Sauvegardes DIAPASON
AP-CP Calcul Prix Fournisseur
APP-SCE Calcul Simulation pour création commandes rapide
AP-RECD Enregistrement Réceptions par Commandes
CHG-UME Changement Unité de Mesure de Stock
CI Chaine d' Intégration des Commandes
CLO-REC Clôture des Réceptions
CPT-CONF Confirmation Ecritures avec ou sans Transfert Comptable
CPT-ECR Génération des Ecritures Comptables
CPT-INT Intégration des Données Comptables
DT-CAL Mise à jour des calendriers
DTD-GAM Génération des Gammes Planification
DTD-LAR Génération Listes d' Articles
DTD-NOG Génération des Nomenclatures de Gestion
DTD-NOM Génération des Nomenclatures de Définition
DTD-VA&AR Maintenance Lien Vari_Article - Articles Standards
DT Génération Données techniques
DTp Génération des Propriétés Techniques
DTs Génération Données Techniques Seules
EDA Lancement Editions en Attente
ED Edition DIAPASON
EIA-BL Traitement de Scrutation BL Moniteur EIA
EIA-REC Réception de Messages Entrants
ENV-INI Initialisation Environnement Quantités
ENV-TRA Transfert entre Environnements Quantités
EVF Intégration Evt Via Fichier
EX-GEN Génération Expéditions
EXP-ENT Exportation Entités
FAC-CAL Calcul Facturation Client
GEN-ART / GEN-ART2 / DTD-VA&AR Génération Articles
GEN-REQ Génération des Requêtes et Tables de valeurs
N Integration de Lignes de Commande en Production
INS-REQ Re-Generation Globale Requetes + TV + EIA
LAN-GEN Génération (Création ou Solde) des Séries&OFs
MAJ-ENT Mise à Jour Entite / Requete
MAJ-RTD Mise à jour par Tableur Dynamique
NST-CAL Calcul Niveau Stock et Qté Demandée
NST-GEN Génération Demandes sur Niveau de Stock
NST-VAL Validation Calcul Niveau Stock et Qté Demandée
PDP-CAL Calcul du PDAP
PDP-GAM Génération Gammes PDP
PDP-VAL Validation Calcul PDAP
PL-CAPA : Mise à Jour Capacités Planification
PL-GANTT : Calcul Planification Gantt
PLG Planification Générale (Besoins et Charges Internes)
PL Planification de Lignes de Commande
PLS Lissage et Re-Planification
PLV Planification : Validation Session Simulation
PRV-CAL Calcul Coûts de Revient
PRV-CONSO Calcul Consolidation
PRV-GENREA Génération Réalisés / Période
PRV-PUROF : Purge Calcul Coûts de Revient à l’OF
PRV-VABUD Validation / Annulation Budget & Révision Budgétaire
PRV-VAREA Validation / Annulation Réalisé
PSN Purge des stocks nuls
PUR-TRA Purge des Editions et des Traces
REL-FAC Calcul Relevés de Facture
RDI Recalcul du Stock Disponible
RSG Recalcul du Stock de Gestion
STA Mise à jour des stocks en attente
STO-HIS Mise à jour des Historiques Stocks
STO-IE Editions pour Inventaires
STO-IP Traitement Inventaire (Listes, Photo)
STO-IT Traitement Inventaire par rapport à un Inventaire Type
STO Mise à jour des stocks
TAR-CAL Mise à Jour des Tarifs
TEN-CAL Calcul des prévisions
TRA-REQ Traçabilité du Vocabulaire Macro-Langage
VAL-OF Calcul Coûts de Revient a l' OF
VAT-CAL Calcul des Variables Temporelles Articles
Définir les caractéristiques des traitements de base - “ Maintenance des traitements ”
Piloter le statut de fin de traitement "OK" ou "ERREUR"
Les traitements paramétrés
Créer un traitement paramétré
Déterminer dans quel job un traitement répétitif est utilisé
Débloquer les drapeaux/les traitements
Fiches Expert Traitements
Gérer les priorités pour les traitements paramétrés Cl , DT, IN, Pl
Traitement paramétré d' import/export
Lancement d'un traitement par ENR-ACT-ENT
Message "END-ERROR Pb. Blocage Drapeau pour le traitement"
Lancer un traitement en sortie de DT-IN-PL
Thèmes
Où accéder au thèmes ?
Définition des thèmes
Comment modifier l’image d’accueil de DIAPASON ?
Comment changer le thème principal de DIAPASON ?
Utilisateurs et classes
Gestion des utilisateurs, groupes, classes
Créer un utilisateur ( définition des utilisateurs )
Rattacher un utilisateur à une classe utilisateur
Gérer les classes utilisateur ( définition des classes )
Gérer les licences utilisateurs & groupes des licences
Réinitialiser le mot de passe d'un utilisateur
Réinitialiser la mémorisation du contexte pour un utilisateur
Réinitialiser la procédure à l'ouverture pour un utilisateur
Réinitialiser les droits pour un utilisateur
Consulter les objets autorisés ou interdits à l' utilisateur
Paramétrer l' accès au suivi de fabrication pour l' utilisateur
Simuler le navigateur d'un utilisateur
Visualiser les connexions globales à Diapason
Visualiser les utilisateurs connectés
Actions d' exploitation disponibles dans le menu Utilisateurs
Gérer les traces serveurs
Purger les programmes en mémoire
Afficher les statistiques de la BDD
Substituer les paramètres d'un utilisateur à un autre
Exporter des utilisateurs vers un autre environnement
Importer des données depuis un autre environnement
Actions d' exploitation fonctionnelle disponibles dans le menu Utilisateurs
Paramétrage Gestionnaire de Tâches
Paramétrage mise à jour stocks
Paramétrage Gestion Stock
Paramétrage Logistique '
Traçabilité Articles / Nom.Ptr.
Mise à Jour Tables de Traduction
Paramétrage Clients
Paramétrage Multi-Gestionnaires
Renum. Navigateur
Intégrité Favoris Navigateur
Afficher un message sur le Login ou le Portail
Créer un serveur LDAP
Gestion des logs
Afficher les logs de DIAPASON
Vider et purger les logs
Gestion des droits
Découvrir la gestion des droits dans DIAPASON
Paramétrer les droits dans DIAPASON
Créer des classes utilisateur pour gérer les droits
Gérer les droits d'accès aux branches du Navigateur
Gérer les droits pour chaque objet de DIAPASON
Description de la liste de Gestion des Droits
Comment attribuer des droits aux actions des applications des explorateurs applicatifs ?
EIA Echanges inter-applicatifs
EIA Echanges Inter Applicatifs
Découvrir les Echanges Inter-Applicatifs ( EIA )
Paramétrer les Echanges Inter-Applicatifs ( EIA )
EIA -Messages Entrants
EIA- Messages Sortants
EIA-Enchaînement Messages Entrants / Sortants
EIA- Paramétrage des Echanges Inter-Applicatifs
EIA- DIALOG et les Echanges Inter-Applicatifs
Moniteur EIA
EIA- Réception de message entrant depuis commande Shell (diap.sh)
EIA- Lancement Document ou REB depuis commande Shell (diap.sh)
EIA- Exemples Echanges Inter Applicatifs
Services WEB paramétrables
Les notions des services WEB
Qu'est ce qu'un service web ?
Dois-je créer un service Web externe ou interne ?
Découvrir les services WEB externes
Découvrir les services WEB internes
Communication synchrone vs communication asynchrone ?
Les Services Diapason Web Génériques
Découvrir les Services Web DIAPASON Génériques
En quoi consistent le Services Web DIAPASON Génériques ?
Comment communiquent les Services Web Génériques ?
Mettre en place un service Web
Comment sont structurées les données Services Web DIAPASON Génériques ?
Analyser le besoin pour le service web et créer un document de spécification
Mettre en place et tester l' infrastructure
Définir la requête REB Service WEB
Créer le service WEB dans DIAPASON ( Définition des Services Web Génériques )
Gestion des erreurs Services Web DIAPASON Génériques
Tester le Service Web
Erreurs type des services WEB
Les Services WEB externes paramétrables
Découvrir les Services WEB externes paramétrables
Mettre en place un service Web externe
Créer la requête de service WEB externe
Outils de manipulation des données au format JSON
STUDIO Fonctionnalités & Paramétrage
STUDIO ADM
STUDIO Agenda
Découvrir les agendas
Paramétrer les agendas
Définition des agendas paramétrés
Créer un agenda paramétré
Lancer un agenda
Gérer les Droits sur les agendas paramétrés
Gérer l'emplacement de l' agenda dans le Navigateur
Localiser l' Agenda parmi les actions
Créer un raccourci pour lancer l' agenda
STUDIO Apparence Styles
Gérer les Groupes Barre de Commandes
Gérer les Codes HTML
Gérer les Feuilles de Style ( CSS )
Gérer les Apparences Zones
Gérer les Apparences Liste
Gérer les Apparences Etapes
Gérer les Apparences Liens
Gérer les Apparences Boutons Actions
Gérer les Apparences Titres Rubriques
Gérer les Apparences Catégories Agenda
Gérer les Polices de caractères
Gérer les couleurs
Gérer les apparences des tableurs, LPA...
STUDIO Applis Nature Standard
Listes Applicatives ( LAP )
Créer une liste applicative- définition LAP
Créer ou modifier une liste applicative ( LAP ) directement depuis le Navigateur
Actions disponibles sur les LAP
Gérer les droits sur les listes applicatives ( LAP )
Insérer une liste applicative ( LAP ) dans le navigateur
Actions Applicatives Métier ( AME )
Découvrir les AME
Créer une AME
Intégrer une AME dans une application
Ajouter une application sur la barre de commande
Gérer les dossiers navigateur ( DOS )
Personnaliser l’affichage des listes dans EXCEL
Quels sont les différents chargements des listes ?
STUDIO Arbres
Découvrir les arbres
Paramétrer les arbres
Créer un arbre dynamique
Créer un arbre statique
Définition de l' arbre
Définition du détail de l’arbre
Fiches expert arbres
Construction d’un arbre par niveau
STUDIO Commandes Système
Découvrir les commandes système
Les différents types de commandes système
Paramétrer des commandes système
Définition des Commandes Systèmes
Quelles actions disponibles sur les Commandes Systèmes ?
Lancer la commande système dans une action
Utiliser une commande système dans le configurateur technico-commercial
Manipuler des dossiers ou des fichiers par des commandes système par requête dans DIAPASON
INTERNE- Retour d'expérience Manipulation de fichiers sur un serveur distant avec les commandes système
STUDIO Couplages
Découvrir les couplages
Paramétrer les couplages
Créer un couplage ( définition des couplages )
Exemples de création de couplage
Exemple : créer un couplage tableur / tableur
Exemple : créer un couplage arbre/...
Quelles actions de gestion sur les couplages ?
Quelles requêtes sont exécutées dans le couplage ?
Couplage : requête REB de choix d' enfant
Couplage : requête REB de médiation / transmission des données du père vers l' enfant
Astuces couplages
Piloter le titre d’un couplage
Couplage tableur/… Récupérer la position sur le père
Pouvoir saisir des critères à l'ouverture du tableur dans un couplage
STUDIO Dessin dynamique
Scénarios Dessin Dynamique
Objets Graphiques
STUDIO DIALOG Environnement
Le Moteur RCT
Découvrir le moteur RCT
Paramétrer le moteur RCT
Remplir l'application de définition des actions
Mettre en place le moteur RCT
Mettre en place un message de confirmation - MCO
Les listes de valeurs
Découvrir les Listes de Valeurs
Paramétrer une liste de valeurs
Créer et gérer les listes de valeurs
Liste de valeurs manuelle - type [0] et [1]
Listes de Valeurs Standard - type [2]
Listes de Valeurs associées à des règles « RCT » - type [3]
Listes de Valeurs de type « Liste d’Article » - type [4]
Listes de Valeurs de type « Paramètre Utilisateur » - type [5]
Parcourir une liste de valeurs manuelle
Créer une liste d' aide
Créer une liste d’aide par RCT
Constituer une liste d’aide à partir d’une liste de valeurs
Constituer une liste d’aide intuitive (SmartAide)
Constituer une liste d’aide « Article »
Rattacher une liste d'aide à un champ de GFD
Les variables DIALOG
Rattacher une liste d'aide à une variable spécifique
Les constantes globales
Le séquences ( compteurs )
La liste Partagée Objet ( LPO )
Les listes sur Entités
STUDIO DIALOG Requêtes
Découvrir le Macro Langage DIALOG et les requêtes
Les différentes requêtes...
Paramétrer les requêtes
Accéder aux requêtes dans DIAPASON
Créer une requête - champs de la définition des requêtes
Ecrire une requête
Conseils de rédaction des requêtes
Utiliser les raccourcis clavier dans les requêtes
Quelles sont les instructions disponibles dans la requête ?
Gérer les listes dans les requêtes
Etre en saisie/modification dans une instruction de requête
Caractères interdits pour variable locale et constante locale dans les requêtes
Créer une boucle ou un "Tant que" dans une requête
Débloquer une requête
Activer / désactiver les traces dans une requête pour débugger
Lancer une requête en simulation
Déterminer où une requête est utilisée " Cas d’Emploi dans le Studio "
Rechercher dans les requêtes "Rechercher/Sélection" et "Rechercher/Tout"
Générer / Régénérer une requête
Consulter / Récupérer la version précédente d'une requête
Voir les requêtes non générées "Consultation Génération Requête"
Génération Requêtes Désynchronisée
INTERNE-Pour supprimer une table, supprimez les enregistrement 1 par 1
INTERNE-Débugger les requêtes
INTERNE-Message" Table de verrous saturée, augmenter -L sur le serveur"
Requêtes : fiches expert
L’affichage en mode césure dans les requêtes
Connexion dynamique à une base d’archivage
Extraction du contenu brut d'une requête
Définir les Listes Partagées Objet LPO
Gérer les modifications de la requête
Identifier l'arborescence des requêtes "Arborescence enfants/père"
Afficher les données globales d'une requête
Visualiser et gérer les traces
Activer et désactiver les sources sur une requête
Extraire et comparer des requêtes
STUDIO Messagerie E-Mails
Configurer un serveur de messagerie
Envoyer un mail
Utiliser un document pour envoyer un mail
Envoyer un mail dans une requête
Réceptionner un message
Office 365
Restrictions Gmail
Configuration d' Exchange Web Service en OAUTH2
Gestion des comptes de messagerie en OAuth2
STUDIO Documents
Découvrir les documents
Paramétrer les documents
Définition des documents ( champs des documents )
Créer un document au format PDF/A3
Actions Disponibles sur les Documents
Paramétrer la destination du document ( Paramétrage Destination Documents )
Poster un document par traitement
Créer une édition Excel
Créer une édition CRYSTAL Report
Créer un document CRYSTAL dans DIAPASON
Définir une Source de Données Crystal Report
Définir un rapport Crystal Report
Editer le document Crystal Report dans CRYSTAL
Comment éditer le document Crystal Report ?
Ajouter une section dans un document Crystal Report
Supprimer une section dans un document Crystal Report
Conditionner l’affichage d’une section/zone/champ dans le document Crystal Report
Manipuler un sous-rapport dans Crystal Report
Insérer un filigrane dans un document Crystal Report
Ajouter la pagination et la date du jour dans le pied de page du document Crystal Report
Ajouter une formule dans le document Crystal Report
Comment ajouter un nouveau champs issu de DIAPASON dans le rapport Crystal ?
«Transformer» un des champs du rapport Crystal Report en code barre
Bonnes pratiques pour éditer un document Crystal Report
Tester l’édition Crystal depuis Diapason
Débuguer le document Crystal
Paramétrer Crystal Report-documentation SAP complète
Passer un document Crystal Report en mode DATASET
Listes d’Extraction
Les Editions Word (non maintenu )
Migrer un document CRYSTAL en P17 VERSION : 1.0
Fiches Experts Documents
Définition des étiquettes
Utilisation de Listes Formatées
Exécution de Documents avec Mise en Forme XML (ou XML-RES)
STUDIO ENR-ACT-CDI
Détail Actions Possibles ENR-ACT-CDI
Principe ENR-ACT-CDI
Description du contenu des listes ENR-ACT-CDI
STUDIO ENR-ACT-ENT
Principe ENR-ACT-ENT
Détail des clés pour ENR-ACT-ENT
Exemples (GFD) ENR-ACT-ENT
Exemple (GFD) ENR-ACT-ENT Articles
Exemple (GFD) ENR-ACT-ENT Fournisseurs
Exemple (GFD) ENR-ACT-ENT Clients
Exemple (GFD) ENR-ACT-ENT Ordres de fabrication OFs
Exemple (GFD) ENR-ACT-ENT Liens Articles-Fournisseurs (LAF)
Exemple (GFD) ENR-ACT-ENT Série + OFs
Exemple (GFD) ENR-ACT-ENT Commandes Commerciales
Exemple (GFD) ENR-ACT-ENT Commandes et Lignes de Commandes Commerciales Archivées
Exemple (GFD) ENR-ACT-ENT Commandes fournisseur
Exemple (GFD) ENR-ACT-ENT Commandes Commerciales Archivées
Exemple (GFD) ENR-ACT-ENT Actions Spécifiques sur Entités
Actions internes ENR-ACT-ENT
Actions sur entité
ACO-GEN-AVO-P : Génération d'un avoir sur le reliquat d'une facture acompte ( ENR-ACT-ENT )
ANN-SOL-DEV : Annulation Solde Logique de Devis Commercial ( ENR-ACT-ENT )
ANN-SOL-LIG : Annulation Solde Ligne de Commande Fournisseur ( ENR-ACT-ENT )
ANN-VAL-ARE : Annulation validation retour fournisseur ( ENR-ACT-ENT )
ANN-VAL-FAC : Annulation validation de facture ( ENR-ACT-ENT )
ANN-VAL-GCRE : Annulation validation retour client ( ENR-ACT-ENT )
Autre INI-SOC : lecture enregistrement sur autre société ( ENR-ACT-ENT )
DEV-CDE : Transformation Devis en Commande ( ENR-ACT-ENT )
HIE-INI : Initialisation hiérarchie ( ENR-ACT-ENT )
HIE-MAJ : Mise à jour hiérarchie (ENR-ACT-ENT)
SOL-DEV : Solde Logique de Devis Commercial ( ENR-ACT-ENT )
VAL-APE : Validation Passation Commande Fournisseur ( ENR-ACT-ENT )
VAL-ARE : Validation retour fournisseur ( ENR-ACT-ENT )
VAL-CDE : Validation commande commerciale ( ENR-ACT-ENT )
VAL-FAC-EDT : Validation facture client avec édition ( ENR-ACT-ENT )
VAL-FAC : Validation facture client ( ENR-ACT-ENT )
VAL-GCRE : Validation retour client ( ENR-ACT-ENT )
FAC-TRT-CPT : Facture Traitée en comptabilité ( ENR-ACT-ENT )
Types d'entités particulières
ADR-CLI : Gestion des adresses clients ( ENR-ACT-ENT )
ANN-SOL-LIG : Annulation Solde Ligne de Commande ( ENR-ACT-ENT )
ART-GES : Données spécifiques Article par Gestionnaire ( ENR-ACT-ENT )
CDC-LIG : Configuration de Lignes de Commandes ( ENR-ACT-ENT )
CLI-AFF : Gestion des clients rattachés à une affaire ( ENR-ACT-ENT )
CLI-COD: Code routage/service client (ENR-ACT-ENT)
*CPT-CONF : Confirmation d’Ecritures Comptables ( ENR-ACT-ENT )
CPT-CCO : Comptes de Comptabilité Générale ( ENR-ACT-ENT )
CPT-CTI : Comptes de Tiers ( ENR-ACT-ENT )
CTX-CAL / CTX-CAL-ENR : Déroulement du calcul des Contextes ( ENR-ACT-ENT )
CTX-DER : Déroulement de Contextes ( ENR-ACT-ENT )
CTX-DER-DET : Déroulement de Contextes avec résultat détaillé ( ENR-ACT-ENT )
CTX-DIF : Comparaison de Contextes ( ENR-ACT-ENT )
CTX-ENR : Configuration Articles Standards ( ENR-ACT-ENT )
CTX-INI : Lectures Contextes Commerciaux ( ENR-ACT-ENT )
CTX-INI-ARD : Lecture Contextes Commerciaux en base archivage ( ENR-ACT-ENT )
DEC-PRESTA: Déclaration de prestation (ENR-ACT-ENT)
DEM-EXT-TRA : Gestion de Demandes Externes Tracées ( ENR-ACT-ENT )
*DT-NOM-DEF : Liens de nomenclatures de définition des articles standards ( ENR-ACT-ENT )
*DTP-CAL-PRO Calcul propriétés domaines DT ( ENR-ACT-ENT )
*DTP-TRV-DEV Transfert développement domaine DT ( ENR-ACT-ENT )
*DTP-TRF-EXP Transfert exploitation domaine DT ( ENR-ACT-ENT )
E-FACFOUR : Entêtes de Factures Fournisseurs ( ENR-ACT-ENT )
*EC-AFF : Calcul du CA d’une affaire ( ENR-ACT-ENT )
*EP-LIE-REG-ART : Liens Règles Eco-Participations / Articles et Vari-Articles ( ENR-ACT-ENT )
*EC-CLI : Calcul de l’en-cours client ( ENR-ACT-ENT )
EMPLA : Emplacements ( ENR-ACT-ENT )
*EVT-FA-DE : Déclaration de Fabrication (disponible en mode caractère) ( ENR-ACT-ENT )
*EVT-INT : Evénements Internes Reçus ( ENR-ACT-ENT )
*FAC-CAL : Calcul de Facturation sur Lignes d’Expédition ( ENR-ACT-ENT )
FAC-GEN-AVO : Génération Avoir sur facture produit ( ENR-ACT-ENT )
*FAT-CT : Mise à Jour des informations CTs (disponible en mode caractère) ( ENR-ACT-ENT )
*FAT-EC-COU / *FAT-EC-SOL : En-cours de fabrication disponible / soldé ( ENR-ACT-ENT )
*FAT-RL : Mise à Jour des Regroupements Locaux ( ENR-ACT-ENT )
*FRA-ANN : Maintenance de Frais Annexes ( ENR-ACT-ENT )
*GEN-DT : Pilotage Génération Données Techniques ( ENR-ACT-ENT )
*INF-SUI : Informations Suivies ( ENR-ACT-ENT )
*INT-CDE : Intégration Lignes de Commandes Planification ( ENR-ACT-ENT )
*INV-STO : Actions de Gestion sur les Inventaires (disponible en mode caractère) ( ENR-ACT-ENT )
*IT-CFG : Purge des Informations Techniques d’un Scénario de Configuration ( ENR-ACT-ENT )
LAF-GES Données spécifiques Liens Articles Fournisseur par Gestionnaire ( ENR-ACT-ENT )
*MOD-ART-CDE : Modification article à la commande ( ENR-ACT-ENT )
*MOD-DA : Mise à Jour de DAs par DIALOG ( ENR-ACT-ENT )
*MOD-PRO : Modification d'une Provision ( ENR-ACT-ENT )
NOM-GEN : Liens de nomenclature générique ( ENR-ACT-ENT )
PAR-LIBDIV : Libellés Divers ( ENR-ACT-ENT )
PAR-UTIL : Gestion des paramètres utilisateurs ( ENR-ACT-ENT )
*PRO-CTR : Contrôle de Facturation Fournisseur ( ENR-ACT-ENT )
*PRO-FAC : Rapprochement de Facture Fournisseur ( ENR-ACT-ENT )
*QUES-STR : Maintenance Questionnaires ( ENR-ACT-ENT )
RIB-CLI : Gestion des RIBs client ( ENR-ACT-ENT )
STA-ARTEXT : Articles Externes pour Statistiques ( ENR-ACT-ENT )
STA-NOMEXT : Nomenclatures Statistiques Externes/Internes ( ENR-ACT-ENT )
STA-NOMINT : Nomenclatures Statistiques d’Articles Internes ( ENR-ACT-ENT )
*STK-LIE-SEC-EMP : Liens Sections-Emplacements
*STK-LIE-SEC-EMP-ART : Liens Sections – Emplacements – Articles
*SUP-CDE-CLI : Suppression Physique d’un Devis Commercial ou d’une Commande Commerciale
TAC : Gestion des Tâches ( ENR-ACT-ENT )
TIE-IDE : Identifiants FACTUR-X des Tiers Comptables
UTI : Gestion des Utilisateurs ( ENR-ACT-ENT )
VAR : Gestion des variables ( ENR-ACT-ENT )
WSBIB : Bibliothèques de Configuration Web ( ENR-ACT-ENT )
Détail types entités *EVT-INT
AP-RE : Réception Ligne de commande fournisseur ( ENR-ACT-ENT )
CDE-R-EN : Réception entête de commande seule ( ENR-ACT-ENT )
CDE-R-LC : Réception ligne de commande ( ENR-ACT-ENT )
CDE-R-LI : Réception de ligne de commande seule ( ENR-ACT-ENT )
DT-LIENOM : Réception liens nomenclatures standards ( ENR-ACT-ENT )
EXC : Récep./Log. Ou évènement Expédition et mise à jour déclarations ( ENR-ACT-ENT )
EXP : Récep./Logistique ou évènement expédition ( ENR-ACT-ENT )
FA-DE : Déclaration de fabrication ( ENR-ACT-ENT )
INF-SUI : Déclaration informations suivies ( ENR-ACT-ENT )
ORDO : Evènement d’ordonnancement ( ENR-ACT-ENT )
PRO : Provisions externes ( ENR-ACT-ENT )
ST-IND : Evt.Déc Inventaire (Anc. Version) ( ENR-ACT-ENT )
STO-IND : Evt. Déclaration inventaire ( ENR-ACT-ENT )
Remarques générales ENR-ACT-ENT
STUDIO ENR-ACT-EXP
Définition ENR-ACT-EXP
Détail actions possibles ENR-ACT-EXP
Description du contenu des listes ER ACT EXP
STUDIO ENR-ACT-FAB
Définition ENR-ACT-FAB
Déclaration de fabrication ENR-ACT-FAB
Gestion Caractéristique Technique ENR-ACT-FAB
Gestion des En-Cours ENR-ACT-FAB
Gestion des RLs ENR-ACT-FAB
Gestion Sous-Traitance opératoire ENR-ACT-FAB
STUDIO ENR-ACT-PTR
STUDIO Entités
Afficher les éléments récents sur une application
La sauvegarde automatique
Les informations techniques sur entités
STUDIO Ergonomies & Présentations
Ergonomies & Présentations
Découvrir et utiliser les ergonomies & Présentations (GFD)
GFD et GFG : c'est quoi, et quelles sont les différences ?
Paramétrer les ergonomies & présentations
Mettre en place une ergonomie
Créer la définition de l’ergonomie Liste
Créer la définition de l’ergonomie Fiche
Créer le détail de l’ergonomie Liste
Créer le détail de l' ergonomie Fiche
Définir le formulaire de la fiche ( pour les ergonomies Fiche )
Intégrer une liste d'aide sur une ergonomie
Mettre en place une présentation de GFD
Gérer les Onglets
Gérer les Volets
Ergonomies et Présentations Fiches Expert
Règles DIALOG des ergonomies
Formats autorisés des images dans une ergonomie GFD
Ajouter un format Indicateur (Graphique ) dans une ergonomie fiche GFD
Modifier une ergonomie de GFG ( magasins, inventaires...): "Intégrité Générale Objets Paramétrables"
Intégrité Générale Entités
Actions de Modification Globale AMG
Présentations pour Nomenclatures de Pointeurs
STUDIO Filtres et Tris
Découvrir les Filtres et Tris
Paramétrer les Filtres et Tris
Remplir le Filtre et Tri simple
Affecter des Filtres et Tris aux applications et l’ automatiser au démarrage de l'application
STUDIO Fonctions
Fonctions DATE
LIB-JOUR
PERIODE
DATETRICAR
Fonctions Date ( Caractère)
CAL-CHDATE (Cal-Date (CH))
CHDATE
CHDATE/SEMAINE
CHDATEJOUR
CHDATEPERIODE
CHLIB-JOUR : libellé du jour en chaîne de caractères
CHPERIODE
Fonctions Chaine
CHAINE/H : conversion en chaine de caractères au format heure
CHAINE : conversion en chaine de caractères
CHR
MAJUSCULE
MINUSCULE
MOT
REMPLACE
REMPLACE_CASE
REPETE
SS-CHAINE : Sous-chaîne de Caractères
SUP-BLANC
SUP-BLANC-D : Suppression des blancs à droite
SUP-BLANC-G : Suppression des blancs à gauche
TYPE-CHAINE
Fonctions Article
CAL-PDAP
CONSOLIDATION-ARTICLE
CONSOLIDATION-QTE
EMPLART
LIEN-ART/FOU-GES
LIEN-ART/FOUR : Récupération des info. d’un LAF
LIS-ART/FOU-GES
LIS-ART/FOUR
LIS-FOU/ART-GES
LIS-FOUR/ART
MVTSTO-CSAT
MVTSTO-DEP
MVTSTO-E/S
MVTSTO-PREV
PRIXDEVISE
STKDISART : calcul stock disponible a date
STOCK-CONSOLIDATION
TRANSCODIF-ART : Transcodification Article
VARTEMPO : Lecture variable temporelle
Fonctions Gestion
ACT-CTX
ACT_LIS-ENTITE
AFF-ACO : Liste des lignes d'acompte disponible pour une entité donnée
AFF-INDICATEUR : affichage indicateur
AFF-TRANSIT : Affectation transit
ANNEE
ARCCOS
ARCSIN
ARCTAN
ARRONDI
ASC
CAL-DATE
CAP-MAJ
CCH-INF : lecture charge et capacite
CCH-MAJ : maj capacité et charge
CFGWEBCONF : Récupération informations commerciales EOL
CFGWEBPAR : Paramétrage lancement EOL
CHANNEE
CHDIFFDATE
CHJOURMOIS
CHJOURSEM
CHMOIS
CHNBJPER : nombre de jours d’une période
CHSEMCAL
CONV-CODEPAGE
CONV-DEV
CONV-DEV-CLI
CONV-DEV-FOUR
CONV-UM
COS
CTRL-SELINF-VAL
DATE
DATE/CHAINE
DATE/SEMAINE
DATEJOUR
DATEPERIODE
DECIMAL
DIFFDATE
DISPO-CAPACITE
DROITS-OBJETS
ENR-ACT-ENT-SOC
ENR-ACT-EXP-SOC
ENR-ACT-GED
ENR-ACT-LCT
ENTIER
ENVOI-EMAIL
EXE-DOC EXECUTION DOCUMENT
EXP : exponentielle
FAC-STATUT : statut d'une facture client
FOR_CAL : Calcul Formule, résultat numérique
FOR_CAR : Calcul Formule, résultat caractère
FOR_LOG : Calcul Formule, résultat logique
GAM-CTX
GED-DOC-ENT
GED-EXT-DOC
GED-REC-DOC
GED-SRV-MOV
GED-STK-DOC
GEN-COR
GEN-PRO
GENERE-DI
GENERE-IMAGE
HEURE : Heure Actuelle
HIE-INI-ARB
HIE-INI-CTX
HIE-LEC-CTX
HIE-TAB-CTX
IDENT-TV
IDENTIFIANT
INFO-CHA-CAPA
INI-ALERTES : initialisation contenu défaut rubrique alertes
INI-CRI-DOC : Initialisation des critères pour EXE-DOC
INI-DTD-ENT : Récupération des données dimensionnelles
INI-ELS-RECENT : initialisation contenu defaut rubrique elements-recents
INI-MESSAGES : Affichage de messages dans une rubrique
INI-TACHES : initialisation contenu defaut rubrique taches
INI-VAR-APP : Initialisation de Variables « Objets Applicatifs »
INI-VAR-ENT : Initialisation de Variables « Entité »
INIT-CTX
INIT-IMAGE
INIT-NOMGES : Récupération de l’identifiant d’une Nomenclature de Gestion
INIT-SELINF-ART
INIT-SELINF-VAL
INIT-ZONE
INT-CTX
INTERFACE-UTILISATEUR
IT-ACT-MEM
IT-ACT-PUR
ITE-ACT-ENT
ITE-PARCOURS
JOURMOIS
JOURSEM
LANCEMENT-OBJET
LANGUE-COURANTE
LEC-CTX
LEC-CTX-ENT
LEC-DTD-ENT : Récupération des données dimensionnelles
LEC-IT
LEC-NOMDEF
LEC-NOMDEF-ARC
LEC-SCECFG
LEC-SCECFG-ARC
LEC-VBA
LGC-CTX
LIBE-SELINF-VAL
LOG
LONGUEUR
LPO-CONTEXTE
LPO-METHODE
LPO-PROPRIETE
MAJ-DI
MAJ-HIS-STO
MAJ-LIS-VAL
MAJ-VAR-SPE : MAJ Variable Spécifique
MAJ_SEQ
MOIS
MONTANT-DIV
MONTANT-DSE
MONTANT-INT
NAVIGATEUR-RICHE
NAVIGATEUR-WEB
NB-MOT
NBJPER
NOM-CTX
NON (Fonction)
NUM.SESSION
PARAM-DIAP
PARAM-UTIL
POSITION-D
POSITION-G
POSITION-MOT
PRIXBASE
PRIXCOEF
PRIXREEL
QOP-DEROULE
QOP-ENV
QOP-ENV-GCQ
QOP-SUPPRIME
RAC : Racine Carrée
REC-COR
REC-FAC-ACO : Acompte(s) consommé(s) sur facture produit
REC-PRO-ARC: Recherche propriété archivée
REC-PRO : Recherche propriété
REC-VAR-ENT : Rech. valeur Variable « Entité »
REC-VAR-SPE : Rech. valeur Variable spécifique
RECH-ZONE
SELECT-BASE
SEMANN
SEMCAL
SIN
SOCIETE : Société DIAPASON courante
STA-CDE-COM : Statuts et quantités pour une commande
STATUT-TRANSACTION-SORTANTE
STKHISART
STKPHYART
STKPREVART
SUPPRESSION-CTX
SW-DIAPASON
SW-EXTERNE
SW-OUTILS-JSON
SW-OUTILS-JSON-RACINE
SW-OUTILS-JSON-SEP
SW-REQUETE-http
TAB-ACTION
TAN : Tangente
TRADUCTION-LIB-DIV
TRADUCTION-TEXTE
UTILISATEUR : Login de l’utilisateur connecté
VAL-ABSOLUEL
VAL-ALEATOIRE
VAL-PARAM-PRIX
VAL_COU : Valeur courante d’une séquence
VAL_SUI : Valeur suivante d’une séquence
VALEUR-DIAP
VAR-CTX
VAR-ENV
AFF-LPA : affichage LPA
RECDET-MTENT : Récupération Détail des Montants d'une Commande / Facture
CALCUL-MTENT : Calcul des Montants sur Entête de Commande/Facture
Fonctions XML
XML-ECRMESFIC : Ecriture fichier XML
XML-GENCOR : Génération correspondance XML
XML-LECCOR : Lecture Correspondance XML
XML-LECMESFIC
Fonctions Planification
DEF-GAM-ART
LIS-CAP-CHA
LIS-DEM-PLA
LIS-GAM-ART
RECAP-LISSAGE
Fonctions Prix de revient
PRIX-REVIENT
Fonctions Système
ECR-FIC-LIG-VOL
ECRIT-FICHIER
EXE-CDE-SYS-DIS : Exécution commande système distante
EXE-CDE-SYS-LIS : exécution commande système et retour dans une table
EXE-CDE-SYS : exécution Commande Système
FIC-PROGRESS : lecture Fichier PROGRESS
FICHIER-LIG-VOL : lecture de Fichier
FICHIER : lecture de Fichier
UTIL-DIAP : liste des utilisateurs connectés
Fonctions Evenement
GENERE-EVT
Fonctions Atelier
AJOUTER-POSTE
AJOUTER-FABRICATION
AJOUTER-DOCUMENT
INIT-FABRICATION
AJOUTER-CARTE-TEMPO
AJOUTER-CHAMP-TEMPO
AJOUTER-CHAMP-CQ
ACTIVER-CTRL-QUALITE
INIT-INFO-IMGWEB
INIT-DETAIL-IMGWEB
Fonctions Entrepôt
Fonctions Entrepôt - Déplacement de colis et palettes
CONDI-A-DEPLACER
DEPLACER-CONDI
Fonctions Entrepôt - Sélection manuelle d'emplacements
AJOUTER-EMPLACEMENT
Fonctions Entrepôt - Consultation de contenu de commande
INIT-CONTENU-CDE
AJOUTER-CONTENU-CDE
Fonctions Entrepôt - Consultation de contenu d'emplacement
INIT-CONTENU-EMP
AJOUTER-CONTENU-EMP
Fonctions Entrepôt - Chargement camion
AJOUTER-CHARGEMENT
AJOUTER-ELT-CHGT
CHARGEMENT-EN-COURS
CONFIRM-CHARGEMENT
CONFIRM-DECHARGEMENT
COMPLEMENT-CHGT
CLOTURE-CAMION
CONFIRM-MOD-CHAR
Fonctions Entrepôt - Déplacement d'articles en stock
EMP-ARTICLE
AJOUTER-ARTICLE-DEP
ART-A-DEPLACER
DEPLACER-ARTICLE
INIT-EMP-DEP-SUIVANT
Fonctions Entrepôt - Liste à servir / Liste à préparer
AJOUTER-ENTITE
AJOUTER-ELEMENT
TRAITEMENT-EN-COURS
ANNUL-TRAITEMENT
CONFIRM-TRAITEMENT
TERMINER-ENTITE
Fonction Entrepôt - Conditionnement
AJOUTER-CONT-CONDI
INIT-CONDI-COU
CONF-MOD-CONT-CONDI
Fonctions Entrepôt - Inventaire
AJOUTER-LST-CPT
AJOUTER-ELEMENT-INV
EXISTE-ELEMENT-A-CPT
CONFIRMER-SAISIE-ELT
CONFIRMER-COMPTAGE
Fonctions Entrepôt - Colisage
AJOUTER-ART-A-COL
CONFIRM-ANN-COLISAGE
AJOUTER-CONDI-LIE
CONFIRM-COLISAGE
AJOUTER-ENTITE (renvoi)
Fonctions Entrepôt - Gestion stock
AJOUT-ETAT-STOCK
Fonctions MAESTRO
LIST-ART-RAMASOFT
ART-RAMASOFT
IMAGES-MAESTRO
UDP-MAESTRO
VALEUR-UDP-MAESTRO
COULEUR-MAESTRO
Fonctions Palettisation
AJOUTER-PALETTE
AJOUTER-COL-A-PAL
INIT-PAL-COU
AJOUTER-CONT-PAL-COU
AJOUTER-PAL-LIEE
CONFIRM-PALET-COLIS
FERMER-PALETTISATION
CONFIRM-EDIT-ETQ
CONFIRM-MOD-COL
CONFIRM-MOD-PAL
CONFIRM-MOD-CONDI
Fonctions Eco-Participation
AJOUTDET-EP
CALCUL-EP
MAJTAR-EP
RECCAL-EP
RECCAL-EP-ARC
MAJDET-EP
RECVAR-EP
Fonctions Erreurs
CREER-ERREUR : création d'une en-tête d'erreur
AJOUTER-INFO-ERREUR : ajout informations liées à une entête ou un détail d'erreur
CREER-DETAIL-ERREUR : création d'un détail d'erreur
MODIF-DETAIL-ERREUR : modification d'un détail d'erreur
SUPPRESSION-ERREUR : suppression d'une erreur et de ses détails
LEC-ERREUR : lecture des attributs d'une erreur
LEC-DETAIL : lecture des attributs d'un détail d'erreur
LEC-INFOSUP : lecture des attributs d'une clé ou d'une information supplémentaire
Fonctions Traduction
LC-WARNING-ML : Affichage d'un warning traduit dans la langue de l'utilisateur
LC-ERREUR-ML : Affichage d'une erreur traduite dans la langue de l'utilisateur
LIB-DIV-ML : Traduction d’un libellé dans la langue de l'utilisateur
LIB-TABLE-ML : Traduction d’un champ de table dans la langue de l'utilisateur
STUDIO GANTT
Découvrir le GANTT
Paramétrer le Gantt dans DIAPASON
Créer un GANTT dans DIAPASON
Les requêtes du GANTT
Les variables standard à disposition (SCR) dans le GANTT
Description des listes standard du Gantt
Requête REB de démarrage et du constitution du GANTT
Requête RCT de contrôle local & d' intégrité GANTT
Requête REB de validation du GANTT
Fiches experts GANTT
Tables utiles dans le GANTT
Les LPOs utiles dans le GANTT
STUDIO GED
Découvrir la GED
Utiliser la GED
Paramétrer la GED
Gérer les documents GED
Définir les catégories des documents en GED
Définir le serveur de GED
Définir les caractéristiques des entités en GED
Gérer l'affichage des documents en GED
Paramétrer l'affichage des documents en GED
Joindre un fichier GED à un mail
Afficher une image en GED dans une fiche DIAPASON
Référencer un document en GED
Rattacher un document à une entité en GED
Fiches Expert GED
Gestion des droits sur les documents GED
GED Gestion de l’archivage
Contexte des requêtes liées aux documents
Modification d’un document GED à partir d’un bouton d’une PSD
Envoi document GED à la validation d’une PSD
Import d’un document GED la validation d’une PSD
STUDIO Generation Images
STUDIO LPA
Découvrir les LPA
Qu'est-ce qu'une LPA ?
Où peut-on lancer une LPA ?
Paramétrer les LPA
Générer une LPA depuis une table de valeurs
Créer une LPA avec une condition simple
Créer une LPA avec une condition multiple
Créer une LPA avec requête
Créer une LPA sur LPO
Ajouter ma LPA dans le Navigateur
Ajouter une LPA dans l' ergonomie
Ajouter une requête d' affichage pour piloter le contenu et l' apparence de la LPA
Mettre des attributs dans une LPA: cellules en couleur, texte en gras ou italique...
Mettre en place des actions sur une LPA
Ajouter un message de confirmation (MCO) en sortie de LPA
Ajouter une application sur la barre de commande de la LPA
LPA: fiches Expert
Quels sont les champs de la Liste Paramétrée ( définition des LPA ) ?
Définir la structure de la Liste Paramétrée
STUDIO MotsCles
Introduction
BOUCLE
COL-TITRE : Colonne de Tri
COLONNE
COMMENTAIRE
CONDITION Vrai
CONTENU
CRE-SELINF : Création Enregistrement dans Liste Inf.
CREATION-LIGADD : Création Ligne Additionnelle
CREATION Composant Gestion
CREATION Information Technique
CREATION Lien Générique
CREATION Liste
CREATION LISTE EXTRACTION
CREATION LISTE POINTEURS PARTAGES
CREATION Liste Sortie
CREER TV : Création Enregistrement TV
CRIT-EXTRACTION : Critère Extraction
DEBUT-MODIF : DEBUT MODIFICATION
DEC-PARAM : Déclaration Paramètre
DESACTIVE-BLOC : Désactivation Bloc
DESI-QUESTION : Initialisation Désignation Question
Destinataire
DOC-NON-UTILISE
EC-ERREUR
EC-WARNING
EFFACER LISTE
EIA-INITIALISATION
ENTREE : Paramètre Entrée
ENTREE-SORTIE : Paramètre Entrée / Sortie
EST_NON_DATE
EST_UNE_DATE
EXE-CUM : Exécution Cumul
EXE-CUM-VAR : Exécution Cumul Var.
EXE-REQ-LF : Exécution Requête Lig.Frs.
EXE-REQ-OF : Exécution Requête OF
EXE-REQ-VAR : Exécution Requête Var.
EXE-PRG-LST : Exécution Prog. Liste.
EXE-PRG-PAR : Exécution Programme avec Paramètres
Fonction génération des demandes de type DP ( ISMLDEMA )
Fonction de déroulement de scénario ( FCTMJCFG )
Fonction de Gestion des Confirmations de Messages ( ismlconf.p )
EXE-PROC : Exécution Requête Procédure
EXE-REB : Exécution requête REB
EXE-REB-ARD : Exécution requete REB sur base archivage dynamique
EXE-REQ REN : Exécution Requête
EXE-REQ-ART : Exécution Requête Art.
EXE-REQ-LC : Exécution Req. Lig.Cde
File-attente
FIN-MODIF : FIN MODIFICATION
FIN_BLOC
Format-Imp
GammeActive
GammeMajeure
GenRefArt
Imprimante
INIT : Initialisation Variable
INIT-LISTE-AIDE : Initialisation Liste Aide
INIT-PRIX : Initialisation Prix Article
INIT-SELART-STATIQUE : Initialisation SelArt Statique
INIT-SELART-DYNAMIQUE : Initialisation SelArt Dynamiq.
INIT ENTETE : Initialisation Variables Entête
INIT TV : Initialisation TV
IT Trouve
LC-ERREUR
LC-WARNING
Ligne Exclue
MAJ TV
MFD
Mode_Sortie
MotDir_Niv1 (ou MotDir_Niv2, 3, 4 ou 5)
Nbr-Exemplaires : Nombre d’Exemplaires
Nom-Document
Nom-Fichier
NON-GENERATION-GAMME : Ne Pas Generer Gamme
Ordre-Sortie
OUVRIR TV
PA-CONTEXTE
PA-DET-EP
PA-DET-MTENT
PA-IT-NOMDEF
PA-PR-NOMDEF
PA-PR-NOMDEF-ARC
PA-SCECFG
PA-SCECFG-ARC
PA-IT-NOMDEF-ARC
PA-IT-SCECFG
PA-IT-SCECFG-ARC
PA-IT-SCECFG-SAISIE
PA-NOMDEF
PA-NOMDEF-ARC
PA-NOMDEF-PRO
PA-NOMDEF-PRO-ARC
PARCOURS ERREURS
RECHERCHE ERREUR
PARCOURS DETAILS ERREURS
PARCOURS INFO-SUP
PARCOURS MULTI-NIVEAUX POINTEURS
PC-CONTEXTE
PC-QUESTION : Pour Chaque Question
PC-SELART : Pour Chaque Sel.Art.
PC-SELINF : Pour Chaque Sel.Info
PC PROP : pour chaque propriete ptr. courant
PC PROP ( Liste1, 2, 3, 4 )
Pointeur Départ Découpe
Pointeur Départ Découpe Arbo
Pointeur Ligne Principale
POINTEUR RATTACHE Ligne Principale
POINTEUR TROUVE
POUR CHAQUE/SOC
POUR CHAQUE
POUR CHAQUE T.V.I.T. ( Liste1, 2, 3, 4 )
POUR CHAQUE Colis Exp
POUR CHAQUE Commande
POUR CHAQUE Composant Gestion
POUR CHAQUE COR-XML
POUR CHAQUE Détail Lig. Fact.
POUR CHAQUE Etape
POUR CHAQUE Gamme
POUR CHAQUE IT
POUR CHAQUE Lien Générique
POUR CHAQUE Lig Devis&Cde
POUR CHAQUE Ligne Cde
POUR CHAQUE Liste (1,2)
POUR CHAQUE LST
POUR CHAQUE Pointeur GLOBAL
POUR CHAQUE Pointeur Local
POUR CHAQUE Pointeur Partage
POUR CHAQUE T.V.I.T
POUR CHAQUE TV
POUR CHAQUE Unité Mesure
PRENDRE
PRENDRE-LIGADD : Prendre Ligne Add.
PRENDRE ATTRIBUT
PRENDRE LISTE EXTRACTION
PRESENTATION
PURGE-SELART : Purge Liste Sel.Art.
PURGE-SELINF : Purge Liste Sel.Info
Qte
quand-egal-a
QUITTER : Quitter Bloc
RECH DER LST : Rech. Dernier Enregistrement Liste
RECH DER TBD/SOC
RECH DER TBD : Rech. Dernier Enregistrement TBD
RECHERCHE LISTE (3,4)
RECHERCHE PREMIER Pointeur Global
RECHERCHE PREMIER Pointeur Local
RECHERCHE PREMIER TVIT
RECH PREC TBD/SOC
RECH PREC TBD
RECH PREM LST
RECH PREM TBD/SOC
RECH PREM TBD
RECH SUIV TBD/SOC
RECH SUIV TBD
RECH TBD/SOC
RECH TBD
RefComposant
Reference
RefGammeGeni
RP-SELART : Rech. Premier Enregistrement Sel.Art.
RP-SELINF : Rech. Premier Enregistrement Sel.Info
SAUT LIGNE : Saut de Ligne
SAUT PAGE : Saut de Page Imprimante
SELON
SI
SI ARTICLE STD
SI DERNIER Niveau
Si existence propriete
SI LIEN Article a la Commande
SI LIEN Article Standard
SI Lien Valide
SINON
SI PREMIER / SI DERNIER
SORTIE : Paramètre Sortie
SUIVANT : Suivant Bloc
SUPPRESSION Composant Gestion
SUPPRESSION Information Technique
SUPPRESSION Lien Générique
SUPPRESSION Liste Pointeurs Partagés
SUPPRESSION Selection Info
SUP-DET-EP
SUP TV : Suppression Enregistrement TV
TITRE-COLONNE
TITRE-LIGNE
TITRE-LIG/COL
TRACE-ACTIVE : Activation des Traces
TRACE-NONACTIVE : Désactivation Trace
TRACE
TRI
TRI-COLONNE
TRI-LIGNE
TYPE DECOUPE
UniteProd
UnMeQte
Vari-Article Trouve
VLO : Variable Locale
ANNEXE
STUDIO Navigation
Les différents accès du panneau de navigation
Définir le navigateur DIAPASON
Définir et gérer les favoris
STUDIO Objets App
Quelles sont les différents types d'applications dans DIAPASON ?
Quel contexte est accessible sur chaque entité ?
Définir où un objet applicatif est utilisée- Cas d’Emploi dans Actions
Application de « Rattachement » des actions
STUDIO Optimisation
Optimisation par REB
Optimisation par REN
STUDIO PERT
STUDIO Portails
Découvrir les portails
Paramétrer les portails
Quelles sont les différentes étapes pour paramétrer un portail ?
Mettre en place un portail
Créer les rubriques du portail
Définition des rubriques
Créer une rubrique liste
Créer une rubrique fiche
Créer une rubrique graphique
Paramétrer un format indicateur ( fid )
Définition d'un format indicateur ( fid )
Format indicateur Tableau [T]
Format Indicateur Histogramme simple bâtons [HB] / simples tuyaux d’orgue [HO] / simples empilés [HE]
Format Indicateur FID modèle Courbe Animé Ligne [CL] et Radar [CR]
Format indicateur Graphique secteur animé anneau [SA] , Graphique secteur animé circulaire [SC], Graphique secteur animé polaire [SP]
Format indicateur Jauge [J]
Format indicateur Flux [FL]
Format indicateur Modèle libre [L]
Gérer les filtres dans les rubriques
Gérer dynamiquement le titre des rubriques du portail
Utiliser les rubriques standard du portail
Actions de gestion sur les rubriques
Créer le portail
Actions de gestion sur les portails
Paramétrer des actions sur le portail ou les rubriques du portail
Lier un portail à un utilisateur/ ou à une classe
Gestion des droits sur les portails
Modifier un raccourci dans la barre de commande du Portail
Mettre une image d'accueil sur le portail
Fiches Expert Portails
Liste standard portails: wfresrubrique
Afficher un message sur le portail
STUDIO PSD FMO
Découvrir les PSD
C'est quoi une PSD ?
Quels sont les différents types de PSD ?
PSD Critère : principe et utilisation
PSD FMO contre PSD simple : qu'est ce qui change ?
Paramétrer les PSD
Générer une PSD depuis une table de valeurs
PSD-FMO: Créer une PSD FMO
PSD-Fiche: Créer une PSD fiche simple
Brancher une PSD au Navigateur
Brancher une liste d'aide sur une PSD
Ajouter un contrôle sur un champs de PSD
Initialiser un champ de PSD dynamiquement
Afficher dynamiquement un champs dans une PSD
Migrer une PSD Fiche en PSD Formulaire Multi-Onglet
Mettre une liste d' aide choix multiple sur une PSD
Insérer un LPA sur une PSD
Faire boucler une PSD
Mettre des actions sur les PSD
Initialiser dynamiquement les libellés des questions à l'aide des VBQ
Ajouter un format Indicateur (Graphique ) dans une PSD
PSD: Fiches expert
Quels sont les champs et actions de la PSD (définition des PSD) ?
PSD-Fiche: champs du questionnaire
PSD-Fiche: Définir et consulter le Détail de Questionnaire (Questions)
PSD-FMO: champs de l'ergonomie/présentation de la PSD
PSD-FMO: Mettre en place l' ergonomie de la fiche "Gestion Ergo. Fiche"
PSD-FMO: Visualiser la PSD "Visu Fiche"
PSD-FMO: Générer la règle de gestion PSD “Génération Règle Gestion”
Requête(s) PSD
PSD règle d 'initialisation
PSD: règle de contrôle local
Sortie d'une PSD (Validation ou Abandon)
PSD: règle de validation
PSD: Règle d' abandon
Communication PSD avec les applications appelantes
PSD-FMO: Définir des formulaires par calque
STUDIO Questionnaires
STUDIO Tables de Valeurs
Découvrir les Tables de valeurs
Paramétrer les Tables de Valeurs
Créer une table de valeurs
Définition des Tables de Valeurs
Définition Structure Table de Valeurs
Gérer les données des tables de valeurs
Générer des TDY, PSD, LPA depuis une table de valeurs
STUDIO Tableurs
Principe des Tableurs
Documents par Tableur
Tableurs par Entités
Tableurs dynamiques
Découvrir les Tableurs Dynamiques
Utiliser les tableurs dynamiques
Lancer le Tableur Dynamique
Gérer les données du Tableur Dynamique
Paramétrer les tableurs dynamiques
Principe & requêtes du Tableurs Dynamiques
Les requêtes du tableur dynamique en bref
Tableurs dynamiques- Requête REB de type RTD
Tableurs dynamiques- Requête(s) RCT de contrôle local
Tableur dynamique-requête RCT de sortie
Tableur dynamique-requête RCT de contrôle global
Définition du Tableur Dynamique
Créer un tableur dynamique simple
Créer un tableur dynamique à partir d'une table de valeurs
Piloter le titre du tableur dynamique
Mettre à jour des attributs d'une cellule
Créer une liste d'aide dans un tableur
Créer une liste d'aide à choix multiple dans un tableur
Initialiser la valeur d'une cellule dans le tableur
Repositionner le curseur dans un tableur
Afficher une erreur/un avertissement dans le tableur si le contenu est incorrect
Bloquer l'utilisateur s'il rentre un doublon dans le tableur
Lancer une action depuis le tableur dynamique
Lancer un autre objet depuis le tableur (tableur dynamique, PSD, couplage..)
Ajouter un message de confirmation pour une action d’un Tableur Dynamique
Réactualiser le tableur
Piloter la couleur de fond ainsi que la couleur et les attributs du texte de chaque ligne du tableur
Définir dynamiquement les colonnes ( la structure )du tableur par requête (liste WfTabStr )
Faire un cumul sur une colonne du tableur
Ajouter une application sur la barre de commande du tableur
Copier-Coller Tableur Dynamique
Gérer le comportement général du tableur ( liste WfTabGen )
Arriver dans un Tableur Dynamique en mode d’affichage « Zones Saisissables »
Arriver dans un Tableur Dynamique avec toutes les lignes sélectionnées
Se positionner dans le tableur à l’ouverture
Générer un tableur dynamique TDY depuis une table de valeurs
Tableurs dynamiques: fiches expert
Tableur dynamique hiérarchique
Créer un tableur dynamique hiérarchique
Définition de la requête REB de mise à jour des enregistrements hiérarchiques
Définition des requêtes RCT de sortie (contrôle sortie, contrôle local, etc…)
Exemple de tableur dynamique hiérarchique
Suivi des traitements réalisés par Tableur Dynamique
STUDIO Traduction
Découvrir la traduction dans DIAPASON
Quels objets peuvent être traduits dans DIAPASON ?
Paramétrer la traduction
Mettre en place la traduction
Activer le multi-langues
Créer la langue dans laquelle on va traduire
Créer une session de traduction
Alimenter la session avec les objets à traduire
Saisir les traductions
Valider la session de traduction
Purger la session de traduction
Récupérer la version précédente d'une session
Définir la langue sur l'utilisateur ou la classe
Traduire depuis la checklist des traductions à réaliser ( File d’Attente des Objets Modifiés par traduction )
Accéder aux dictionnaires de traduction
Définir les langues pivot
Exporter et importer des traductions
Traduire les libellés utilisés dans les requêtes
Fiches expert traduction
Outils DIALOG pour la traduction
PowerBI
Découvrir Power BI
Utiliser Power BI
Consulter les tableaux de bord dans Service Power BI
Visualiser les rapports Power BI
Partager les rapports
Modèles Diapason Start
Power BI : Commerce
Power BI : Commerce-Généralités
Power BI : Commerce-Mon tableau de bord
Power BI : Commerce-Mes Devis
Power BI : Commerce-Mes ventes
Power BI : Commerce-Mon CA
Power BI : Commerce-Mes produits
Power BI : Commerce-Mes clients
Power BI : Commerce-Géolocalisation
Power BI : Commerce-Analyse des commandes EDI
Power BI : Commerce-Origine des commandes EDI
Créer des rapports avec Power BI Desktop
Exploitation
AzureAD
Administration de DIAPASON : diapason.sh
Notes de release & procédure d'installation
Procédure de migration d'une 04.16.XX vers une 05.XX
V5.00
V5.01
Procédure d' installation révision DIAPASON 05.01
V5.02
Procédure d' installation révision DIAPASON 05.02
V5.03
Procédure d' installation révision DIAPASON 05.03
V5.04
Procédure d'installation révision DIAPASON 05.04
V5.05
Procédure d'installation révision DIAPASON 05.05
V5.06
Procédure d'installation révision DIAPASON 05.06
V5.07
Procédure d'installation révision DIAPASON 05.07
V5.08
Procédure d'installation révision DIAPASON 05.08
Avertissements et impacts sur les versions antérieures-Documentation cumulative
Paramétrages Standards
Gestion des paramètres
Découvrir l'outil de gestion des paramètres
Utilisez la gestion des paramètres
Saisir les valeurs des paramètres
Administration des paramètres
Paramétrer la gestion des paramètres
Mettre en place la gestion des paramètres
Export - import de paramètres
Lecture de la valeur des paramètres dans une requête
Liens entre Entités Studio / Cas d'emploi
Découvrir l'outil Liens entre Entités Studio/ Cas d'emploi
Utiliser l'outil Liens entre Entités Studio/ Cas d'emploi
Mettre en place l'outil Liens entre Entités Studio/ Cas d'emploi
Contrôle de tiers
Découvrir l'outil de contrôle de tiers
Installer l'outil de contrôle des tiers
Rapprochement automatique de factures dématérialisées
Utiliser l'outil de rapprochement automatique de factures dématérialisées
Mettre en place le rapprochement automatique de factures dématérialisées
LPA Ventilations des TVA Commandes et Factures
Installer les LPA Détail Ventilation TVA
Calcul de Facturation Standard
Mettre en Place le Calcul de Facturation Standard
Gestionnaire d'erreurs
Découvrir le gestionnaire d'erreurs
Visualiser les erreurs via le gestionnaire d'erreurs
Paramétrer le gestionnaire d'erreurs
Données techniques gestionnaire d'erreurs
Outils d’administration du gestionnaire d'erreurs
Créer une erreur dans le gestionnaire d'erreur depuis le macro-langage
Architecture technique du gestionnaire d'erreurs
Mettre en place le gestionnaire d'erreurs
Emission d'une Facture au format Factur-X / CII
Mettre en place la Génération d'un fichier CII
Cycle de Vie des Produits ELCIA ERP
Breadcrumbs
Home
Accueil DIAPASON 05
STO Stocks
Inventaires
Découvrir les inventaires
On this Page
Schéma des étapes et statuts d'un inventaire