DIAPASON 05

Mettre en place les coûts de revient par besoin de gestion

🌥

VALIDE Valideur: @Roland PEYRAN


      Introduction

      Vous avez besoin de mettre en place ou de retoucher le calcul de coût de revient sur les lignes de besoin de gestion. Suivez cette fiche !


      Eléments de paramétrage

      Requêtes:

      Méthodologie

      1. Commencez par modéliser avec votre client ce qu’il faut prendre en compte dans le calcul de coût de revient ( hors DIAPASON)

      • Souhaite-il prendre en compte les coûts main d’œuvre, les coûts machine, les coûts matière, les coûts administratifs… ?

      Cela permettra notamment de choisir le type de calcul à mettre en place, car il existe 2 possibilités de calculs de coûts de revient dans DIAPASON !

      • Demandez ensuite au client ce qu’il souhaite prendre en compte dans chacun de paramètres, par exemple:

      Diagramme sans nom2.drawio.png

      2. Créer les Familles de composants dans DIAPASON

      Ensuite, il faut créer dans DIAPASON les familles de composants à prendre en compte dans le coût matière. Pour créer les familles de composants, on va ici:

      Concrètement, les familles de composants doivent être absolument identiques au familles des articles ( GenFamArt) ! dans le cas d’un Diapason Start où nous sommes partis du postulat qu’une seule famille est utile pour un article.

      Il suffit donc de lister les familles des articles en allant dans la liste des articles, et en faisant F2 sur la famille, et de les recréer dans les familles de composants, tout simplement:

      Diagramme sans nom8.drawio.png

      2bis. Sur les articles, copier la famille dans le champs Famille Csa.CRV

      Vous venez de créer des familles de composants: dans le calcul de CRV, DIAPASON utilisera ces articles pour calculer le CRV de tous les articles composés standards ou sur mesure. Sauf que DIAPASON ira chercher la famille dans le champs Article “Famille Csa.CRV” (PrvFamCsa) et non dans le champs GenFamArt, dont vous avez précédemment recopié l’aide ! Et le champs Article “Famille Csa.CRV” , pour le moment, n’est pas rempli !

      Il faut donc recopier le contenu du champs Article GenFamArt dans le contenu du champs Article PrvFamCsa, en passant par exemple par une requête REB lancée par un document : ceci est une manière de simplifier les données pour votre client (une seule famille est utilisée dans Diapason).

      3. Mettre en place les “natures analytiques” dans DIAPASON

      Lors de l'étape 1, vous avez déterminé ce qu’il fallait prendre en compte dans chaque paramètre du calcul de coût de revient:

      • pour les articles ce sera les familles Divers, Profilés, Quincaillerie…

      • pour le coût machines, ce sera donc le centre d’usinage et la machine de soudage

      • pour le coût main d’œuvre, …

      ➡️ C’est ce qu’on appelle les natures analytiques ! Il faut donc maintenant aller les créer dans DIAPASON !

      A. Créer les natures analytiques Main d’Œuvre :

      Créer les natures analytiques Main d’Œuvre :

      Aller dans Comptabilité > Coûts de revient>Paramétrage coûts de revient> Définition Natures Analytiques >Pour main d’œuvre

      Lors de la création des natures analytiques vous devez obligatoirement sélectionner le paramètre ISMOeTauHo: Main Œuvre : Taux Horaire. C’est ce paramètre qui permettra de fixer un taux horaire sur chaque main d’œuvre afin de calculer le coût de revient !

      Le paramètre ISMOeTpsAj: Main Œuvre : Taux Ajustement Temps n’est pas obligatoire.

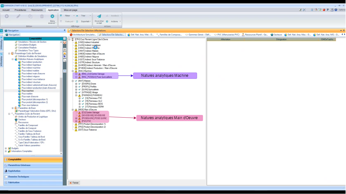
      B. Créer les natures analytiques Machine

      Créer les natures analytiques Machine

      Aller dans Comptabilité > Coûts de revient>Paramétrage coûts de revient> Définition Natures Analytiques >Pour machine

      image-20220913-150031.png

      Vous pouvez recréer ici les ressources qui seront utilisées dans les gammes de fabrication, en les récupérant sur les étapes de production ici ( à gauche): vous pouvez aussi réaliser des regroupements (DEBIT et USINAGE dans une même nature analytique, …).

      Diagramme sans nom7.drawio.png

      ( ne fermez pas les étapes de production, il faudra s’en servir dans une étape suivante 😉 )

      C. Créer les natures analytiques Matière

      Créer les natures analytiques Machine

      Aller dans Comptabilité > Coûts de revient>Paramétrage coûts de revient> Définition Natures Analytiques >Pour matière

      Diagramme sans nom9.drawio.png

      Ici il faut créer les principales typologies d’articles qu’on retrouvera dans la décomposition du calcul du coût de revient. Basez-vous sur l’exemple ci-dessus 🙂

      4. Renseigner les temps machine et temps main d’œuvre sur les étapes de production

      Maintenant que vous avez renseigné les machines et la main d’œuvre à prendre en compte pour votre calcul de coût de revient, vous devez aller renseigner sur chaque étape de production combien de temps la machine et la main d’œuvre sont sollicités.

      Ainsi, le calcul de coût de revient vérifiera quelle gamme a été utilisée pour fabriquer la ligne de commande, et par rapport aux étapes de cette gamme il pourra déterminer combien de temps chaque machine a fonctionné et chaque technicien a travaillé:

      Par exemple, sur la gamme PVC ci-dessous, lors de l'étape Débit, le technicien Usinage travaille 1h10 et la machine Centre d’Usinage 15mn. Pour l'étape Cadre, la machine Soudeuse travaille 8mn et la technicienne soudage 5mn. Il faut entrer ces données dans DIAPASON ! 🙂

      Diagramme sans nom10.drawio.png

      Pour cela vous pouvez aller ici:

      Et vous pouvez remplir les informations suivantes sur chaque étape de production à valoriser dans le calcul de coût de revient:

      A. D’abord, quel est le temps nécessaire à la ressource main d’œuvre pour la préparation et pour la réalisation de l'étape de production ?
      Diagramme sans nom11.drawio.png
      B. Puis, quelle est la durée d’utilisation de la machine pour l'étape de production ?
      Diagramme sans nom12.drawio.png

      4b. Vérifier que le champs qui concerne le CRV est bien coché sur les Unités de Production, les Secteurs, et les ressources de production

      Il y a un champs qui doit bien être coché sur les Unités de Production, les secteurs et les ressources de production, sans quoi le calcul de coût de revient ne fonctionnera pas…

      A. Pour les unités de Production
      Diagramme sans nom29.drawio.png
      B. Pour les secteurs
      Diagramme sans nom30.drawio.png
      C. Pour les ressources de production
      Diagramme sans nom31.drawio.png

      5. Créer la simulation de calcul de Coût de revient

      Vous avez bien créé ce que vous devez prendre en compte dans le calcul du coût de revient mais.. nous n’avons toujours pas créé ce calcul ! C’est l’objet de cette étape 🙂

      Il faut comprendre que le coût de revient peut être calculé de différentes manières… en fonction de ce qu’on prend en compte dans le calcul ! On peut donc créer différentes “simulations” de calcul de coût de revient.

      Pour créer la simulation de calcul de Coût de revient, vous pouvez aller ici:

      Puis, remplir de la manière suivante:

      Onglet Définition
      Diagramme sans nom13.drawio.png
      Onglet Env.Calcul
      Diagramme sans nom14.drawio.png
      Onglet Données Techniques
      Diagramme sans nom15.drawio.png
      Onglet Prix
      Diagramme sans nom16.drawio.png
      Onglet Droits
      Diagramme sans nom17.drawio.png
      Onglet Propriétés
      Diagramme sans nom18.drawio.png

      6. Créer l’architecture de la simulation et y rattacher les natures analytiques

      Dans cette étape, vous allez devoir raccrocher toutes natures analytiques créées auparavant à la simulation que vous venez de créer. Concrètement, vous allez dire quels paramètres vous prenez en compte dans la simulation de calcul de coût de revient que vous venez de créer !

      A. Pour rattacher les natures analytiques Matière:
      B. Pour rattacher les natures analytiques Main d’Œuvre, Machine… c’est tout pareil !
      Diagramme sans nom19.drawio.png

      7. Dans l’architecture de simulation, rattacher les ressources à chaque nature analytique

      Une fois que vous avez rattaché les natures analytiques, vous allez devoir relier les ressources déclarées dans DIAPASON à chaque nature analytique dans votre simulation.

      A. Pour rattacher les ressources Main d’Œuvre:

      Vous allez devoir rattacher les ressources aux natures analytiques de type Main d’Œuvre que vous avez créées !


      B. Pour rattacher les ressources Matière

      Vous allez devoir rattacher les familles de composants que vous avez créées aux natures analytiques de type Matière que vous avez créées !

      C. Pour rattacher les ressources Machine

      C’est la même logique, cette fois vous devez rattacher les ressources machine aux natures analytiques machine

      Diagramme sans nom20.drawio.png

      8. Dans l’architecture de simulation, rattachez les paramètres à prendre en compte à chaque ressources ( que vous avez rattachées dans l'étape précédente)

      Vous devez maintenant rattacher à chaque ressource la paramètre à prendre en compte sur cette ressource pour le calcul du coût de revient: pour la machine, il s’agit par exemple du taux horaire !

      A. Pour rattacher le paramètre Machine
      B Pour rattacher le paramètre Main d’Œuvre, on procédé comme pour le paramètre Machine ci-dessus, sauf qu'on rattache le Taux Horaire sur chaque ressource Main d’Œuvre:
      Diagramme sans nom22.drawio.png
      C. Pour rattacher le paramètre Matière on procédé comme pour le paramètre Machine ci-dessus, sauf qu'on rattache le Type de Prix utilisé sur chaque Matière:
      Diagramme sans nom21.drawio.png

      9. Toujours dans l’architecture de simulation, complétez les valeurs des paramètres que vous venez de rattacher

      Une fois que vous avez rattaché les paramètres, il faut venir compléter leurs valeurs !

      Et ça se passe ici:

      Pour les machines, vous avez indiqué que vous prenez en compte le taux horaire de chaque machine
      Diagramme sans nom23.drawio.png
      Pour les matières, on a indiqué le Type de Prix de chaque matière:
      • Dernier DPAC (0): Récupère le dernier DPAC du Composant.

      • Dernier PUMP Comptable (1): Récupère le PUMP calculé pour le composant lors de la dernière clôture mensuelle comptable.

      • Dernier PUMP Stock (2): Récupère le dernier PUMP Stock.

      • PUMP Stock à Date (3): Récupère le PUMP stock connu à la date saisie sur l’entête simulation (zone ‘Date Application’ de l’onglet ‘Prix’)

      • Sur Simulation (4): Récupère le coût du composant avec la décomposition analytique associée calculé pour la simulation saisie sur l’entête simulation (zone ‘Simulation’ de l’onglet ‘Prix’).

      • Sur Budget (5) Récupère le coût unitaire du composant avec la décomposition analytique associée calculé pour le budget saisi sur l’entête simulation (zone ‘Budget’ de l’onglet ‘Prix’).

      • Sur Réalisé (6) Récupère le coût unitaire du composant avec la décomposition analytique associée calculé pour le réalisé saisi sur l’entête simulation (zone ‘Réalisé’ de l’onglet ‘Prix’).

      • Tarif Donné (9) Récupère le coût du composant défini sur le tarif donné saisi sur l’entête de la simulation (zone ‘Tarif Composant’ de l’onglet ‘Prix’). La date d’application du tarif est celle saisie sur l’entête de simulation (zone ‘Date Application Tarifs’ de l’onglet ‘Prix’).

      • Requête PR1 Le tarif est donné par la requête RP1 sélectionnée.

      Diagramme sans nom24.drawio.png
      Et pour la main d’Œuvre, on a indiqué le taux horaire:
      Diagramme sans nom25.drawio.png

      Attention, il ne faut remplir que les cellules en orange ci-dessus, pour lesquelles on a en face l’unité de production, la gamme et la machine !

      10. Brancher la simulation de coût de revient sur les lignes de commande

      on peut ensuite mettre en place la simulation sur les lignes de commandes ! Pour que cette simulation soit lancée pour toutes les lignes de commande, il faut modifier la GIL en rajoutant le code suivant:

      • GIL / ISIA-I : INIT SLC.CdeLigPrvTypMaj = CLO."3"

      • GIL / ISIA-I : INIT SLC.CdeLigPrvSimRef1 = CLO."CRV"

      Diagramme sans nom26.drawio.png

      11. Modifier la requête de type GIL “ISIA-I-P” pour y lancer le calcul de coût de revient

      On y rajoute les deux lignes ci-dessous:

      Diagramme sans nom28.drawio.png

      A noter que les variables CdeLigPrvSimRef1 , CdeLigPrvSimRef2 et CdeLigPrvSimRef3 permettent de faire 3 calculs de coût de revient différents pour la même ligne de besoin de gestion !

      Et ensuite… il n’y a plus qu’à tester que tout fonctionne !!! 👌


      12. Gestion des coûts de revient sur les lignes de devis

      Il est possible de rattacher la simulation sur les lignes de devis afin de pouvoir avoir un calcul de coût de revient dès le devis.

      Pour se faire, il est nécessaire de venir brancher directement dans les GCL les variables suivantes (Impression écran) :

      • CdeLigPrvTypMaj : (6 : Besoin de gestion dans le cas d’un article nécessitant un besoin de gestion / 3 : sur article).

      • CdeLigPrvSimref1 : Référence du scénario coût de revient.

      • CdeLigInCGen : IN pour lancer l’intégration.

      image-20231117-170528.png

      Attention : Cela va générer des lignes de gestion sur les devis. Des tests de non régression sur les traitements d’extraction peuvent donc être nécessaire sur vos environnements!

      Bonnes pratiques

      Retours d’expérience

      1. Ajout de profils non gérés dans CRV.

      Dans certains cas, il peut s’avérer utile de rajouter dans les CRV des articles non présents dans la nomenclature de gestion :

      • Profils dont l’optimisation est faite dans un autre système que Diapason par exemple. Les profils ne sont pas en nomenclature de gestion et il faudra les rajouter au moment du calcul CRV. Pour se faire, il faut venir indiquer sur sa simulation que l’on souhaite compléter son CRV par requête :

      image-20231120-080153.png


      Ensuite on peut venir :

      • Retoucher la liste des pièces (WfPrvNom) puis chacune des listes intermédiaires (Nature, Résultats et détails) :

      image-20231120-080254.png
      image-20231120-080301.png


      Packages disponibles