DIAPASON 05

Flux de sous-traitance opératoire


On décide de sous-traiter la CT suivante sur l'étape de Montage:

image-20240325-104429.png
image-20240325-105120.png

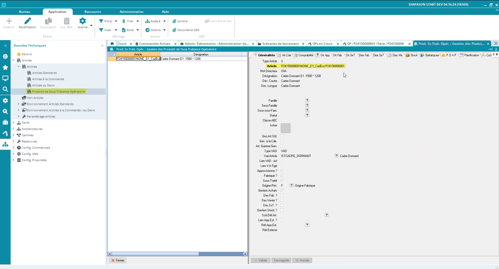
Cette fiche article va nous permettre de passer un ordre d’achat chez notre fournisseur ! Il s’agit donc ici d’un code article éphémère crée spécialement pour ce CT, à parti d’un vari-article. Cet article est de type S, pour sous-traitance.

Ici, l’article est créé dynamiquement, mais on peut aussi les créer manuellement.

  • On peut ensuite créer une commande pour ce fournisseur :

image (87).png

Et on crée sur cette commande une ligne avec la référence de l’article à la commande:


image-20240325-153213.png

Onglet Généralités

  • Dans le type d’ordre on mets DST pour sous-traitance

  • Dans Dem, on rentre la référence de l'of


image-20240325-153451.png

Onglet Description Article

  • Dans le type d’article on mets “S” pour sous-traitance

  • Dans Réf Article, on remplit la référence de l’article

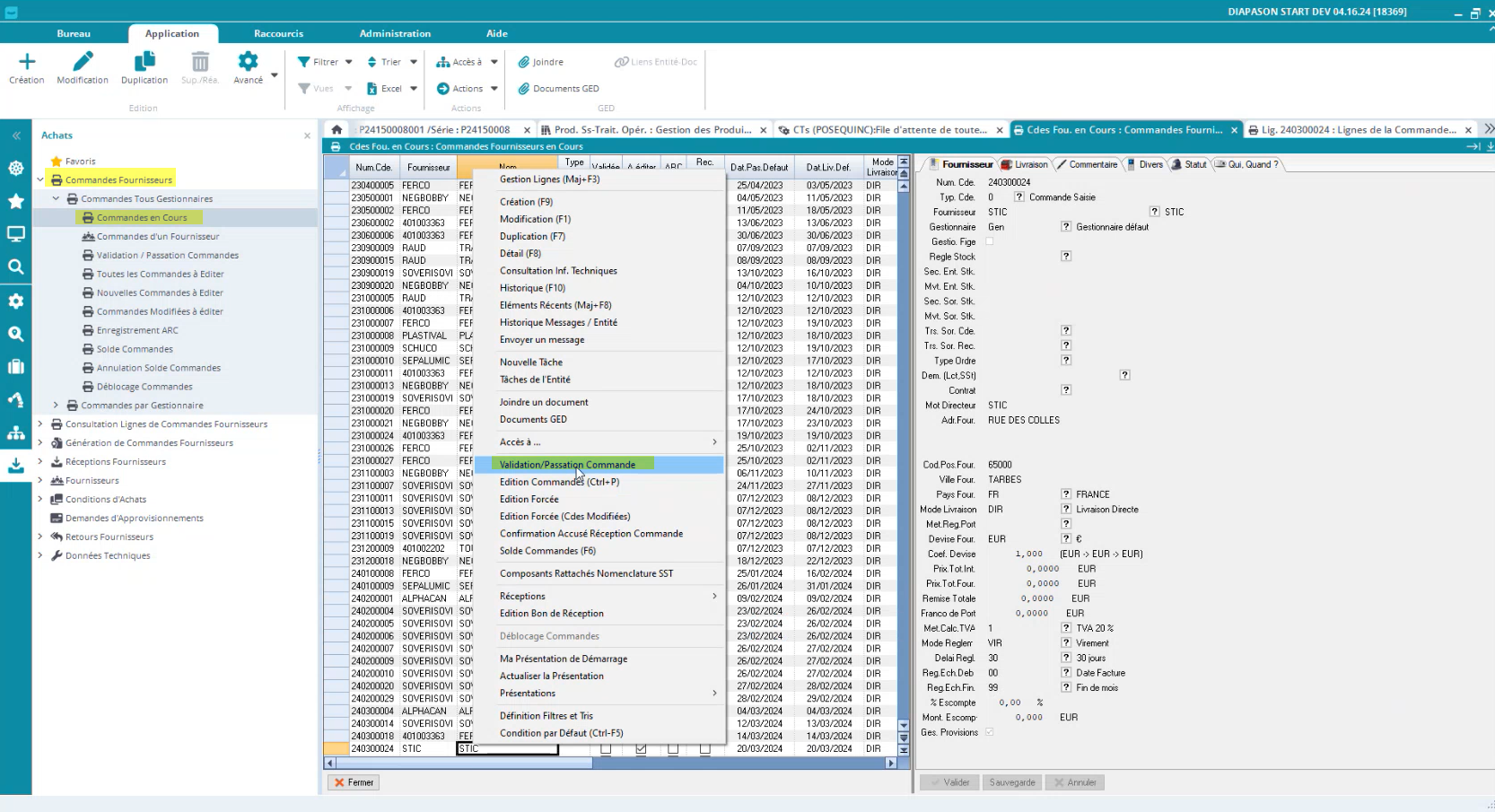
  • Une fois que la ligne est crée, c’est le flux classique d’approvisionnement. On va donc valider la commande:

image-20240325-141315.png

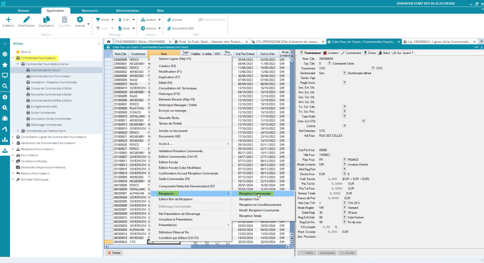
Et on peut ensuite réceptionner notre commande:

image-20240325-144848.png

En entrant la quantité à réceptionner:

image (92).png


  • Une fois que la commande est réceptionnée, cela fait comme si on avait fait la déclaration de fabrication !

Avant réception: toute la quantité du CT est à substituer

Après réception: toute la quantité du CT a été substituée


image-20240325-160510.png



image-20240325-160530.png