DIAPASON 05
Breadcrumbs

Créer une série ou un Ordre de fabrication ( OF ) manuellement


      On peut créer les ordres de fabrication et les séries via le tableur de lancement, mais également manuellement:

      Créer les Ordres de fabrication

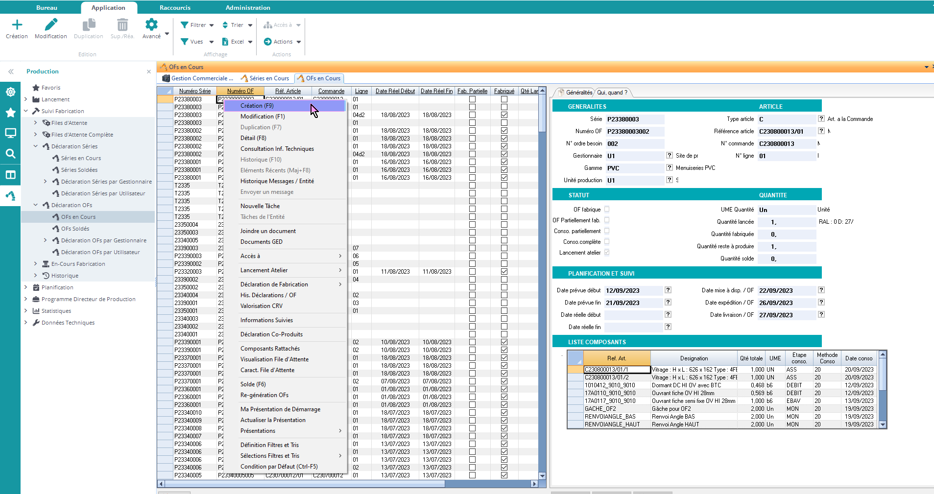
      Pour créer un ordre de fabrication, on va sur la liste des ordres de fabrication, clic. droit, “Création”:

      image-20230818-124008.png

      On peut le remplir en se référant ici aux champs de la fiche Ordre de Fabrication !

      Créer une nouvelle série

      Pour créer une série, on va sur la liste des séries, clic. droit, “Création”:

      image-20230818-100246.png

      On peut le remplir en se référant ici aux champs de la fiche série !